Подборка по базе: Порядок проведения анализа риска.docx, Высшая нервная деятельность и сенсорные системы.docx, 4. Паттерны и фреймворки в архитектуре информационных систем.pdf, Паспортная система Российской Федерации.pptx, учет и анализ.doc, Доклад. Основные правовые системы современности.docx, совершенствование систем оплаты труда на прдприятии.docx, Методы и средства проектирования информационных систем и техноло, Практическая работа №4 Анализ урока учителя года России 2021.(1), . Исходные данные для анализа управленческой структуры.docx
МИНОБРНАУКИ РОССИИ
Федеральное государственное бюджетное образовательное учреждение высшего образования
«МИРЭА — Российский технологический университет» РТУ МИРЭА
Институт Информационных Технологий
Кафедра практической и прикладной информатики (ППИ)
Отчёт
по практическому занятию №1 по дисциплине «Анализ и концептуальное моделирование систем»
Выполнил студент группы ИВБО-08-21
Соболь А.А.
Работа выполнена «15» февраля 2023г.
«Зачтено»
«__» _______2023г.
Москва 2023
1. Цель работы, задание
Цель работы: изучить структуру и функционал рассматриваемой информационной системы.
Задание: необходимо детально описать функционал системы в соответствии с индивидуальным вариантом учебного проекта.
Вариант: Моделирование организации банковского бизнеса (на примере кредитных операций физических лиц).
2. Описание этапов выполнения работы.
Предварительная информация:
Организация банковского кредитования включает в себя рассмотрение заявки (заявления) клиента о выдаче ему кредита, принятие уполномоченными лицами и органами банка соответствующего (положительного либо отрицательного) решения, подготовку и заключение кредитного договора, процессы выдачи кредита, его сопровождения, возврата (погашения), а также контроля на всех этапах. Главный для обеих сторон вопрос — целесообразно ли удовлетворение заявки потенциального заемщика. Основанием для начала всей многогранной работы в рамках кредитной операции является поступление в банк кредитной заявки от клиента.
В связи с тем, что в России востребованность в кредитовании физических лиц в настоящий момент продолжает расти, автоматизация в этой отрасли кажется необходимым.
«Автоматизация» в данном случае, касается не только информационной составляющей бизнеса, но и работа мобильных банков, автоматический подбор оптимальных условий кредитования физлиц.
Основные задачи автоматизации банковского бизнеса:
• Анализ и оценка банковских процессов, продуктов, профиля целевого клиента;
• Повышение производительности труда персонала;
• Снижение себестоимости банковских продуктов;
• Улучшение качества обслуживания клиентов;
• Создание систем лояльности.;
• Предотвращение мошенничеств, неуплат и прочих злоупотреблений со стороны клиентов и сотрудников;
• Контроль и оптимизация деятельности предприятия;
Необходимо отметить, что частично эти задачи пересекаются. Решение данных задач путём автоматизации проката является частным случаем применения CRM и АСУ.
Объекты автоматизации:
В общем случае в банках при помощи программно-аппаратных комплексов автоматизации подлежат следующие процессы:
1. Лидогенерация- переадресация и навигация потенциального клиента с целью продаж услуг и продуктов банка.
2. Управление клиентскими отношениями- CRM (customer relationship management)
3. Продажи — всё, что связано с обслуживанием клиентов, сюда же входят дистанционные каналы продаж, разнообразные механизмы обслуживания постоянных клиентов, адресные системы лояльности, маркетинговые акции (кредитные каникулы и т. п.).
4. Бухгалтерский учёт, отчетность для регулятора и внешних пользователей.
5. Организация кредитного процесса с интеграцией в систему скорринговой оценки клиентов, бухгалтерского учета, и сообщением с внешними системами (ПФР, ИФНС и т.п.),
6. Автоматизация фронт-офиса. Обобщить все возможные особенности и детали и создать универсальную фронт-систему довольно затруднительно
в этой ситуации, поэтому на рынке присутствует некоторое количество generic-заготовок, платформ, на основании которых банки строят собственную фронт-офисную систему.
7. Программа лояльности для удержания клиентов и гостей.
8. Интеграции с другими системами автоматизации.
Основные функции системы:
Рассмотрим функции на примере процессов продаж и управление, контроль деятельности банка: cистема управления взаимоотношениями с клиентами.
Функции системы управления:
-упорядочение клиентской информации и формализация взаимоотношений с клиентами
— перенос взаимоотношений из области личных знаний и связей в область бизнес- процессов.
-возможность строить аналитику, делать выборки данных и осуществлять другие операции для повышения эффективности продаж.
Функции автоматизированной системы управления:
•
Функции обработки информации (вычислительные функции) — осуществляют учет, контроль, хранение, поиск, отображение, тиражирование, преобразование формы информации;
•
Функции обмена (передачи) информации — связаны с доведением выработанных управляющих воздействий до ОУ и обменом информацией с ЛПР;
•
Группа функций принятия решения (преобразование содержания информации) — создание новой информации в ходе анализа, прогнозирования или оперативного управления объектом
Ожидаемые результаты:
Ожидаемые результаты моделирования системы при автоматизации вышеперечисленных процессов: повышения эффективности работы банков, а именно кредитование физических лиц.
Моделирование бизнес-процесса потребительского кредитования
КУРСОВАЯ РАБОТА
по дисциплине
«Теория экономических
информационных систем»
на тему:
«Моделирование
бизнес-процесса потребительского кредитования»
Петропавловск-Камчатский
2011
Введение
Моделирование — это метод исследования, при котором изучаемая
система заменяется моделью, с достаточной точностью описывающей реальную
систему и с ней проводятся эксперименты с целью получения информации об этой
системе. Экспериментирование с моделью называют имитацией (имитация — это
постижение сути явления, не прибегая к экспериментам на реальном объекте).
Потребительский кредит — это особая форма кредита, которая
предоставляется его получателям в виде отсрочки платежа за приобретаемые ими
потребительские товары и бытовые услуги. При потребительском кредите заёмщиками
являются физические лица — население, а кредиторами — предприятия торговли и
сферы услуг, банки, специальные кредитные учреждения. Торговые предприятия
предоставляют потребительский кредит в виде товаров, которые продаются
получателю кредита в рассрочку, а банки предоставляют кредит наличными на руки
заёмщику, в форме краткосрочных и среднесрочных ссуд на приобретение
дорогостоящих товаров длительного пользования.
Одним из главных преимуществ этого вида кредита в том, что в
отличие от автомобильного или ипотечного кредита, в данном случае банк не
отслеживает, на какие именно цели клиент тратит полученные им деньги. Именно
поэтому потребительский кредит — отличный инструмент для решения проблем и
осуществления планов. Получив кредит деньгами, клиент сам определяет, куда он
его потратит. Отдых, ремонт, покупка бытовой техники, обучение — все это может
стать реальностью, если воспользоваться потребительским кредитом. В самом деле,
чтобы осуществить капитальный ремонт в квартире или отправиться в дорогостоящий
круиз, единственная возможность, которая есть у большинства населения — это
получить кредит наличными.
Цель данной курсовой работы — подробней изучить процесс
выдачи банком потребительских кредитов, ознакомиться с основными понятиями
бизнес-планирования и необходимыми программными средствами реализации
бизнес-процессов.
1.
Описание предметной области
Организация банковского кредитования включает в себя
рассмотрение заявки (заявления) клиента о выдаче ему кредита, принятие
уполномоченными лицами и органами банка соответствующего (положительного либо
отрицательного) решения, подготовку и заключение кредитного договора, процессы
выдачи кредита, его сопровождения, возврата (погашения), а также контроля на
всех этапах. Главный для обеих сторон вопрос — целесообразно ли удовлетворение
заявки потенциального заемщика.
Рассмотрение кредитной заявки
Основанием для начала всей многогранной работы в рамках
кредитной операции является поступление в банк кредитной заявки от клиента. В
ней должны содержаться как минимум следующие сведения: цель кредита; размер
кредита; срок кредита; предполагаемое обеспечение; источники погашения кредита;
краткая характеристика заемщика, информация о видах его деятельности и деловых
партнерах.
Заявка юридического лица должна быть оформлена на бланке
организации либо на листе обычной бумаги, заверенном ее печатью, и подписана
лицами, уполномоченными совершать кредитные операции. Заявка подается либо в
операционное подразделение банка, либо в секретариат, либо непосредственно в
кредитное подразделение банка.
Следующий этап работы над заявкой — этап переговоров с
заявителем. В зависимости от специфики организации-заявителя, характера заявки,
предполагаемого обеспечения и иных обстоятельств (включая в первую очередь
содержание кредитной политики банка на текущий период) переговоры с
потенциальным заемщиком могут проводиться работниками, в том числе экспертами,
разных подразделений банка (кредитного, юридического, экономической
безопасности, валютного, казначейства и др.) либо последовательно, либо
одновременно.
Если в процессе переговоров будет выяснено, что
нецелесообразно продолжать рассматривать заявителя в качестве лица, которому в
принципе можно было бы выдать требуемый кредит (в том числе по причине того,
что сотрудничество с ним не соответствовало бы кредитной политике банка либо
потому, что такое сотрудничество угрожало бы неприемлемо высокими рисками), то
ему следует дать мотивированный отказ. Если, наоборот, у работников банка
сложилось благоприятное мнение о возможности продолжения работы над заявкой, то
они должны предложить заявителю представить для анализа необходимые документы.
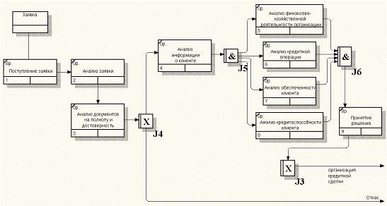
Затем наступает этап детального анализа кредитной заявки на
основании документов, предоставленных заявителем, и экспертных заключений
подразделений и служб самого банка. Такой анализ может состоять из следующих
шагов: анализ полноты и достоверности документов заемщика; анализ информации о
заемщике; общий анализ финансово-хозяйственной деятельности заемщика; анализ
кредитуемой хозяйственной операции; анализ обеспеченности кредита; оценка
кредитоспособности (лимита кредитования) заемщика; установление рейтинга
заемщика.
Шаг 1. Анализ документов на полноту и достоверность
Шаг 2. Анализ информации о заемщике
) зарегистрирован ли претендент на кредит надлежащим образом;
) является ли он участником судебных разбирательств;
) имеет ли он какие-нибудь связи с криминальными структурами;
) были ли факты умышленного неисполнения им своих
обязательств.
Шаг 3. Анализ финансово-хозяйственной деятельности организации
Шаг 4. Анализ кредитуемой операции
Шаг 5. Анализ обеспеченности испрашиваемого
Шаги 6 и 7. Анализ кредитоспособности, т.е. оценка
возможности и желания потенциального заемщика вовремя и с причитающимися
процентами вернуть кредит
Разрешение кредита
При положительном результате анализа кредитной заявки вопрос
о предоставлении кредита (особенно крупного или нестандартного по каким-либо
иным параметрам) может быть вынесен на заседание кредитного комитет банка. В
этом случае кредитному комитету необходимо представить пакет документов, в
который, как правило, включают: заявку; кредитный меморандум (подробная справка
о заявителе и параметрах испрашиваемого кредита); справку о возможных условиях
предоставления кредита; другие документы, подтверждающие содержание
меморандума.
Если кредитный комитет решил вопрос положительно, то банк
извещает (как правило, в письменной форме) потенциального заемщика о принятом
решении и условиях предоставления кредита.
Далее начинается этап подготовки кредитной документации, в ходе
которого банк совместно с фактическим уже заемщиком готовит: кредитный договор;
срочное обязательство (распоряжение заемщика о своевременном списании средств в
пользу банка-кредитора со ссудного счета, открываемого ему в банке), а при
необходимости также договор залога, договор о переуступке прав, договор о
блокированном счете, договор поручительства, др.
При подписании договоров банку и заемщику необходимо
соблюдать обычные в таких случаях правила и меры предосторожности.
Дополнительно банк истребует от заемщика:
1. справку из налогового органа об уведомлении данного
органа о намерении налогоплательщика открыть ссудный счет;
2. справку об уведомлении Пенсионного фонда о том же;
. другие документы в соответствии с согласованными
(документально зафиксированными) условиями предоставления кредита.
Организационное обеспечение кредитного процесса
Организация кредитного процесса предполагает четкое
функциональное разграничение обязанностей между сотрудниками кредитного
подразделениями, а также между руководством банка, кредитным и другими
подразделениями, участие которых в данном процессе необходимо
(планово-экономические, бухгалтерские, кассовые, юридические и другие службы).
Само кредитное подразделение может быть организовано в
различных вариантах. Простейший и стандартный для большинства современных
российских небольших банков вариант — когда имеется только кредитный отдел,
сотрудники которого непосредственно работают с претендентами на кредит и
заемщиками, в необходимых случаях обращаясь в бухгалтерию и к юристу. При этом
функцию кредитного комитета (разрешение кредита) обычно выполняет правление
банка, а подчас даже отдельные его члены (например, председатель правления и
заместитель, имеющий право второй подписи). Все остальные составные части
кредитного процесса в таком случае либо вовсе отсутствуют, либо выполняются
кредитными работниками «по совместительству».
Развитый вариант организации кредитного процесса (который,
однако, не может быть сведен к какой-то единой, универсальной схеме)
предполагает, что помимо собственно кредитного отдела в банке действуют также:
• полноценный, представительный кредитный комитет;
• комитет управления кредитными рисками;
• отдел кредитной политики (его функции могут быть возложены
на комитет управления кредитными рисками);
• отдел кредитного анализа.
Кроме того, необходимо получать маркетинговую информацию с
рынка кредитов. Желательно, чтобы это делалось на профессиональной основе.
Следовательно, банку нужна своя маркетинговая служба. Организационно она может
быть отдельным подразделением, но может входить и в состав кредитного
подразделения.
Некоторые банки создают у себя отдел кредитной документации
(в основном с контрольными функциями), чаще всего в составе юридической службы.
Но наличие такого отдела не представляется безусловно необходимым.
2.
Моделирование предметной области
Целью бизнес-плана может быть определение стратегических и
тактических направлений и ориентиров малого предприятия в экономическом
пространстве или привлечение к участию в проектах потенциальных инвесторов и
партнеров, т.е. план может разрабатываться для использования внутри и вне
компании.
Использование плана вне компании:
· получение банковского кредита;
· получение инвестиций;
· получение большого контракта;
· получение совета консультантов, юристов,
представителей государственных органов или неправительственных организаций.
Использование плана внутри компании:
· создание бизнеса;
· развитие уже существующего бизнеса
(расширение имеющихся направлений или создание нового направления;
использование бизнес-плана в качестве инструмента анализа и управления).
В зависимости от целей, для которых готовится бизнес-план,
его конкретное содержание может варьироваться.
Поэтому, еще до начала разработки бизнес-плана необходимо
решить ряд важных вопросов. К ним относятся:
· определение общих целей; понимание того,
что руководители фирмы хотят получить;
· определение подхода к данному процессу;
формулирование ключевых положений, на которых будет строиться план;
· определение конкретных целей, поддающихся
количественному анализу, которые потом буду обоснованы в бизнес-плане;
· анализ прошлых успехов и неудач.
При составлении бизнес-плана должны учитываться все возможные
препятствия при его осуществлении. Главным является четкое определение цели и
задач проекта и возможности его реализации.
После завершения работы над планом разработчикам необходимо
посмотреть на него критически (понятны ли основные положения, реален ли он),
смоделировать возможные изменения в бизнесе (оценить наилучший и наихудший
сценарии развития ситуации), создать план на случай непредвиденных
обстоятельств, сформировать план действий (распределить обязанности, уточнить
даты).
BPwin является мощным средством моделирования и
документирования бизнес-процессов. Этот продукт использует технологию моделирования
IDEF0 (Integration Definition for Function Modeling) — наиболее
распространенный стандарт, который принят для моделирования бизнес-процессов.
Диаграммы IDEF0 наглядны и просты для понимания, в то же
время они формализуют представление о работе компании, помогая с легкостью
находить общий язык между разработчиком и будущим пользователем приложения.
Модель BPwin представляет собой набор иерархически связанных
и упорядоченных диаграмм, каждая из которых является конкретизацией
(декомпозицией) активности предыдущего верхнего уровня. Каждая модель имеет
одну диаграмму верхнего уровня, которая содержит только одну активность,
определяющую общую функцию моделируемого процесса. Модели имеют так называемые
«точки зрения» (point of view), определяющие ракурс, под которым
рассматривается процесс. Например, для рассмотрения процесса может быть выбрана
точка зрения начальника отдела компании, где происходит моделируемый процесс.
Кроме стандарта IDEF0, BPwin поддерживает также методологии
моделирования DFD (data flow diagram) и IDEF3 (workflow). Методология DFD
служит для описания потоков данных, которые возникают в результате деятельности
компании. Методология IDEF3 служит для графического описания потока процессов
(работ), взаимодействия процессов и объектов, которые изменяются этими
процессами.
В зависимости от корпоративного стандарта по проведению
системного анализа бизнес-процессов на начальном этапе проектирования системы,
могут использоваться различные типы или комбинации этих методологий
моделирования.
Функциональность BPwin заключается не только в рисования
диаграмм, но и в проверке целостности и согласованности модели. BPwin
обеспечивает логическую четкость в определении и описании элементов диаграмм, а
также проверку целостности связей между диаграммами. Инструмент обеспечивает
коррекцию наиболее часто встречающихся ошибок при моделировании, таких, как
«зависание» связей при переходе от диаграммы к диаграмме, нарушение ассоциации
связей в различных диаграммах модели и т.п. Кроме того, BPwin поддерживает пользовательские
свойства, которые применяются к элементам диаграммы для описания специфических
свойств, присущих данному элементу.имеет широкие возможности по представлению
диаграмм. Графическое представление модели может быть изображено при помощи
различных цветов, шрифтов и прочих параметров представления, которые выделяют
важные или, наоборот, тушируют незначительные аспекты модели. Эта
незначительная на первый взгляд возможность является ключевой во время
представления и обсуждения модели с заказчиком или экспертами предметной
области, т.к. правильно подобранное графическое представление позволяет им
быстрее сориентироваться в модели.
3.
Построение модели AS IS
Модель AS-IS — это модель «как есть», т.е. модель уже
существующего процесса / функции. Обследование процессов является обязательной
частью любого проекта создания или развития системы. Построение функциональной
модели AS-IS позволяет четко зафиксировать, какие процессы осуществляются на
предприятии, какие информационные объекты используются при выполнении функций
различного уровня детализации.
На основе модели AS-IS достигается консенсус между различными
этапами процесса по тому, «кто что сделал» и что каждый этап добавляет в
процесс. Функциональная модель AS-IS является отправной точкой для анализа
потребностей предприятия, выявления проблем и «узких» мест и разработки проекта
совершенствования деловых процессов. Модель AS-IS позволяет выяснить, «что и
как мы делаем сейчас» перед тем, как определить то, «что и как будет делаться
завтра». Анализ функциональной модели AS-IS позволяет понять, где находится
проблемная ситуация, в чем будут состоять преимущества новых процессов и каким
изменениям подвергнется существующая структура организации процесса.
Исследование необходимости реструктуризации (выявление и ликвидация
недостатков) в существующих процессах достигается за счет применения декомпозиции
(анализа), производящаяся даже там, где функциональность на первый взгляд
является очевидной. Так, например, признаками неэффективности существующих
процессов могут быть:
· бесполезные, неуправляемые и дублирующиеся
функции;
· неэффективный документооборот (нужный
документ не оказывается в нужном месте в нужное время);
· отсутствие обратных связей по управлению
(на проведение функции не оказывает влияния ее результат), входу (объекты или
информация используются нерационально) и т.д.
При создании модели AS-IS неопытным аналитиком может
возникать достаточно распространенная ошибка — это создание идеализированной
модели, особенно в том случае, когда модель создается под влиянием знаний
(точки зрения) руководителя. Обычно руководитель знаком с тем, как предполагается
выполнение функции по руководствам и должностным инструкциям и часто не знает,
как на самом деле подчиненные выполняют требуемые функции. Поэтому могут
создаваться модели, называемые SHOULD BE (как должно бы быть), и несущие ложную
информацию и которую невозможно в дальнейшем использовать для анализа
IDEF0
Описание системы с помощью IDEF0 называется функциональной
моделью. Функциональная модель предназначена для описания существующих
бизнес-процессов: в котором используются как естественный, так и графический
языки. Для передачи информации о конкретной системе источником графического
языка является сама методология IDEF0.
Методология IDEF0 предписывает построение иерархической
системы диаграмм — единичных описаний фрагментов системы. Сначала проводится
описание системы в целом и ее взаимодействия с окружающим миром (контекстная
диаграмма), после чего проводится функциональная декомпозиция — система
разбивается на подсистемы и каждая подсистема описывается отдельно (диаграммы
декомпозиции). Затем каждая подсистема разбивается на более мелкие и так далее
до достижения нужной степени подробности.
Каждая IDEF0-днаграмма содержит блоки и дуги. Блоки
изображают функции моделируемой системы. Дуги связывают блоки вместе и
отображают взаимодействия и взаимосвязи между ними.
Функциональные блоки (работы) на диаграммах изображаются
прямоугольниками, означающими поименованные процессы, функции или задачи,
которые происходят в течение определенного времени и имеют распознаваемые
результаты. Имя работы должно быть выражено отглагольным существительным,
обозначающим действие.требует, чтобы в диаграмме было не менее трех и не более
шести блоков. Эти ограничения поддерживают сложность диаграмм и модели на
уровне, доступном для чтения, понимания и использования.
Каждая сторона блока имеет особое, вполне определенное
назначение. Левая сторона блока предназначена для входов, верхняя — для
управления, правая — для выходов, нижняя — для механизмов. Такое обозначение
отражает определенные системные принципы: входы преобразуются в выходы
управление ограничивает или предписывает условия выполнения преобразований,
механизмы показывают, что и как выполняет функция.
Блоки в IDEF0 размещаются по степени важности, как ее
понимает автор диаграммы. Этот относительный порядок называется доминированием.
Доминирование понимается как влияние, которое один блок оказывает на другие
блоки диаграммы. Например, самым доминирующим блоком диаграммы может быть либо
первый из требуемой последовательности функций, либо планирующая или
контролирующая функция, влияющая на все другие.
Наиболее доминирующий блок обычно размещается в верхнем левом
углу диаграммы, а наименее доминирующий — в правом углу.
Расположение блоков на странице отражает авторское
определение доминирования. Таким образом, топология диаграммы показывает, какие
функции оказывают большее влияние на остальные. Чтобы подчеркнуть это, аналитик
может перенумеровать блоки в соответствии с порядком их доминирования. Порядок
доминирования может обозначаться цифрой, размещенной в правом нижнем углу
каждого прямоугольника: 1 будет указывать на наибольшее доминирование, 2 — на
следующее и т.д.
Взаимодействие работ с внешним миром и между собой
описывается в виде стрелок, изображаемых одинарными линиями со стрелками на
концах. Стрелки представляют собой некую информацию и именуются
существительными.
На данном рисунке изображена схема работы кредитного отдела.
В кредитный отдел поступают заявки от клиентов и документы, необходимые для
рассмотрения заявок и в дальнейшем для заключения кредитных сделок. На выходе
происходит выдача кредитов, либо отказ в выдаче кредитов, в случае, если
предоставленные клиентом данные не удовлетворяют условиям или политике банка.
Механизмом кредитного отдела являются работники банка, в свою
очередь управление осуществляется через установленные процедуры рассмотрения
заявок и кредитный комитет.
Рассмотрим поподробнее схему работы кредитного отдела
Итак, в банк пришел клиент с целью получить кредит. В ходе
переговоров он предоставляет документы, необходимые для рассмотрения заявки.
Кредитным комитетом рассматриваются предоставленные данные, в случае
несоответствия данных идет отказ в выдаче кредита. Если все в порядке, данные
передаются экспертам отдела для детального рассмотрения данных, чтобы
удостовериться, что заемщик способен выплатить кредит. При удовлетворении всех
условий банк дает согласие на выдачу кредита, извещая клиента и заключая с ним
кредитную сделку.
IDEF3
Методология IDEF3 (WorkFlow diagramming) — это
методология графического моделирования, предназначенная для описания и
документирования информационных потоков в системе, в которой процессы выполняются
в заданной последовательности, взаимоотношений между процессами обработки
информации и объектами, являющихся частью этих процессов и участвующие
совместно в одном процессе.
Основная цель разработчиков методологии IDEF3 — обеспечение
специалиста (эксперта) предметной области инструментом структурного анализа,
при помощи которого он сможет представлять знания о выполнении операций в
системе или организации в целом. Это метод, обеспечивающий аналитикам
возможность описать ситуацию, когда процессы выполняются в определенной
последовательности, а также описать объекты, участвующие совместно в одном
процессе. Техника описания набора данных IDEF3 является частью структурного
анализа.
Используемая техника описания набора данных IDEF3 является
частью структурного анализа, но в связи с тем, что методология IDEF3 не требует
от аналитика жесткого соблюдения правил синтаксиса, то возможно создание
неполных или противоречивых моделей.
Методология IDEF3 может быть использована как методология
разработки процессов, способная фиксировать и структурировать описание функций
системы. IDEF3 дополняет IDEF0 и содержит все необходимое для построения
моделей, которые в дальнейшем могут быть использованы для имитационного
анализа. Приобретение знаний допускается прямым сбором утверждений о практике
выполнения процессов и возникновении различных ситуаций в процессе в форме,
которая является наиболее естественной и может производиться из многих
источников, что позволяет зафиксировать информацию от экспертов о поведении
системы, а не наоборот — строить модель, чтобы приблизить поведение системы.
Эта особенность IDEF3 как инструмента моделирования выделяется среди основных
характеристик, отличающих IDEF3 от альтернативных предложений. IDEF3 как
инструмент моделирования фиксирует следующую информацию о процессе:
· объекты, которые участвуют при выполнении
сценария;
· роли, которые выполняют эти объекты
(например, агент, транспорт и т.д.);
· отношения между работами в ходе выполнения
сценария процесса;
· состояния и изменения, которым подвергаются
объекты;
· время выполнения и контрольные точки
синхронизации работ;
· ресурсы, которые необходимы для выполнения
работ.
Методология IDEF3 позволяет системно изучить наследование и
причинно следственные связи между ситуациями и событиями в форме, понятной
специалистам в данной предметной области, обеспечивает структурированный метод
выражения знаний о работе организации, ее подсистем и происходящих в ней
процессах. Описательные методы IDEF3 позволяют:
· записывать в терминах системного анализа
сырые данные, полученные в ходе интервью.
· определять влияние информационных ресурсов
организации на важнейшие сценарии деятельности, принятые на предприятии.
· документировать процедуры принятия
решений, влияющие на состояние и жизненный цикл распределенных данных, особенно
на производстве, в инженерной деятельности и при разработке спецификаций
товаров.
· управлять конфигурацией данных и изменять
правила контроля.
· проектировать систему управления
предприятием и анализа сбыта.
· создавать имитационные модели.
На примере данной работы составим IDEF3 диаграмму процесса
анализа заявки службами банка.
Итак, в банк пришел клиент с заявкой на получение кредита. Перед
тем, как заключать договор с клиентом, в кредитном отделе происходит анализ
предоставленных клиентом данных: верны ли личные данные о клиенте, все ли данные
были предоставлены и т.д. Перекресток ХOR указывает на то, что на данном этапе возможны два несовместных
варианта событий: при несоответствии данных, мгновенно следует отказ в выдаче
кредита, если же все данные соответствуют действительности, данные передаются
на анализ в отдел кредитной политики. Перекресток «асинхронное ИЛИ» указывает на то, что на данном этапе
происходит запуск нескольких событий: проверяется, чем занимается клиент,
каковы его доходы, сможет ли он выплачивать кредит в течении срока, указанного
в заявке, и приемлем ли этот срок для банка.
Обязательное завершение всех этих процессов также осуществляется
перекрестком . Проанализированная информация далее
передается в кредитный комитет, где и будет выдвинуто окончательное решение по
выдаче кредита.
DFD
DFD —
общепринятое сокращение от англ. Data Flow Diagrams — диаграммы потоков данных.
Так называется методология графического структурного анализа, описывающая
внешние по отношению к системе источники и адресаты данных, логические функции,
потоки данных и хранилища данных, к которым осуществляется доступ.
Диаграмма потоков данных (data flow diagram, DFD) — один из
основных инструментов структурного анализа и проектирования информационных
систем, существовавших до широкого распространения UML. Несмотря на имеющее
место в современных условиях смещение акцентов от структурного к
объектно-ориентированному подходу к анализу и проектированию систем,
«старинные» структурные нотации по-прежнему широко и эффективно используются
как в бизнес-анализе, так и в анализе информационных систем.
Диаграммы потоков данных:
· являются основным средством моделирования
функциональных требований к проектируемой системе;
· создаются для моделирования существующего
процесса движения информации;
· используются для описания
документооборота, обработки информации;
· применяются как дополнение к модели IDEFO
для более наглядного отображения текущих операций документооборота (обмена
информацией);
· обеспечивают проведение анализа и
определения основных направлений реинжиниринга ИС.
Диаграммы DFD могут дополнить то, что уже отражено в модели
IDEF0, поскольку они описывают потоки данных, позволяя проследить, каким
образом происходит обмен информацией как внутри системы между бизнес-функциями,
так и системы в целом с внешней информационной средой.
С помощью DFD-диаграмм требования к проектируемой ИС
разбиваются на функциональные компоненты (процессы) и представляются в виде
сети, связанной потоками данных. Главная цель декомпозиции DFD-функций —
продемонстрировать, как каждый процесс преобразует свои входные данные в
выходные, а также выявить отношения между этими процессами. На схемах
бизнес-процесса отображаются:
· функции процесса;
· входящая и исходящая информация, при
описании документов;
· внешние бизнес-процессы, описанные на
других диаграммах;
· точки разрыва при переходе процесса на
другие страницы.
Если при моделировании по методологии IDEF0 система
рассматривается как сеть взаимосвязанных функций, то при создании DFD-диаграммы
система рассматривается как сеть связанных между собой функций, т.е. как
совокупность сущностей (предметов).
На этой схеме мы видим, что в процессе выдачи кредита
участвуют 2 источника — клиенты и руководство. Рассмотрим эту схему более
подробно
Итак, клиенты подают заявки на выдачу кредита. Все заявки
заносятся в информационную систему банка. Заявки обрабатываются кредитным
комитетом, решения об выдаче кредита также заносятся в информационную систему.
Банк оповещает заемщика о том что его заявка удовлетворена, и если клиент дает
согласие на продолжение сделки, заводится кредитное досье клиента и заключается
договор. Вслед за этим устанавливается график погашения кредита, заемщик
выплачивает кредит, и по окончании выплаты кредита в кредитное досье заносится
информация о завершении кредитных отношений.
4.
Предложение по автоматизации бизнес-процесса
Кредит — очень частое явление. Вследствие чего ежедневно люди
стоят в больших очередях чтобы подать заявку либо выплатить кредит. По этой
причине стандартную схему выдачи потребительских кредитов можно изменить,
добавив систему подачи заявок через интернет, благодаря которой клиенту нужно
всего лишь зайти на интернет ресурс, на котором имеется форма бланка для подачи
заявки, заполнить ее, дождаться ответа на электронный адрес, и прийти для
заключения кредитного договора.
Таким образом, большее число клиентов может обращаться с
заявками, не стоя в километровой очереди.
5.
Построение модели TO BE
Найденные в модели AS-IS недостатки исправляются путем
создания модели ТО-ВЕ (как будет), т.е. модели новой организации процессов на
предприятии. Создание и внедрение ИС приводит к изменению условий выполнения
отдельных операций, структуры процессов и предприятия в целом. Это приводит к
необходимости изменения системы правил, используемых на предприятии,
модификации должностных инструкций сотрудников.
Функциональная модель TO-BE позволяет уже на стадии
проектирования будущей ИС определить эти изменения. Применение функциональной
модели TO-BE позволяет не только сократить сроки внедрения информационной
системы, но также снизить риски, связанные с невосприимчивостью персонала к
информационным технологиям. Модель ТО-ВЕ нужна для анализа альтернативных
(лучших) путей выполнения функции и документирования того, как компания будет
делать бизнес в будущем.
Функциональная модель TO-BE позволит четко определить
распределение ресурсов между операциями делового процесса, что дает возможность
оценить эффективность использования ресурсов после предлагаемого реинжиниринга.
Дополнительные функции и возможности при построении
функциональной модели процессов в модели TO-BE:
· модель позволяет идентифицировать все
информационные объекты, которыми оперирует предприятие в своей деятельности.
Последняя задача особенно актуальна при создании новых
процессов на предприятии. Например, предприятие, которое ранее
специализировалось на выпуске серийной продукции, решило выпускать продукцию
под заказ, для чего необходимо создать собственную службу сбыта. Функциональная
модель процесса по продаже такого оборудования позволит руководству предприятия
более четко определить, какие ресурсы необходимо выделить для того, чтобы
обеспечить функционирование службы сбыта, сколько сотрудников необходимо
привлечь для работы в новой службе, какие функциональные обязанности эти
сотрудники должны выполнять и т.д.
Общепринятая технология проектирования ИС подразумевает
сначала создание модели AS-IS, затем на основе ее анализа определяются
направления улучшение процессов, т.е. создание модели ТО-ВЕ. Только на основе
разработанной модели ТО-ВЕ в дальнейшем происходит построение модели данных,
прототипа и затем окончательного вариант ИС. Если в основу автоматизации
предприятия будет изначально заложена модель AS-IS, то создаваемая «новая» ИС
будет выполняться по принципу «все оставить, как есть», и вместо информатизации
предприятия на основе новых ИТ, произойдет (в лучшем случае) простая
компьютеризация несовершенных процессов. В результате внедрение и эксплуатация
такой «новой» ИС приведет к дополнительным издержкам на закупку оборудования,
создание программного обеспечения и их сопровождение.
DFD
Итак, немного немало, мы добавили в стандартную систему
кредитования интернет ресурс. Благодаря нему, процесс переговоров с заявителем
перекладывается на специальный сайт, на котором клиенты оставляют заявки.
Заявки обрабатываются службами банка, а затем банк оповещает клиента по
электронному адресу или контактному телефону о принятом решении. Получив
положительный ответ, клиент приходит в банк для заключения кредитного договора.
Теперь ему всего лишь остается выплачивать кредит в течении установленного
срока.
Заключение
модель бизнес кредит потребительский
Данный курсовой проект был разработан для создания
бизнес-модели процесса выдачи потребительских кредитов. Проектирование
бизнес-модели осуществляется с помощью продукта BPWin 4.1.- мощный программный
продукт с помощью которого, можно проводить моделирование, анализ, описание и
последующую оптимизацию бизнес-процессов. С помощью BPwin можно создавать
графические модели бизнес-процессов. Графическое изображение схемы выполнения
работ, организации документооборота, обмена различными видами информации
позволяет визуализировать существующую модель организации бизнеса. Это дает
возможность использовать передовые инженерные технологии для решения задач
управления организацией.
В процессе разработки был проанализирован процесс
функционирования кредитного отдела банка. В результате созданная бизнес-модель
позволяет наглядно представить исследуемый процесс, выявить его недостатки и
предложить оптимизированную модель поведения.
В ходе проектирования модели были созданы:
1. Функциональная модель AS IS, содержащая три
диаграммы:
a. IDEF0 для представления общей картины исследуемой
модели
b. IDEF3 для более подробного рассмотрения процесса
анализа заявок клиентов.. DFD для более наглядного представления о том,
как и какие потоки данных циркулируют в данной модели.
2. Функциональная модель TO BE, призванная
оптимизировать недостатки текущего бизнес-процесса.
Оптимизированная модель позволит банку эффективней работать с
клиентами, избавляя их от долгих переговоров и простаивания в огромных
очередях.
Список
источников
1. Ильин
В.В «Моделирование бизнес-процессов», 2006
2. Лаврушин
О.И, Афанасьева О.Н, Корниенко «Банковское дело: современная система
кредитования», 2007
. Определение
DFD: www.itstan.ru/funk-strukt…/dfd-diagramma-potokov-dannyh.html
. Бизнес-моделирование:
citcity.ru/13972/
. Бизнес-процесс:
quality.eup.ru/MATERIALY3/kdr.html
. Функциональная
модель AS IS:
http://www.itstan.ru/poiskovye-sistemy/funkcionalnaja-model-as-is.html
. Функциональная
модель TO BE:
http://www.itstan.ru/funk-strukt-analiz/funkcionalnaja-model-to-be.html
. Методология
IDEF3: www.itstan.ru/funk-strukt-analiz/metodologija-idef3.html
. Методология
IDEF0: itteach.ru/bpwin/metodologiya-idef0
. Модель
TO BE: www.itstan.ru/funk-strukt-analiz/funkcionalnaja-model-to-be.html
. Модель
AS IS: www.itstan.ru/funk-strukt-analiz/funkcionalnaja-model-as-is.html
Практическая
работа №1.
Описание
функционала системы.
Цель
работы:
изучить структуру и функционал
рассматриваемой информационной системы.
Задачи:
Необходимо
детально описать функционал системы в
соответствии с индивидуальным вариантом
учебного проекта.
Порядок
выполнения работы:
1.
Собрать предварительную информацию.
2.
Составить описание объекта автоматизации
(проанализировать, что представлено на
текущий момент в существующих системах,
возможно оформление в виде таблицы).
3.
Описать основные функции системы.
Оформление возможно, в виде таблицы:
|
Наименование |
Краткое |
4.
Описать ожидаемые результаты реализации
моделируемой системы.
Варианты
учебных проектов:
1.
Моделирование организации розничного
бизнеса (на примере торгового предприятия).
2.
Моделирование работы автохозяйства.
3.
Моделирование работы аптеки.
4.
Моделирование работы газозаправочной
станции.
5.
Моделирование организации банковского
бизнеса (на примере кредитных операций
юридических лиц).
6.
Моделирование организации оптового
бизнеса.
7.
Моделирование организации гостиничного
бизнеса.
8.
Моделирование организации авторемонтного
бизнеса.
9.
Моделирование организации продаж
автомобилей в автосалоне.
10.
Моделирование организации ресторанного
бизнеса.
11.
Моделирование организации делопроизводства.
12.
Моделирование процессов управления
запасами (организация системы
склад-магазин).
13.
Моделирование работы рекламного бизнеса.
14.
Моделирование организации сбытовой
деятельности.
15.
Моделирование организации кадровой
службы предприятия.
16.
Моделирование организации проката
автомобилей.
17.
Моделирование организации работы
автошколы.
18.
Моделирование организации работы
диспетчерской службы автовокзала.
19.
Моделирование организации работы
аварийной диспетчерской службы ЖКХ.
20.
Моделирование организации питания в
частном детском саду.
21.
Моделирование организации работы
приюта для животных.
22.
Моделирование работы бюро находок.
23.
Моделирование организации банковского
бизнеса (на примере кредитных операций
физических лиц).
24.
Моделирование организации работы
кружков образовательного учреждения.
25.
Моделирование организации работы
ресторана по доставке блюд.
26.
Моделирование организации продажи
билетов в кинотеатр.
27.
Моделирование организации составления
расписания спектаклей кукольного
театра.
28.
Моделирование организации работы службы
доставки офисной мебели.
29.
Моделирование организации работы
платных курсов в образовательном
учреждении.
30.
Моделирование организации работы
агентства недвижимости.
Содержание
отчета:
1.
Титульный лист.
2.
Цель работы, задание (вариант индивидуального
проекта).
3.
Описание этапов выполнения работы.
4.
Выводы о проделанной работе.
Презентация, доклад Моделирование бизнес-процесса кредитования физических лиц коммерческим банком
Вы можете изучить и скачать доклад-презентацию на
тему Моделирование бизнес-процесса кредитования физических лиц коммерческим банком.
Презентация на заданную тему содержит 6 слайдов. Для просмотра воспользуйтесь
проигрывателем,
если материал оказался полезным для Вас — поделитесь им с друзьями с
помощью социальных кнопок и добавьте наш сайт презентаций в закладки!
Презентации»
Экономика»
Моделирование бизнес-процесса кредитования физических лиц коммерческим банком
Слайды и текст этой презентации
Слайд 1
Описание слайда:
Моделирование бизнес-процесса кредитования физических лиц коммерческим банком
Выполнила: Семенова Анна, МО-5
Слайд 2
Слайд 3
Слайд 4
Слайд 5
Слайд 6


















