Содержание:
ВВЕДЕНИЕ
В настоящее время, для того чтобы фирма была конкурентоспособной в борьбе с ведущими фирмами, требуются совершенно новые подходы к организации производства и управления. И прежде всего они нужны в инвестиционной политике, при проведении на предприятии технической реконструкции, в процессе внедрения новой техники и технологии.
В курсовом проекте предметом исследования является методы совершенствования бизнес-процессов на примере процессов строительства.
Объектом исследования является бизнес-процесс строительства.
Целью исследования данного курсового проекта является совершенствование бизнес-процесса строительства.
Для достижения поставленной цели необходимо решить ряд задач:
- Обосновать необходимость и эффективность совершенствования бизнес-процессами и провести их теоретический анализ;
- Проанализировать внешнею и внутреннею среду организации;
- рассмотреть предложению по совершенствованию бизнес-процесса строительства.
Актуальность данного курсового проекта связана с необходимостью снижения издержек на процесс строительства, в том числе средствами совершенствования бизнес-процессов.
1. Теоретические основы совершенствования бизнес-процесса строительства
1.1 Обоснование необходимости совершенствования бизнес-процессов
На данном этапе развития экономики России, процессный подход к управлению или так называемое процессное управление развивалось достаточно стабильно и прагматично (только во время кризиса 2008-2009 гг. и в 2014 г. многие компании откладывали начало консалтинговых проектов, что вполне предсказуемо в условиях жесткой оптимизации). Однако в целом, широта, глубина, и качество его применения оставляет большой потенциал для роста до уровня развитых стран.
По оценке Владимира Репина – российского эксперта в области внедрения процессного управления, большинство российских компаний в области управления процессами по международной интегрированной модели технологической зрелости – «CMMI», находится на первом или на втором уровне зрелости, некоторые приближаются к третьему, небольшая часть — к четвертому. Очень мало организаций, работающих на пятом уровне. Данная модель представлена на рис. 1.
Рисунок 1 – Международная модель технологической зрелости «CMMI»[6].
Оценка, высказанная Владимиром Репиным, имеющим большой опыт руководства и выполнения консалтинговых проектов в области процессного управления, по различным объективным (например, относительно позднее распространение методик процессного управления в России) и субъективным причинам (например, присущая некоторым руководителям ментальность, которая заключается в отсутствии рассмотрения собственного персонала как важнейшего ресурса организации) свидетельствует о низкой культуре работы с процессами в большинстве российских компаний.
Очень важным фактором, который замедляет развитие процессного управления в России – недостаточная конкуренция и слабая насыщенность рынков. А именно, во многом появление и применение процессного подхода к управлению на Западе стал возможным из-за изменения рыночной конъюнктуры и возможностей информационных технологий. Приблизительно с 70х годов производители перестали диктовать условия потребителям на рынке, все больше увеличивалось количество фирм, рынки становились более насыщенными и конкурентными. Также, развитие процессного управления совпало с качественным и количественным ростом вычислительных возможностей аппаратных средств и появлением новых парадигм в программировании, например, возможностью повторного использования, применения компонент.
В России же, об удовлетворении клиентских ожиданий и потребностей, настоящей ориентации на клиента и предоставления качественного сервиса, стали задумываться после насыщения рынков, обострения возросшей конкуренции. Например, свидетельством этому может послужить ситуация на рынке мобильной связи в начале 2000x годов, когда усилия менеджмента ведущих операторов связи были направлены на обслуживание сервиса сверх роста клиентской базы, а не на совершенствование организационного развития и сервиса для клиентов.
Таким образом, текущая ситуация с уровнем зрелости процессного управления в российских компаниях позволяет говорить об актуальности обоснования необходимости внедрения процессного подхода для первых лиц российских компаний.
При моделировании бизнес-процессов очень важно использовать цикл «PDCA», так как это позволит сделать модели более ценными для потребителей различного уровня. Например, модель процесса, включающая в себя использование цикла «PDCA» приведена на рис. 2.
Рисунок 2 – Использование цикла «PDCA» при моделировании бизнес-процесса.[6]
Также, следует отметить, что при внедрении процессного подхода и управлении бизнес-процессами необходимо обязательно использовать все элементы цикла «PDCA», иначе управление не будет корректным и оправдает вложенных в него средств.
Иначе говоря, цикл как система, при отсутствии какого-либо своего элемента не достигает своей системной цели.
1.2 Обоснование эффективности совершенствования бизнес-процессов
Введем понятия (не строго математические) двух основных свойств процесса, это стабильность и воспроизводимость.
Стабильный процесс (в широком смысле) — процесс, поведение которого по ряду показателей можно предсказать на некоторую перспективу с определенной степенью точности, достаточной для принятия управленческих решений.[6]
Воспроизводимый процесс (в широком смысле) — стабильный процесс, показатели которого находятся в пределах установленных требований (допусков) в течение интервала времени, приемлемого с точки зрения возможности принятия управленческих решений.[6] Рассмотрим применение вышеперечисленных свойства процесса на рис. 3.
На графике, представленном на рис. 3 показаны результаты протекания гипотетического бизнес-процесса в виде кривой фактических значений. Также на нем представлен целевой и средневзвешенный результат протекания бизнес-процесса в виде линии номинального значения показателя и линии среднего значения.
На рис. 3, что очень важно, также присутствуют установленные руководством целевые показатели гипотетического бизнес-процесса – верхняя и нижняя граница значений процесса.
Рисунок 3 – График изменения значений показателей процесса.[6]
Если можно обоснованно спрогнозировать определенные значения показателей на определенный следующий период времени на базе каких-либо данных за предшествующий период, то можно говорить о стабильности процесса. (можно воспользоваться методикой Шухарта и определить статистическую управляемость процесса).
Если значения выходов процесса все время находятся в определенном диапазоне нижней и верхней границы, то можно сказать о выполнении свойства воспроизводимости процесса.
Обычно, когда организации не занимаются процессным управлением, то процессы могут быть стабильными, но не воспроизводимость. Тогда, очевидно, что организация, не применяющая процессный подход к управлению не является полноценно эффективной, так как выходы (результаты) процесса будут по определенной статистической частоте выдавать несоответствующую продукцию, брак, что повлечет за собой снижение качества, большое количество рекламаций у клиентов и снижение прибыльности, эффективности всей организации.
На графике, представленном на рис. 4 показано распределение значений показателя и функция потерь Генити Тагути. Тагути показал, что в ближайшей окрестности номинального значения показателя вид функции потерь представляет собой параболу. Функция потерь показывает величину потерь ресурсов различного вида, которые возникают в организации при отклонении значений показателя процесса от номинального.[6]
Рис. 4 демонстрирует случай так называемого центрированного процесса (среднее значение показателя совпадает с номинальным). Общая величина потерь организации, связанных с выполнением данного процесса, будет пропорциональна площади под графиком, который получается при перемножении распределения значений показателя и функции потерь Тагути. Для центрированного процесса эти потери располагаются на рис. 4 внизу слева. Справа на том же рисунке показан так называемый смещенный процесс (среднее значение показателя отличается от номинального) и потери, которые возникают для такого процесса (внизу справа). Очевидно, что потери будут минимальны, если среднее значение показателя совпадает с номинальным («попадание точно в цель»), а распределение показателя относительно узкое (минимальная дисперсия).[5]
Рисунок 4 — Потери организации при смещенном и центральном процессе.[6]
Таким образом, можно подтвердить высказанную вначале гипотезу о том, что экономическая эффективность (отражающаяся в виде эффективности использования ресурсов для достижения результатов) у организации имеющий стабильный, воспроизводимый и регламентированный процесс будут всегда меньше, чем потери в случае нестабильного и невоспроизводимого процесса.
2. Анализ внешней и внутренней среды департамента строительства
2.1 Анализ внешней среды департамента строительства
Проведем стратегический анализ внешней макросреды или так называемый SLEPT — анализ. SLEPT — анализ выявляет наиболее значимые положительно и отрицательно влияющие факторы макросреды, в частности и для строительного бизнеса в России, используя актуальные сведения о состоянии 5 групп факторов макросреды:
Социальные;
Правовые;
Экономические;
Политические;
Технологические.
Таким образом, проведем SLEPT — анализ и приведем его в форме таблицы 1.
Таблица 1 SLEPT-анализ департамента строительства
|
Группа факторов |
Факторы |
Значение фактора (Ai) (-5…+5) |
Вес фактора (pi) (0…1) |
Взвешенная оценка, Ai * pi |
|
S |
1. Высокий уровень безработицы |
+2 |
0,1 |
1,9 |
|
2. Медленный рост уровня социальной защищенности |
+3 |
0,3 |
||
|
3. Высокий уровень образования |
+4 |
0,3 |
||
|
4. Неблагоприятная демографическая ситуация (падение рождаемости и рост смертности) |
-2 |
0,1 |
||
|
5. Отсутствие государственных программ развития регионов страны, благодаря привлечению трудовых ресурсов из других регионов, заинтересованных высоким уровнем материального поощрения |
-1 |
0,2 |
||
|
L |
1. Низкая прозрачность законодательства, а также малое число законов прямого действия |
-5 |
0,3 |
-4,2 |
|
2. Усложненные и неоднозначно определенные процедуры оформления документов по отводу земли и выполнению технических условий |
-5 |
0,3 |
||
|
3. Слабая судебная система (отсутствие прямых механизмов защиты собственности) |
-3 |
0,3 |
||
|
4. Устаревшая и недоработанная система проектных норм и СНиПов |
-3 |
0,1 |
||
|
E |
1. Медленный рост уровня доходов населения |
-4 |
0,3 |
-2,3 |
|
2. Неустойчивость экономики, связанная с сырьевой направленностью и зависимостью от мировой конъюнктуры цен на нефть |
-5 |
0,3 |
||
|
3. Довольно большие вложения инвестиционных средств в отрасль строительства |
+3 |
0,2 |
||
|
4. Высокие местные земельные налоги, арендная плата, налог на имущество |
-1 |
0,1 |
||
|
5. Местные географо-экономические особенности (высокий уровень издержек на теплоносители и как следствие, относительно низкая конкурентоспособность на внешнем рынке) |
-1 |
0,1 |
||
|
P |
1. Стабилизация политической власти |
+4 |
0,3 |
2,1 |
|
2. Стремление правительства к стагнации |
+1 |
0,1 |
||
|
3. Открытая внешняя политика |
+4 |
0,2 |
||
|
4. Недостаточное целевое финансирование жилищно-строительных программ |
-3 |
0,1 |
||
|
5. Поддержка ипотечного кредитования органами государственной власти |
+3 |
0,2 |
||
|
6. Поощрение местными властями точечной застройки |
-3 |
0,1 |
||
|
T |
1. Стремление к мировым стандартам |
+3 |
0,3 |
-2,5 |
|
2. Недостаточность инвестиционных ресурсов для разработки, внедрения и широкого использования собственных технологических разработок |
-5 |
0,3 |
||
|
3. Устаревшие технологии производства многих видов отечественных строительных материалов |
-5 |
0,3 |
||
|
4. Непоспевание предприятий-производителей строительных материалов за темпами строительства, что вынуждает потребителей материалов закупать их в других регионах или же за рубежом, что приводит к увеличению стоимости кв. м. жилья. |
-4 |
0,1 |
Таким образом, мы провели SLEPT-анализ и выявили оценки, характеризующие реальное состояние социальной, правовой, экономической, политической и технологической сфер. Исходя из полученных данных видно, что наибольшую положительную оценку имеет политическая сфера (хотя и не самую высокую), что характеризует наиболее благоприятное воздействие с ее стороны на отрасль строительства.
Следующей по положительному воздействию следует социальная сфера, которая характеризуется оценкой 1,9, что обуславливает, скорее, недавнюю стабилизацию в сфере. Состояние экономической сферы характеризуется отрицательным значением.
2.2 Анализ внутренней среды департамента строительства
В рамках исследования также был проведен SWOT-анализ департамента строительства, представленный в таблице 2.
Таблица 2 – SWOT-анализ
|
Сильные стороны |
Слабые стороны |
|
Лидерство на рынке. |
Ограниченность деятельности и конкурентных преимуществ рынком |
|
Снижение величины выручки от оказания работ, услуг в 2015 г. по сравнению с 2016 г. |
|
|
Подготовка консолидированной финансовой отчетности по МСФО, что позволяет адекватно оценить финансовое состояние и масштабы деятельности группы компании |
Департамент имеет большую величину управленческих расходов, что приводит к убыткам от продаж |
|
Профессиональная команда топ-менеджеров |
|
|
Позитивная история работы на рынке |
|
|
Возможности |
Угрозы |
|
Выход в смежные сегменты рынка: |
Негативные изменения в законодательном регулировании деятельности |
|
Высокая потенциальная емкость рынка |
Рост цен на стройматериалы, земельные участки, рабочую силу, механизмы |
|
Более высокий потенциал роста цен |
Усложнение конструктивного взаимодействия с органами власти |
Наиболее существенными факторами, в равной степени оказывающими влияние на повышение конкурентоспособности являются: позитивная история работы на рынке, технологии активного маркетинга и прямых продаж; эффект синергии, устойчивость и оптимизация бизнес-процессов благодаря выстроенной цепочке отношений с компаниями в составе Корпорации. Существенными факторами и условиями, влияющими на деятельность, являются соотношение спроса и предложения на рынке. Результаты деятельности, оцениваются положительно, в то же время можно отметить снижение платежеспособности и финансовой устойчивости в 2015 г. по сравнению с 2011-2012 г.
3. Совершенствование бизнес-процесса строительства
3.1 Анализ бизнес-процесса строительства
Центром ответственности за подготовку к строительству, выполнение строительных работ и ввод объектов в эксплуатацию является Департамент строительства. В данном бизнес-процессе также задействованы и другие структурные подразделения, в первую очередь производственный Департамент, Комплектация, проектные организации, привлекаемые в порядке авторского надзора, а также организации, осуществляющие строительный контроль.
Ввод в эксплуатацию является заключительным этапом бизнес-процесса строительства и предусматривает приемку и оформление документов при вводе в эксплуатацию законченных строительством объектов (разрешение на ввод) и государственной регистрации прав на них. На данном этапе, совместно с Департаментом строительства в процессе принимают участие производственные Департаменты, Департамент имущественных отношений, Департамент бухгалтерского учета, авторский надзор проектных организаций, строительный контроль и дочерние общества.
Детальное рассмотрение бизнес-процессов показывает условность их разделения, наличие жесткой взаимосвязи и существенного взаимного влияния бизнес-процессов проектирования и строительства. Выполнение этапов строительства находится в прямой зависимости от своевременного выполнения этапов проектирования, а именно:
— проведение закупок на СМР, МТР и услуги невозможно без утвержденной проектной документации, разработки рабочей и закупочной документации. В свою очередь, перенос сроков проведения закупок не позволяет обеспечить своевременное и качественное выполнение строительно-монтажных работ и, следовательно, соблюсти директивные сроки строительства и ввода в эксплуатацию;
— отсутствие материалов отвода земельных участков влияет на сроки оформления договоров аренды земельных участков, получение разрешений на строительство, что в свою очередь, также приводит к срыву сроков начала строительства объектов и ввода объектов в эксплуатацию.
На этапе проектирования Департамент проектных работ организует подготовку проектной и рабочей документации, а на этапе строительства организацию работы в целом осуществляет Департамент строительства. Если происходит наложение этапов проектирования и подготовки строительства, появляется период времени с перекрестным управлением со стороны двух Департаментов. Такая ситуация, в основном возникает, когда этап проектирования затягивается и наиболее вероятна на этапе разработки рабочей документации. Учитывая тесную взаимосвязь этапов проектирования и строительства, существует необходимость четкого разграничения функций Департаментов по управлению деятельностью на данном этапе.
Во избежание конфликта интересов двух Департаментов разработан Порядок взаимодействия Департаментов при подготовке рабочей документации по объектам капитального строительства.
Средневзвешенно, процессы проектирования и строительства, занимают в цикле реализации проекта примерно одинаковое время. Опыт последних лет показывает, что по некоторым объектам, имеющим директивные, фиксированные сроки ввода, этот баланс зачастую нарушается. Период проектирования выходит за пределы нормативных (утвержденных) сроков, иногда даже превышает время, отведенное на проведение строительных работ.
Кроме возможных проблем взаимодействия между Департаментами такая ситуация влечет за собой возникновение рисков.
Первый сценарий – сроки выполнения всех этапов выдерживаются, риски отсутствуют.
Второй сценарий – период строительства сокращается из-за задержки утверждения проектной документации, разработки рабочей документации, по причине неполученных разрешений, не поставки оборудования и прочее, Компания несет риски снижения качества строительно-монтажных работ, наличие на этапе ввода объекта недоделок.
Третий сценарий – строительство выполняется без сокращения сроков, тогда возникают существенные риски выхода за пределы директивных сроков ввода объектов в эксплуатацию.
В последнее время имеет место тенденция к ужесточению требований нормативной документации – и к качеству подготовки строительства, и к выполнению строительно-монтажных работ, повышены требования со стороны федеральных надзорных органов. В то же время, основные инвестиционные проекты в форме капитального строительства – это объекты с директивными сроками ввода в эксплуатацию. Поэтому исполнение директивных сроков ввода возможно лишь при безусловном и качественном исполнении функций в установленные сроки всеми участниками процесса.
Существуют следующие показатели процесса:
Временные:
- Время выполнения 1 цикла процесса – 3 — 5 месяцев.
Человеческие:
- Количество проектных групп, задействованных в процессе –12.
Существуют следующие показатели результата:
- Объем – количество построенных объектов план/факт.
Показатели времени:
- Показатель эффективности производственного или операционного цикла – (91-33)/91 = 0,64.
Удельные:
Время выполнения процесса/численность персонала процесса:
- 91 день / 118 человек = 0,77
- В среднем требуются 1 человек на выполнение 2 функций.
Время выполнения процесса/количество функций процесса:
- 91 день /8 функций = 11,38
- В среднем отводится 11 -12 дней на выполнение 1 функции.
Требования к организации процесса, учитывающие рекомендации стандарта ИСО 9001, представлены в Табл. 3.
Таблица 3. 
3.2 Рекомендации по совершенствованию бизнес-процесса строительства
Первым направлением совершенствования бизнес-процесса строительства является переход на агентскую схему реализации инвестиционных проектов.
Идеология перехода на агентскую схему предусматривает перенос функций заказчика на головную Компанию и рисков, сопряженных с выполнением функций заказчиков на всех этапах реализации инвестиционных проектов (например, риски не вовлечения или неполного вовлечения материально-технических ресурсов в строительство; увеличение объемов незавершенного строительства, другие).
С целью минимизации негативного воздействия на эффективное осуществление бизнес-процесса строительства, создана система, позволяющая управлять данными рисками.
В рамках Департамента строительства создана и в настоящее время активно развивается система комплексного мониторинга реализации инвестиционных проектов.
Постоянный мониторинг ключевых показателей реализации инвестиционных проектов и анализ влияющих на процесс факторов, на каждом этапе строительства объектов, а также на всех предшествующих этапах реализации проектов (разработки проектной, рабочей и закупочной документации; проведения конкурентных закупок по выбору подрядчика и поставщика МТР; поставки МТР; оформления прав на земельные участки; производства СМР; приемки объекта в эксплуатацию), позволяет своевременно реагировать на возможные негативные ситуации, информировать о них производственные подразделения Департамента, структурные подразделения, а также руководство Компании, планировать и осуществлять корректирующие мероприятия, минимизировать таким образом риски нарушения сроков ввода объектов, нарушений технологии строительства, исключить штрафные санкций со стороны федеральных надзорных органов и т.д.
В Департаменте организована отчетность по мониторингу:
— хода строительства объектов («светофоры»);
— подготовки производства к строительству объектов;
— проведения конкурентных закупок и заключения договоров на выполнение СМР;
— обеспеченности проектной документации по приоритетным объектам;
— освоения капитальных вложений и финансирования инвестиционных проектов;
— важнейших инвестиционных проектов.
Определен порядок взаимодействия структурных подразделений при рассмотрении еженедельной оперативной информации о ходе строительства объектов, определены ответственные лица для взаимодействия при осуществлении мониторинга реализации инвестиционных проектов, разработана единая форма предоставления информации для организации мониторинга подготовки проектной и рабочей документации.
Разработана система оценки эффективности деятельности Заказчиков, которая успешно себя зарекомендовала и используется для оценки их работы и как средство дополнительной мотивации. На регулярной основе проводятся заседания Балансовых комиссий по подведению годовых итогов реализации Инвестиционной программы Компании Заказчиками.
Для организации совместной работы участников инвестиционного проекта необходимо обеспечить автоматизацию функциональности работы с календарно-сетевыми графиками в информационно-управляющих системах. В настоящее время остро стоит вопрос доработки информационно-управляющих систем с учетом растущих требований Департаментов по совершенствованию бизнес-процессов на инвестиционной стадии их реализации. Актуальность доработки информационно-управляющих систем очевидна, как и необходимость, их использования.
Компанией в рамках Стратегии информатизации уже вложены достаточные средства в развитие «лучших практик» управления инвестиционными проектами на платформе SAP, а в рамках реализации проектов внедрения ИУС проведена колоссальная работа по приведению разрабатываемых систем до требований методико-регламентных документов. Необходимо лишь завершить процесс реализации систем и выполнить их доработку (настройку).
Наряду с организацией бизнес-процесса и автоматизации инструментов календарно-сетевого планирования стоит задача в совершенствовании методов проектирования. Это и создание базы данных унифицированных решений, и создание системы реестров применимости оборудования, и унификация требований к проектированию и строительству объектов. В ситуации, когда существуют направления, по которым уже сделаны достаточные шаги в сторону улучшения «брать курс» на кардинальное изменение подходов весьма рискованно.
Следует отметить, что все проекты являются проектами с повышенной категорией опасности и их реализацией должны заниматься компании с большим накопленным знаниями и опытом работы.
Совершенствование бизнес-процесса «Проектирование» и, как следствие, следующего этапа «Строительство» необходимо рассматривать по следующим направлениям:
- обеспечение безусловного соблюдения требований установленных Регламентом;
- автоматизация выполняемых участниками инвестиционного процесса функций;
- применение новых технологий в процессе проектирования и строительства объектов;
- унификация и типизация, применяемых при проектировании и строительстве решений;
- использование единых технологических подходов в процессе реконструкции объектов;
- пересмотр инструментов планирования инвестиционных проектов на начальных этапах их реализации;
- разработка сценариев формирования и реализации инвестиционных проектов в зависимости от направления деятельности, типов инвестиционных проектов (новое строительство или реконструкция);
- применение инструментов ранжирования уже на этапах формирования комплексных целевых программ.
Второе направление совершенствования бизнес-процесса строительства – внедрение проектно-целевой структуры управления. При построении модели управления бизнес-процессом строительства за основу приняты элементы матричной проектно-целевой структуры управления, которая обладает рядом важных преимуществ, в том числе:
— наличие в структуре сформированных проектных команд, обеспеченных полномочиями и компетенциями для решения поставленной направлению задачи;
— личная ответственность каждого руководителя как за направление в целом, так и за отдельные его элементы;
— возможность быстрого реагирования на изменения внешних условий.
Вместе с тем, обычная матричная структура управления, предполагающая перекрестное управление, как со стороны руководителя проекта, так и со стороны руководителя подсистемы обеспечения, а также частичное дублирование функций Департаменту строительства не подходит.
Структурное подразделение по каждому из перечисленных направлений деятельности в рамках Департамента строительства является сбалансированной командой специалистов, обладающей полным объемом сил и средств, набором компетенций для управления реализацией всего цикла строительства.
Существующая организационная структура Департамента строительства состоит из трех блоков:
1. Блок административного управления в составе руководителя Департамента, секретариата и группы контроля исполнения поручений.
2. Блок планирования и контроля в составе семи Управлений и одного Отдела, осуществляющий обеспечение реализации проектов.
3. Блок организации работ, структурированный по направлениям строительной деятельности.
В структуре блока организации работ применен принцип проектного управления строительством. В состав направлений строительства входят подразделения, организующие строительно-монтажные работы, а также координирующие обеспечение объектов строительства рабочей документацией, материально-техническими ресурсами, проведение пуско-наладочных работ, обеспечивающие сбор оперативной информации о ходе выполнения строительства, приемку и учет выполненных работ.
Переход от функциональной модели управления к проектно-целевой, позволяет обеспечить прозрачную персонифицированную ответственность каждого участника деятельности за ее результаты и показатели эффективности направления деятельности.
Заключение
В данной работе был изучен процесс строительства и предложены меры по его совершенствованию.
На основании данных мониторинга реализации инвестиционных проектов, организовано проведение ежемесячной оценки деятельности дочерних обществ – заказчиков и генеральных подрядчиков (по результатам исполнения поручений, решений штабов строительства; выполнения планов, комплексных сетевых графиков).
Для оценки предложены 7 основных показателей, характеризующих деятельность Заказчиков:
— освоение лимита капитальных вложений;
— выполнение плана ввода основных фондов;
— исполнение плана представления документации на экспертизу за отчетный период;
— исполнение планом разработки рабочей документации за отчетный период;
— исполнение графиков вовлечения авансов;
— исполнение плана представления закупочной документации и количество конкурентных закупок, своевременно обеспеченных закупочной документацией (для закупок СМР и ПНР) за отчетный период;
— исполнение календарно-сетевых графиков (в части СМР).
- Необходимо разработать и утвердить Порядок взаимодействия и единые требования к формированию Проекта организации строительства с использованием календарно-сетевых графиков на этапе разработке проектной документации.
- Подготовить предложения по подготовке комплектов проектной и рабочей документации с учетом требований календарно-сетевого планирования для обеспечения технико-экономического сравнения показателей проекта.
- Доработать Информационно-управляющей системы до функциональности по формированию и контролю исполнения календарно-сетевых графиков.
Список использованной литературы
1. Besterfield D.H. and others. Total Quality Management. 2nd ed., Prentice Hall, Upper Saddle River, 1998.
2. Integration Definition For Modeling (IDEF0). Draft Federal Information Processing Standards Publication 183. 1993. Dec. 2.
3. Taguchi Methods. Case Studies from the U.S. and Europe. ASI Press, 1989.
4. Бержер С., Гийяр С. Графическое описание процессов. Методика и технические средства / Пер. с фр. К.В. Чайка. Н. Новгород: ООО СМЦ “Приоритет”, 2003.
5. Всеобщее управление качеством (TQM): Учеб. для вузов /
О.П. Глудкин, Н.М. Горбунов, А.И. Гуров, Ю.В. Зорин. М.: Горячая линия – Телеком, 2001.
6. Глазунов А.В. Диалоги консультанта с руководителем компании. Высшему руководству о процессном подходе. Н. Новгород: ООО СМЦ “Приоритет”, 2005. (Сер. “Диалоги консультанта”.).
7. ГОСТ Р 50779.40-96 (ИСО 7870-93). Контрольные карты. Общее руководство и введение. М.: Изд-во стандартов, 1996.
8. ГОСТ Р 50779.42-99 (ИСО 8258-91). Статистические методы. Контрольные карты Шухарта. М.: Изд-во стандартов, 1999.
9. ГОСТ Р ИСО 9000-2008. Системы менеджмента качества. Основные положения и словарь. М.: Изд-во стандартов, 2008.
10. ГОСТ Р ИСО 9001-2008. Системы менеджмента качества. Требования. М.: Изд-во стандартов, 2008
11. ГОСТ Р ИСО 9004-2008. Системы менеджмента качества. Рекомендации по улучшению деятельности.
12. Елиферов, В. Г. Бизнес-процессы. Регламентация и управление : учеб. пособие для слушателей
13. Журналы:
— Методы менеджмента качества;
— Стандарты и качество;
— Вопросы управления предприятием;
— Искусство управления;
— Менеджмент в России и за рубежом;
— Менеджмент сегодня;
— Проблемы теории и практики управления;
— Проблемы управления;
— Российский журнал менеджмента;
— Управление компанией;
— Экономика и управление и др.
14. И снова о процессах. Вып. 18. М.: НТК “Трек”, 2003
15. Курьян А.Г., Серенков П.С. Использование IDEF0 для описания и классификации процессов в рамках системы качества МС ИСО серии 9000 версии 2000 года. Минск, 2001.
16. Липунцов, Ю. П. Управление процессами. Методы управления предприятием с использованием информационных технологий: производственно-практическое издание / Ю. П. Липунцов. — М.: ДМК Пресс, 2010. — 223 с.
17. Марка Д., МакГоуэн К. Методология структурного анализа и проектирования: Пер. с англ. М., 1993.
18. Менеджмент процессов / Под ред. Й. Беккера, Л. Вилкова, В. Таратухина, М. Кугелера, М. Роземанна; — М.: Эксмо, 2007.
19. Огвоздин В.Ю. Управление качеством. СПб., 2007.
20. Окулесский В.А. Функциональное моделирование – методическая основа реализации процессного подхода. М., 2001.
21. Перспективное планирование качества продукции и план управления. APQP: Пер. с англ. Н. Новгород: ООО СМЦ “Приоритет”, 2004.
22. программное обеспечение и Интернет-ресурсы:
www.finexpert.ru
www.klubok.net/ru
www.quality.eup.ru
www.window.edu.ru
23. Р 50.1.028-2001. Методология функционального моделирования.
24. Р 50.1.028-2-001. Методология функционального моделирования. М.: Госстандарт РФ, 2001.
25. Робсон М., Уллах Ф. Реинжиниринг бизнес-процессов: Практическое руководство / Пер. с англ. под ред. Н.Д. Эриашвили. – м.: ЮНИТИ-ДАНА, 2003.
26. Тимошенко С.И. Методология функционального моделирования IDEF0: Руководство разработчика. Екатеринбург: УГТУ, 2000.
27. ТК РБ 4.2-Р-05-2001. Методика и порядок работ по определению, классификации и идентификации процессов и построению карт процессов: Метод. рекомендации / НТК по стандартизации “Управление качеством” Госстандарта РБ. Минск, 2001.
28. Шельмин Е. В. Эффективная система на основе процессного управления. Проблемы. Анализ. Решение / Евгений Шельмин. – Москва: Вершина, 2007.
- Применение процессного подхода к управлению бизнес-процессами (Используемые классификаторы и системы кодирования)
- Отладка и тестирование программ: основные подходы и ограничения (Отладка программ )
- Оценка стоимости проекта (Общетеоретические основы оценки стоимости проекта )
- Автоматизация учета арендованных средств (Характеристика предприятия и его деятельности)
- Управление поведением в конфликтных ситуациях (Сущность конфликтов в организации )
- Применение процессного подхода для оптимизации бизнес-процессов (Информационные технологии в управлении бизнесом и производством)
- Художественно-конструкторский проект малой формы с простой формой (с упаковкой и комплексом тиражной печатной продукции )
- Колористическая, цветовая и тональная организация живописного произведения Красные рыбки
- Коммерческая деятельность по управлению товарными ресурсами(«сущность и задачи коммерческой деятельности по формированию товарных ресурсов в современных условиях»)
- Конкурентные стратегии фирм на внутреннем и/или мировом рынках (Понятие конкурентоспособности и модели управления конкурентоспособностью предприятия)
- Налоговая система РФ как фактор экономической стабилизации (Сущность, понятие и роль налогов в макроэкономическом регулировании)
- Основные этапы формирования налогового учета в России (Понятие и функции налогового учета)
Как написать курсовую работу на тему совершенствования бизнес процессов. Актуальность цели и задач исследования во введении курсового проекта, суть и особенности, а также готовый образец плана, содержания и возможность бесплатно скачать пример.
Актуальность курсовой работы по совершенствованию бизнес-процессов обусловлена необходимостью снижения издержек и повышения эффективности работы предприятия или организации. При этом совершенствование бизнес-процессов должно отражать специфику бизнес-процессов и особенности деятельности конкретного хозяйствующего субъекта. Для более глубокого понимания сути в данной статье представлены рекомендации по написанию таких тем курсовых работ по совершенствованию бизнес-процессов, пример которых приведен в таблице ниже.
| 1. Курсовая работа: Совершенствование бизнес-процессов с помощью применения информационных ресурсов на предприятии | 2. Курсовая: Методы совершенствования бизнес-процессов промышленного предприятия |
| 3. Курсовой проект: Совершенствование бизнес-процессов в международной организации | 4. Курсовая работа: Управление бизнес-процессами на основе постоянного совершенствования |
В курсовой по совершенствованию бизнес-процессов в первую очередь следует изучить деятельность организации с учетом ролей внутренних подразделений, функции и организационной структуры внутренних подразделений, после чего исследовать фигурирующие в организации бизнес-процессы, а также взаимодействие выделенных подразделений.
Далее в рамках совершенствования бизнес-процессов в курсовой работе следует разработать контекстные модели и выделить конкретные проблемные бизнес-процессы, подходящие для совершенствования, например, просредством разработки и внедрения информационной подсистемы или системы. На базе проведенных исследований рекомендуется провести оценку критических факторов успеха, с учетом которой выявить определенную деятельность предприятия как наиболее оптимальный объект совершенствования (подробно об этом изложено здесь).
Посредством проведенного обоснования необходимости совершенствования бизнес-процессов далее в курсовой следует выявить требования, предъявляемые к проектируемой информационной подсистеме или системе. С целью формирования функционала проектируемой подсистемы необходимо провести функциональное моделирование, разработать диаграммы прецедентов, последовательностей, состояний и развертывания. Вместе с тем, необходимо спроектировать инфологическую и физическую модели базы данных, а также выдвинуть функциональные и нефункциональные требования к разрабатываемой информационной подсистеме или системе, внедрение которой позволит усовершенствовать бизнес-процессы предприятия.
В качестве примера совершенствования бизнес-процессов в курсовой работе приведем этап разработки модели бизнес-процесса «как будет» — бизнес-процесс предприятия после внедрения информационной системы с использованием программного обеспечения Grade Modeler.
В бизнес-процессе после автоматизации принимают участие те же исполнители, что были в бизнес-процессе до автоматизации, и плюс к этому в качестве исполнителя добавляется автоматизированная система. Основное отличие усовершенствованного бизнес-процесса от предыдущего в том, что почти все операции процесса выполняются в информационной системе. Так, документы между сотрудниками и отделами передаются по информационным сетям, а не с помощью физического перемещения. Отдел закупок и предприятие в целом получило информационную систему, в которой можно управлять всем сквозным процессом взаимодействия с предприятиями-поставщиками.
На рисунке 1 представлена модель усовершенствованного бизнес-процесса приема заявок на закупку после автоматизации. На рисунке можно заметить, что все операции бизнес-процесса, в том числе и операции, выполняемые внешним контрагентом, теперь производятся в системе, а не которые операции, такие как «оповещение поставщиков об открытии приема заявок на закупку», «анализ возможности консолидации закупки с другим предприятием», выполняются информационной системой самостоятельно.
Таким образом, у отдела закупок появился инструмент, осуществляющий поиск путей оптимизации заявок на закупку и позволяющий освободить сотрудников от выполнения некоторых рутинных, но трудоемких операций. После автоматизации заявки на закупку сами стекаются в отдел закупок, где устанавливаются требования к заявкам на закупку, а поставщики, имеющие подходящий товар, автоматически получают уведомления о новой возможности. Менеджеру больше не приходится собирать все заявки на закупку со всех источников и вносить их в общую базу, теперь они сразу попадают в базу данных системы напрямую.
Рисунок 1 – Модель усовершенствованного бизнес-процесса приема заявок на закупку после автоматизации
Другим усовершенствованным бизнес-процессом в курсовой работе является процесс согласования договора. После автоматизации информационная система уведомляет поставщика об отправке ему договора, оповещении заказчика об утверждении договора в неизмененном виде (рисунок 2).
Рисунок 2 – Модель усовершенствованного бизнес-процесса согласования договора после автоматизации
В заключение следует отметить, что написать качественный курсовой проект по совершенствованию бизнес-процессов Вам поможет полный перечень актуальных статей и рекомендаций по моделированию и реинжинирингу бизнес-процессов, изложенный здесь.
Совершенствование бизнес-процессов путем стандартизации на примере ООО «Ламинат+»
Курсовой проект
по дисциплине «Реинжиниринг бизнес-процессов»
на тему
«Совершенствование бизнес-процессов
путем стандартизации на примере ООО «Ламинат+»»
Содержание
Введение. 3
Краткая характеристика предприятия. 4
Краткая характеристика бизнес-процесса «как есть». 5
Описание процесса «как
есть». 5
IDEF0-модель «как есть». 6
Расчеты фактической
эффективности бизнес-процесса. 12
Предложения по совершенствованию бизнес-процесса. 16
Описание процесса «как
надо». 16
IDEF0-модель «как надо». 16
Расчеты фактической
эффективности бизнес-процесса «как надо». 19
Расчеты эффективности
изменения бизнес-процесса. 22
Пояснительная записка. 22
Введение
бизнес
процесс поставка продукция
Данный курсовой проект рассматривает
совершенствование такого бизнес-процесса, как Поставка продукции. Процесс
рассматривается на предприятии ООО «Ламинат+», которое является посредником
между розничными строительными магазинами и производителями ламината.
Целью выполнения
курсового проекта является получение навыков моделирования бизнес-процессов в
стандарте IDEF0 и расчетов эффективности бизнес-процессов на примере
совершенствования процесса поставки продукции.
Краткая
характеристика предприятия
ООО «Ламинат+» является поставщиком
ламината по Санкт-Петербургу и работает на рынке с 2005 года.
На сегодняшний день
ламинат является прекрасной альтернативой паркету – он более доступен, не
требует специальных навыков при укладке. ООО «Ламинат+» поставляет продукцию в
крупнейшие строительные магазины, строительные дома, строительным фирмам,
частным клиентам
Предприятие осуществляет
оптовую продажу ламината для различных видов помещений:
· ламинат для гостиных, спален и
детских с классом износостойкости 31-32;
· ламинат для кухни и коридоров с
классом износостойкости 32-33;
· ламинат для переговорных с классом
износостойкости 33;
· ламинат для офисных помещений с
классом износостойкости 33;
· ламинат для магазинов и торговых
залов с классом износостойкости 33;
Ассортимент ламината
достаточно широк:
· ламинат с глянцевой поверхностью,
имитирующей вощеную древесину, например дуб;
· ламинат с покрытием, имитирующим
натуральную древесину;
· ламинат, имитирующий плитку (с
глянцевой и матовой поверхностью);
· ламинат с текстурной поверхностью.
ООО «Ламинат+» закупает
продукцию у производителей и поставляет ламинат своим клиентам, таким образом,
данная организация является посредником в цепочке продаж. Поставка продукции
является ключевым бизнес-процессом на предприятии.
Оплата продукции
осуществляется только по безналичному расчету после поставки продукции клиенту.
Основные показатели за
2008 год:
ü Валовая прибыль составила 2 400 тыс.
руб.
ü Рентабельность поставок – 12,4%
Однако в связи с
экономическим кризисом 2008 года, многие строительные фирмы обанкротились,
соответственно спрос на стройматериалы сильно упал. ООО «Ламинат+» оказалось
финансово неустойчивым предприятиям, темпы роста дебиторской задолженности
превышают темпы роста выручки в несколько раз, что сигнализирует о возможности
кризиса на предприятии.
Краткосрочные цели
предприятия:
ü Увеличить выручку на 10%
ü Снизить затраты на поставку продукции
на 5%
Средство достижения цели
– реинжиниринг бизнес-процесса Поставки товара
Краткая характеристика бизнес-процесса
«как есть»
Описание процесса «как
есть»
В данной курсовой работе
рассматривается совершенствование процесса Поставки товара клиенту. Заказ
товара клиентом, занесенный менеджером по поставкам в базу данных
идентифицирует начало процесса. Процесс считается оконченным после контроля
оплаты заказа клиентом, т.е. получение денежных средств на счет организации,
либо отсутствие денежных средств на счету и выяснение причин у клиента.
Процесс поставки товара
является ключевым для данной организации, так как ООО «Ламинат+» является
посреднической организацией, и оптимизация процесса поставки товара принесет
дополнительную прибыль данному предприятию.
Цель составления
модели: максимально эффективное осуществление поставок продукции.
Необходимо определить
основных участников процесса и сформулировать их требования.
|
Заинтересованная сторона |
Потребность |
Требование |
|
Владелец предприятия |
Увеличение прибыли |
Оптимизировать и преобразовать бизнес-процесс поставки |
|
Сотрудники предприятия |
Достойные условия труда и возможность саморазвития на |
Повышение заработной оплаты, сдельно-премиальная оплата |
|
Клиенты |
Выполнение условий договора поставки(поставка товара в |
Увеличение отсрочки платежа |
Глоссарий:
1. БД с шаблоном электронных документов
– база данных на
сервере фирмы, хранящая шаблоны заявки клиента, электронной накладной. В БД
заносят заказы клиентов, которые в дальнейшем формируются и отправляются
клиенту.
2. Инструкция по сверке заказа – внутренний документ ООО «Ламинат+»,
содержащий алгоритм действий при сверке сделанного заказа и сформированной
версии накладной.
3. Инструкция по программе 1С – внутренний документ предприятия,
предназначенный для работников бухгалтерии и регламентирующий их деятельность.
4.
ТТН
–
товарно-транспортная накладная; предназначена для учета движения
товарно-материальных ценностей и расчетов за их перевозки автомобильным
транспортом.
IDEF0-модель «как есть»
IDEF0-модель «как есть»
разрабатывается в соответствии с требованиями стандарта IDEF0 согласно
нормативно-методическим источникам. Состав модели: контекстная диаграмма (рис.
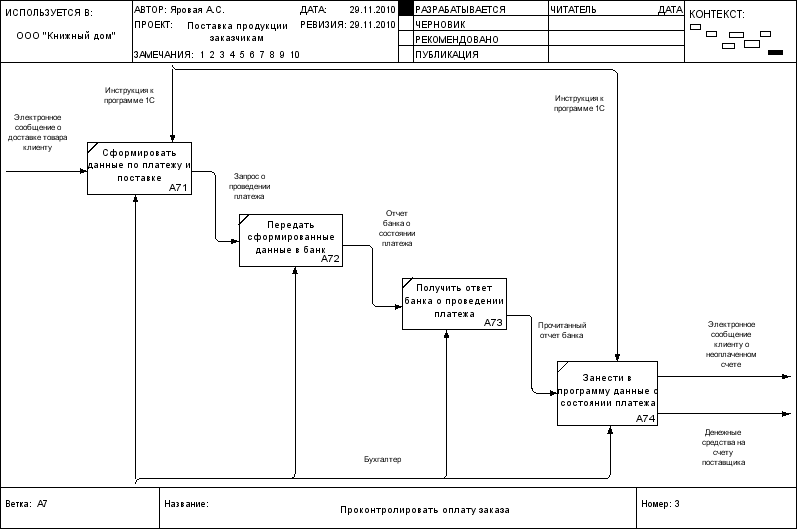
1), диаграмма нулевого уровня (рис.2), диаграмма первого уровня (рис.3). Бизнес-процесс
поставки продукции содержит следующую последовательность действий:
ü Принять заказ у клиента
ü Передать накладную клиенту
ü Сверить заказ и электронную версию
заказа
ü Сформировать заказ
ü Доставить товар клиенту
ü Проконтролировать оплату заказа
Таблица Классификация
результатов на примере процесса Поставки товаров
|
Измерение результатов процесса |
||
|
Вид результата |
Полезные результаты |
Вредные результаты |
|
Результаты, имеющие вещественную форму |
Заказ у клиента (кол-во заявок) |
|
|
Информационные, финансовые результаты |
Подписанная ТТН, счет-фактура |
|
|
Денежные средства на счету поставщика (руб.) |
Электронное сообщение клиенту о неоплаченом счете (руб.) |
Таблица Классификация
ресурсов на примере процесса Поставки товаров
|
Измерение расхода ресурсов |
||
|
Вид ресурса |
Условно-переменные (входы) |
Условно-постоянные |
|
Материальные |
Товар на складе (кол-во упаковок) |
Машина (шт.) |
|
Трудовые |
Нет |
Менеджер отдела поставок (чел.) |
|
Логист (чел.) |
||
|
Экспедитор (чел.) |
||
|
Бухгалтер (чел.) |
||
|
Информационные |
Заказ товара клиентом |
База данных предприятия |
|
Инструкция по сверке заказа |
||
|
Требования к повторному принятию заказа |
||
|
Инструкция к программе 1С |
||
|
Финансовые |
Нет |
Не рассматриваются |
При расчете показателей
эффективности мы учитывали средние значения показателей. Следует отметить, что
1 заявка составляет 20 упаковок ламината.
Закупочная цена 1
упаковки ламината – 500 руб.
Продажная цена 1 упаковки
ламината – 1185 руб.
Рис. 1 Контекстная
диаграмма
Рис. 2 Диаграмма нулевого
уровня
Рис. 3 Диаграмма первого
уровня
Рассчитаем эффективность
процесса, вычислив показатели результативности процесса и показатели
экономичности процесса.
Расчеты фактической
эффективности бизнес-процесса
|
Результаты и ресурсы процесса |
||||||||||
|
Наименование показателя |
Ед. изм. |
Значение ПЛАН |
Значение ФАКТ |
Цена[1] за единицу, ПЛАН, руб. / ед.изм. |
Цена[2]за |
Стоимостная оценка результата или |
Стоимостная оценка результата или |
Отклонение абсолютное, руб. |
Отклонение относительное, % |
Пояснение (оценка отклонений) |
|
1 |
2 |
3 |
4 |
5 |
6 |
7 |
8 |
(9) = (8) – (7) |
(10) = (9) / (7) * 100% |
11 |
|
Результаты |
||||||||||
|
Кол-во выполненных заказов |
шт |
130 |
130 |
23700 |
23700 |
3081000 |
3081000 |
0 |
0% |
Отклонений в работе предприятия не |
|
Кол-во своевременно оплаченных |
130 |
100 |
23700 |
23700 |
3081000 |
2370000 |
-711000 |
-23% |
Эффективность поставок снизилась на |
|
|
Ресурсы |
||||||||||
|
Количество оформленных заявок |
шт |
140 |
130 |
23700 |
23700 |
3318000 |
3081000 |
-237000 |
-7% |
Эффективность принятия заявок |
|
Среднее время оформления заявки |
час |
0,16 |
0,16 |
110 |
110 |
18 |
18 |
0 |
0% |
Отклонений в работе предприятия не |
|
Среднее время сверки заказа |
час |
8 |
8 |
100 |
100 |
800 |
800 |
0 |
0% |
Отклонений в работе предприятия не |
|
Среднее время формирования заказа |
час |
2 |
2 |
100 |
100 |
200 |
200 |
0 |
0% |
Отклонений в работе предприятия не |
|
Среднее время доставки |
час |
8 |
8 |
90 |
90 |
720 |
720 |
0 |
0% |
Отклонений в работе предприятия не |
|
Среднее время проверки оплаты счета |
час |
1 |
1 |
110 |
110 |
110 |
110 |
0 |
0% |
Отклонений в работе предприятия не |
|
Затраты на заработную плату рабочих |
Кол-во чел |
Ежемесячный оклад |
Итого |
|
Менеджер отдела поставок (чел.) |
2 |
20000 |
40000 |
|
Логист (чел.) |
3 |
18000 |
54000 |
|
Экспедитор (чел.) |
4 |
15000 |
60000 |
|
Бухгалтер (чел.) |
1 |
20000 |
20000 |
|
Всего |
174000 |
Расчет эффективности
|
Наименование показателя |
Ед. изм. |
Формула для расчета |
Значение ПЛАН |
Значение ФАКТ |
Значение показателя |
|
Выполнение плана по выручке |
% |
Выручка ФАКТ/Выручка ПЛАН*100% |
3081000 |
2370000 |
76,92% |
|
Выполнение плана по оформлению заказов |
% |
Кол-во оформл. Заказов ФАКТ/Кол-во оформл. Заказов |
140 |
130 |
92,86% |
|
Выполнение плана по поставкам |
% |
Кол-во выполн. заказов ФАКТ/Кол-во выполн. заказов |
130 |
130 |
100,00% |
|
Переменные затраты на поставку |
руб. |
Кол-во выполненных заказов* Себестоимость заказа |
190 |
1900000 |
|
|
Постоянные затраты на поставку |
руб. |
Затраты на з/п+затраты на транспорт |
374 000 |
||
|
Прибыль |
руб. |
Выручка — Переменные затраты-Постоянные затраты |
96000 |
||
|
Общая рентабельность |
% |
Прибыль/Выручка |
4,05% |
||
|
Рентабельность поставок |
% |
Прибыль/Сумма переменных и постоянных затрат |
4,22% |
Выводы: Процесс поставки товара требует
оптимизации, так как наблюдается снижение эффективности выполнения плана по
выручке более чем на 23%, в связи с задержкой оплаты счетов. Некоторые клиенты
несвоевременно оплачивают счета, соответственно, предприятие не может
своевременно закупить необходимое количество ламината на производственном
предприятии для того, чтобы имеет страховой запас. Также есть ошибки при
оформлении заказа, которые необходимо устранить для повышения продуктивности
поставок
Предложения по
совершенствованию бизнес-процесса
Описание
процесса «как надо»
Точное название процесса
– Поставка товара клиенту.
Описание процесса см.
«Описание процесса «как есть»».
Основным изменением
модели является изменение последовательности действий.
В новой модели клиент
должен сначала оплатить счет, который предъявил поставщик, а затем поставщик
доставляет товар клиенту.
Цель – своевременное
получение оплаты счетов до поставки товара клиенту.
Бизнес-процесс поставки
продукции содержит следующую последовательность действий:
ü Принять заказ у клиента
ü Передать накладную клиенту
ü Сверить заказ и электронную версию
заказа
ü Получить предоплату или оплату счета
ü Сформировать заказ
ü Доставить товар клиенту
IDEF0-модель «как надо»
IDEF0-модель «как надо»
разрабатывается аналогично модели «как есть». Состав модели: все диаграммы,
соответствующие модели «как надо» с указанием изменений.
Расчеты
фактической эффективности бизнес-процесса «как надо»
|
Результаты и ресурсы процесса «как надо» |
||||||||||
|
Наименование показателя |
Ед. изм. |
Значение ПЛАН |
Значение ФАКТ |
Цена[1] за единицу, ПЛАН, руб. / ед.изм. |
Стоимостная оценка результата или ресурса, ПЛАН, руб. |
Стоимостная оценка результата или ресурса, ФАКТ руб. |
Отклонение абсолютное, руб. |
Отклонение относительное, % |
Пояснение (оценка отклонений) |
|
|
1 |
2 |
3 |
4 |
5 |
6 |
7 |
8 |
(9) = (8) – (7) |
(10) = (9) / (7) * 100% |
11 |
|
Результаты |
||||||||||
|
Кол-во выполненных заказов |
шт |
110 |
110 |
23700 |
23700 |
2607000 |
2607000 |
0 |
0% |
Отклонений в работе предприятия не наблюдается |
|
Кол-во своевременно оплаченных заказов |
110 |
110 |
23700 |
23700 |
2607000 |
2607000 |
0 |
0% |
Наблюдается 100% эффективность своевременной оплаты, так |
|
|
Ресурсы |
||||||||||
|
Количество оформленных и оплаченных заявок |
шт |
140 |
110 |
23700 |
23700 |
3318000 |
2607000 |
-711000 |
-21% |
Эффективность принятия заявок снизилась в связи |
|
Среднее время оформления заявки |
час |
0,16 |
0,16 |
110 |
110 |
18 |
18 |
0 |
0% |
Отклонений в работе предприятия не наблюдается |
|
Среднее время сверки заказа |
час |
8 |
8 |
100 |
100 |
800 |
800 |
0 |
0% |
Отклонений в работе предприятия не наблюдается |
|
Среднее время формирования заказа |
час |
2 |
2 |
100 |
100 |
200 |
200 |
0 |
0% |
Отклонений в работе предприятия не наблюдается |
|
Среднее время доставки |
час |
8 |
8 |
90 |
90 |
720 |
720 |
0 |
0% |
Отклонений в работе предприятия не наблюдается |
|
Среднее время проверки оплаты счета |
час |
1 |
1 |
110 |
110 |
110 |
110 |
0 |
0% |
Отклонений в работе предприятия не наблюдается |
Расчет эффективности
|
Наименование показателя |
Ед. изм. |
Формула для расчета |
Значение ПЛАН |
Значение ФАКТ |
Значение показателя |
|
Выполнение плана по выручке |
% |
Выручка ФАКТ/Выручка ПЛАН*100% |
2607000 |
2607000 |
100,00% |
|
Выполнение плана по оформлению заказов |
% |
Кол-во оформл. Заказов ФАКТ/Кол-во оформл. Заказов |
140 |
110 |
78,57% |
|
Выполнение плана по поставкам |
% |
Кол-во выполн. заказов ФАКТ/Кол-во выполн. заказов |
110 |
110 |
100,00% |
|
Переменные затраты на поставку |
руб. |
Кол-во выполненных заказов* Себестоимость заказа |
190 |
1900000 |
|
|
Постоянные затраты на поставку |
руб. |
Затраты на з/п+затраты на транспорт |
374 000 |
||
|
Прибыль |
руб. |
Выручка — Переменные затраты-Постоянные затраты |
333000 |
||
|
Общая рентабельность |
% |
Прибыль/Выручка |
12,77% |
||
|
Рентабельность поставок |
% |
Прибыль/Сумма переменных и постоянных затрат |
14,64% |
Расчеты эффективности изменения бизнес-процесса
1.
% изменения прибыли
= (Прибыль «как надо» — Прибыль «как есть»)/Прибыль «как есть»*100%= (333 000 –
96 000)/ 96 000*100%= 247% — Таким образом, изменив процесс поставки товаров,
прибыль возросла более чем в 2 раза.
2.
% изменения
рентабельности поставок = (14,64 – 4,22)/4,22*100%= 246%.
Вывод: Усовершенствованная модель процесса
Поставки товара способствовала увеличению прибыли и повышению рентабельности
поставок.
Пояснительная
записка
Данная курсовая работа
способствовала развитию аналитических навыков мышления, помогла понять, что любой,
даже самый простой процессом на предприятии является результатом множества расчетов,
позволяющих оценить этот процесс и сформировать стандарт.
На мой взгляд, такого
рода аналитические задания, несомненно, необходимы в ходе обучения, и хотелось
бы больше времени иметь на выполнение задания, познание данной дисциплины
(минимум 2 семестра), так как изучение бизнес-процессов – предмет, требующей глубокого
вникания в теоретические основы, а также требующей серьезной и кропотливой самостоятельной
работы.
Данная курсовая работа
помогла мне познать основ реинжиниринга бизнес-процессов.
Смею претендовать на
оценку отлично
СОДЕРЖАНИЕ
Введение…………………………………………………………………………..3
1. ТЕОРЕТИЧЕСКИЕ АСПЕКТЫ БИЗНЕС — ПРОЦЕССОВ…………………8
1.1. Понятие и сущность бизнес – процессов в организации……………..8
1.2. Интермодальные перевозки и экспедирование как бизнес –
процесс..…………………….……………………………………………….26
1.3. Организация экспедирования интермодальных перевозок……………………………………………………………………35
1.4. Правовые основы транспортно — экспедиторского
законодательства…………………………………………………………….51
2. АНАЛИЗ ДЕЯТЕЛЬНОСТИ КОМПАНИИ ООО «ТРАНЗИТ»……………55
2.1. Общая характеристика деятельности транспортно –
экспедиторской компании ООО «Транзит»…………………………..55
2.2. Организационная структура компании ООО «Транзит»……………56
2.3. Деятельность транспортно-экспедиторской компании
ООО «Транзит»……………………………………………………………..60
2.4. Выбор транспортной схемы и ее экономическое
обоснование как основа повышения эффективности компании…………………………………………………………………….62
3. УПРАВЛЕНИЕ ПЕРЕВОЗКАМИ……………………………………………79
3.1. Совершенствование управления интермодальными
перевозками…………………………………………………………………79
3.2. Разработка системы электронного обмена данными………………..80
Заключение……………………………………………………………………….83
Список использованных источников и литературы……………………………86
Приложения
Введение
В настоящее время в России резко возрос интерес к общепринятым на Западе стандартам менеджмента, однако, в реальной практике управления существует один очень показательный момент. Многих руководителей до сих пор можно поставить в тупик прямым вопросом об организационной структуре компании или о схеме существующих бизнес-процессов. Наиболее продвинутые и регулярно читающие экономическую периодику менеджеры, как правило, начинают чертить понятные только им одним иерархические диаграммы, но и в этом процессе обычно быстро заходят в тупик. То же самое касается сотрудников и руководителей различных служб и функциональных подразделений. В большинстве случаев, единственным набором изложенных правил, в соответствии с которыми должно функционировать предприятие, является набор отдельных положений и должностных инструкций. Чаще всего эти документы составлялись не один год назад, слабо структурированы и невзаимосвязаны между собой и, вследствие этого, просто пылятся на полках. До поры до времени подобный подход был оправдан, так как во время становления российской рыночной экономики понятие конкуренции практически отсутствовало, да и затраты считать не было особой необходимости — прибыль была гигантской. В результате этого, мы видим в течение последних двух лет вполне объяснимую картину: крупные компании, выросшие в начале 90-х годов, постепенно сдают свои позиции, вплоть до полного ухода с рынка. Отчасти это обусловлено тем, что на предприятии не были внедрены стандарты управления, полностью отсутствовало понятие функциональной модели деятельности и миссии. С помощью моделирования различных областей деятельности можно достаточно эффективно анализировать «узкие места» в управлении и оптимизировать общую схему бизнеса. Но, как известно, на любом предприятии высший приоритет имеют только те проекты, которые непосредственно приносят прибыль, поэтому речь об обследовании деятельности и ее реорганизации обычно идет только во время ощутимого кризиса в управлении компанией.
В конкурентной среде компании вынуждены постоянно реагировать на изменения рынка, находить инновативные решения и добиваться, таким образом, преимуществ перед конкурентами. Успешные компании молниеносно осваивают новые продукты, рынки и, даже порой целые отрасли и способны также быстро их покинуть.
В современной практике моделирования управления и производственной деятельности для обозначения объектов моделирования управления и производственной деятельности для обозначения объектов моделирования принято использовать термин «бизнес – процесс».
Методики моделирования и анализа бизнес – процессов являются в настоящее время одним из важнейших инструментов повышения эффективности бизнеса. Ориентация компаний на эффективность выполнения отдельных функций привела за прошедшие десятилетия к локальной оптимизации и усовершенствованию функциональных областей. Благодаря применению новых информационных технологий (ИТ) в таких областях, как, например, логистика, бухгалтерский учет, значительно повысилось производительность труда и качество услуг.
Сегодня среди менеджеров всех уровней сформировалось понимание, что основные резервы в повышении эффективности бизнеса лежат именно в области оптимизации бизнес-процессов.
Что дает процессный подход в управлении? Он позволяет серьезным образом повысить конкурентоспособность и гибкость предприятия, сделать его более адекватным к изменениям на рынке, принципиально улучшить качество продуктов и услуг. Он заставляет устранить фрагментарность в работе, организационные и информационные разрывы, дублирование функций, нерациональное использование материальных и людских ресурсов, а также значительно сократить операционные издержки.
Успешное внедрение процессного подхода — непростая задача. Здесь принципиально важно использовать профессиональные инструментальные средства, позволяющие описывать и анализировать бизнес-процессы, делать их более прозрачными и управляемыми. Практика внедрения процессного подхода показывает, что большинство компаний, начавших внедрение процессного управления, останавливаются на стадиях описания и автоматизации бизнес-процессов. Но для полноценного внедрения процессного подхода требуется организовать цикл управления бизнес-процессами. В этом цикле:
· процессы должны быть структурированы, описаны и регламентированы;
· процессы необходимо реализовать в информационных системах;
· необходим контроль и анализ процессов: нужно контролировать точность их выполнения, рассчитывать значения показателей эффективности и соотносить их с плановыми значениями;
· процессы требуют регулярного совершенствования.
Таким образом, для внедрения процессного управления важно не только описывать и автоматизировать бизнес-процессы, но и создавать инструменты их контроля и анализа, после чего на основании собранной информации переходить к полноценному их совершенствованию.
Россия была и является крупнейшей добывающей страной мира. Исходя из этого, спрос на перевозки грузов для данной группы отраслей будет расти параллельно со спросом на добываемое сырье и сопутствующее оборудование.
Рост технологий в секторе оборудования, а особенно гидравлического, стремителен. Он порождает конкуренцию, которая из года в год носит все более острый характер и становится причиной для появления на рынке все новых моделей и модификаций техники. В то же время огромная потребность в полезных ископаемых и руде обеспечивает небывалый уровень заказов на большие гидравлические экскаваторы. На российском рынке ведут конкурентную борьбу все мировые производители оборудования, и по оценкам экспертов спрос в ближайшие годы будет только расти. При данной ситуации, перевозчики и экспедиторы подобных грузов, так же конкурируют, стараясь предлагать все более экономический и качественный способ доставки грузов.
Предоставление высококачественных услуг основано на знании Российского и международного рынка перевозок, специфики портов мира, связях с различными судоходными линиями, автотранспортными, железнодорожными и авиа компаниями, позволяющими осуществлять перевозки с комбинированным использованием нескольких видов транспорта на условиях «от двери до двери». Только опытный экспедитор может качественно решить такого рода задачу.
Все выше сказанное и предопределяет актуальность темы исследования.
Целью дипломной работы, главным образом будут являться методы совершенствования управления интермодальными перевозками.
Главная задача дипломной работы на основе деятельности компании ООО «Транзит», разработать пути совершенствования управления интермодальными перевозками.
Предметом исследования в данной дипломной работе является совершенствования бизнес – процесса, как основа вида деятельности компании.
Объектом исследования является транспортная компания ООО «Транзит».
Представленная дипломная работа состоит из трех глав (разделов), введения, заключения, списка использованной литературы и приложения.
Первая глава включает в себя теоретический материал, касающийся основных понятий. Здесь раскрыта сущность и понятие бизнес – процесса, а так же интермодальных перевозок.
Вторая глава данной дипломной работы посвящена изучению объекта исследования. Сначала рассматривается краткая характеристика деятельности компании, затем рассматривается организационная структура компании ООО «Транзит». Рассмотрен бизнес процесс компании ООО «Транзит» на примере организации интермодальной перевозки.
В третьей главе данной дипломной работы предлагается два пути совершенствования управления компанией ООО «Транзит»:
· Организация хранения грузов клиента на собственном или арендуемом складе за территорией порта;
· Разработка системы электронного обмена данными.
В заключении формулируется выводы по результатам выполненной дипломной работы.
Создание наиболее коротких и наиболее экономически выгодных маршрутов доставки груза, котировка перевозки, создание плана отправок, работа со стивидорными компаниями, работа «на местах» — это общий список задач, который должен выполнить экспедитор. И лучше всего такую сложную задачу, как доставка негабаритных и тяжеловесных грузов осуществит экспедитор с большим опытом экспедирования подобных грузов. Именно таким экспедитором, является компания «Транзит».
В данной дипломной работе проанализирована и сравнена экономическая эффективность «дверной» перевозки негабаритного накатного груза различными видами транспорта в реальной ситуации. Найдена схема перевозки, улучшающая работу транспортно-экспедиторской компании и повышающая ее конкурентоспособность при участии в тендере.
1. ТЕОРЕТИЧЕСКИЕ АСПЕКТЫ БИЗНЕС — ПРОЦЕССОВ
1.1. Понятие и сущность бизнес — процессов в организации.
Тезис о том, что грамотное современное управление — это во многом управление, ориентированное на БП, сегодня широко распространен, понятие «бизнес-процесс» — одно из самых популярных в литературе по менеджменту, число посвященных этой теме публикаций неуклонно растет.
Посмотрим на развитие управленческих концепций в исторической перспективе. Интересно, были ли бизнес-процессы в Урарту или в средневековой Руси? Или они появились 10—15 лет назад, после того, как были описаны, к примеру, в стандартах ISO?
Люди возводили пирамиды, вели столетние войны, управляли деятельностью огромных коллективов — планировали, организовывали, контролировали. Здравый смысл подсказывает, что БП были всегда, просто в старину их называли по-другому: работы, исполнение работ. В летописях, исторических документах упоминаются работные люди, работные поселения, работные подряды. В таком значении мы и сегодня повсеместно употребляем это слово — мастер горных работ, проект дорожных работ и т.п.
В XVIII—XIX вв. на заводах, а позже — и в дворянских усадьбах появились управляющие, но примерно до 30-х гг. XX в. (а это время Уинслоу Тейлора); говоря об управлении подразделением или организацией, подразумевали именно управление работами, а сами работы описывали посредством функций.[1]
В описании функций тоже сложилась своя традиция. Зародилась она в XVIII в., когда Адам Смит предложил разделить деятельность ремесленника по изготовлению булавок на одиннадцать операций-функций и за каждой функцией закрепить отдельного исполнителя. Воплощение идей «отца реинжиниринга» привело к созданию промышленного способа производства, который почти повсеместно потеснил производство ремесленное. В течении 200 лет компании создавались на основе революционного открытия Адама Смита. И это полностью соответствовало требованиям массового индустриального производства.[2]
В начале XX в. масштабы промышленного производства многократно увеличились, поэтому приходилось прибегать к делению на части, этапы и т.д.; управленец при этом координировал выполнение ряда подзадач и отвечал перед заказчиком за конечный результат. Генри Форд предложил разделять работы на мелкие этапы и специализировать исполнителей на выполнении отдельных задач (изобрел конвейер), что позволило резко сократить издержки производства. Это был шаг вперед, особенно в отношении организации работ с большим числом типовых, повторяющихся операций (например, при серийном производстве товаров массового спроса).
В 60-х гг. XX в. начался поиск эффективных способов управления сложно организованными корпоративными структурами — огромными транснациональными корпорациями. Потребовалось обеспечить единообразие работ, выполняемых в разных фирмах, и координацию деятельности по различным направлениям. Чем масштабнее и разнообразнее становилась деятельность корпораций, тем сложнее было ее организовать и скоординировать, передать исполнителям только функциональную ответственность оказалось недостаточно.
Стало ясно, что применительно к функциям вообще сложно построить систему контроля и сфокусировать модель ответственности. Что значит хорошо (или плохо) выполнять свои функции? Функция — это название вида работ, у функции нет начала и конца, неясно, в соответствии с какими принципами их нужно правильно называть, какими должны быть показатели результативности, нет меры для оценки этой работы. Функциональное представление работ потребовалось дополнить описанием логики их выполнения, описаниями входов и выходов работ, показателями результативности и другими (по необходимости) важными характеристиками. Так появились описания работ в форме БП.
При модели управления, ориентированной на регламентацию работ через функции (функционально ориентированная модель управления), единственным «владельцем» по терминологии ISO всех процессов в компании является ее «первое лицо»: генеральный директор единолично отвечает за «выход» и показатели результативности деятельности компании. Руководители более низкого ранга отвечают за исполнение функций, а не за БП. Они не отвечают за работу от начала до конца, формально говоря, для них работа попросту не определена (им не сообщают, где начало и где конец БП).
При модели управления, ориентированной на регламентацию работ через бизнес-процессы (процессно-ориентированная модель управления), ответственность за результаты деятельности компании во многом (во всем) переносится и на руководителей БП, поскольку именно они отвечают за предоставление внутренних продуктов и услуг (но теперь уже именно продуктов и услуг), а не за исполнение функции.
К концу 80-х гг. XX в. «давление» потребителей на производителей продукции (поставщиков услуг) усилилось, потребители стали значительно больше влиять на то, что производить, где и как продавать. В борьбе за долю рынка конкурентные преимущества компаний во все большей степени стали обеспечиваться такими характеристиками, как «высокое качество товаров» и «новые маркетинговые стратегии».[3] Однако гарантировать высокое качество продукции массового производства в условиях глобализации и высокой динамики внешней среды можно только при строгой стандартизации деятельности, при одновременном повышении гибкости управления и расширении возможностей для проведения постоянных изменений.
Потребовались эффективные формы описания работ, удобные для решения новых проблем. В конечном итоге все заговорили о необходимости изменения базовых подходов к организации работ — о переходе от функциональных принципов к процессным. При этом такие специальные термины, как «функции», «операции», «бизнес-процессы», по сути, обозначали все те же работы, но описывали их более точно, системно и, главное, удобно для практиков.
Выделить бизнес-процесс — это как раз и означает дать описание существенных характеристик и деятельности на уровне современных требований: назвать определенный вид работ, обозначить его начало и конец, найти «владельца» процесса (того, кто отвечает за результат) и определить требуемый результат (в том числе показатели качества и эффективности).
Бизнес процесс является особым процессом. Который служит осуществлению основных целей предприятия (бизнес — целей) и описывает центральную сферу его деятельности. Основными признаками бизнес – процесса являются точки соприкосновения этого процесса с бизнес — партнерами предприятия, (например партнеры, поставщики). Примерами бизнес — процессов являются: обработка заказов на производственном предприятии, предоставление кредита в банке. Бизнес – процесс — это устойчивая, целенаправленная совокупность взаимосвязанных видов деятельности, которая по определенной технологии преобразует входы в выходы, представляющие ценность для потребителя.[4] Различают следующие виды входов и выходов в бизнес – процессах:
1.Первичный вход — это вход, который инициирует начало бизнес-процесса.
При описании бизнес-процесса нужно сделать акцент на первичные входы и показать их. Про вторичные входы можно забыть. Они будут автоматически описаны при дальнейшей детализации процесса, так как на более низком уровне найдутся операции, для которых данные входы являются первичными. То же самое относится и к выходам. Первичным выходом называют такой выход, ради которого процесс существует. Данный инструментарий первичности-вторичности нужно использовать для того, чтобы упростить, ускорить и повысить качество работ по описанию и оптимизации деятельности компании. Правило его использования следующее: при описании окружения бизнес-процесса нужно сделать акцент на описание его первичных входов и выходов.
2.Вторичные входы и выходы нужно описывать на более детальном уровне, когда найдутся подпроцессы, для которых эти входы и выходы станут первичными.
Табл.1.1.
Характеристики первичных и вторичных входов и выходов бизнес-процесса
Элемент
Определение и характеристики
Первичный выход
· Основной результат, ради которого существует бизнес-процесс.
· Определяется целью, назначением бизнес-процесса.
Вторичный выход
· Побочный продукт бизнес-процесса, который может быть востребован вторичными клиентами.
· Не является основной целью бизнес-процесса.
Первичный вход
· Поток объектов, инициирующий «запуск» бизнес-процесса, например заказ клиента, план закупок и т.д.
Элемент
Определение и характеристики
Вторичный вход
· Потоки объектов, обеспечивающие нормальное протекание бизнес-процесса, например стандарты, правила, механизмы выполнения действий, оборудование и пр.
Владелец бизнес — процесса – должностное лицо, которое имеет в своем расположении персонал, инфраструктуру, программное и аппаратное обеспечение, информацию о бизнес — процессе, управляет ходом бизнес — процесса и несет ответственность за результаты и эффективность бизнес – процесса.[5]
Очень скоро появилось довольно много «любителей» составлять и систематизировать описания работ. Результат их могучей деятельности (реально могучей, а не в кавычках) — большое число не совпадающих представлений бизнес-процессов.
Так, сегодня американские специалисты используют при описании БП пять характеристик: функция, вход и выход, ее исполнитель, управление (сошлемся на широко распространенные стандарты IDEF0). Немецкие специалисты как наиболее последовательные «логисты» могут объединять при описании БП более десятка характеристик (стандарты ARIS и др.). Таким образом, практика свидетельствует, что, по-разному выделяя и описывая существенные характеристики деятельности, можно получить разные модели БП, ориентированные на решения различных прикладных задач.[6]
Поскольку возникла потребность в эффективном описании бизнес-процессов, на рынке появились предложения — книги, методики описания, программные продукты. Большие надежды возлагались на компьютерные программы: менеджеры надеялись, что появится возможность грамотно моделировать и совершенствовать бизнес-процессы в компаниях, кардинально повысится производительность труда.
Однако ситуация сложилась так, что до последнего времени нотации БП и способы описания работ были достаточно сложными, требовали профессионального потенциала, поскольку ими занимались преимущественно ИТ-аналитики либо бизнес-аналитики. Они составляли технические описания, заполняли схемами буклеты и альбомы. Часто в этом творчестве отражалось преимущественно их собственное понимание того, как устроена и работает компания, но не реалии менеджмента.
В эту ловушку попались многие. Можно даже говорить о том, что на волне увлечения бизнес-процессами в какой-то момент начала складываться особая субкультура любителей моделирования
БП. Как все неофиты, они с энтузиазмом несут свой «символ веры» в бизнес, обвиняя «непосвященных» в отсталости и несовременности. Как это обычно бывает, модное течение бурно коммерциализируется, иногда дискредитируя здравую исходную идею шумихой и неизбежными перегибами. Ведь в итоге для бизнеса важно не описание, а эффективное управление БП и конечные результаты деятельности. Модели же БП — это всего лишь формализованные профессионально ориентированные описания работ по созданию и предоставлению потребителю продуктов и услуг, исходный материал для управленца. Это специальные описания (тексты, схемы, таблицы), иллюстрирующие порядок исполнения работ, своего рода Навигатор по работам для менеджеров и исполнителей. И хотя модель — это всего лишь субъективное описание, при удачном исполнении ее применение приносит несомненную пользу. И, естественно, конечной целью является повышение эффективности управления, а не само по себе описание работ, что тем более важно, ибо большая часть современных методологий и решений узко сфокусирована, и поэтому при нецелевом или неправильном использовании резко снижается эффективность (рис. 1.1.).[7]
Рис. 1.1. О пользе модели
Классификация бизнес-процессов: основные, поддерживающие, управление и развитие.
Исходя из представленной типологии описания БП, можно более подробно охарактеризовать различные группы процессов.
Итак, основные бизнес-процессы:
· образуют добавленную стоимость продукта (услуги);
· создают продукт (услуги), представляющий ценность для клиента;
· формируют такой результат, такие потребительские качества, за которые клиент готов платить деньги.
· сфокусированы на получении прибыли.
Если потребителями результатов основных БП являются клиенты, внешние пользователи, то результаты поддерживающих БП потребляют бизнесы или основные БП. Поэтому поддерживающие бизнес-процессы:
направлены на предоставление необходимых внутренних продуктов, внутренних услуг для направлений бизнеса;
· обеспечивают функционирование инфраструктуры компании. Бизнес-процессы развития:
· нацелены на получение прибыли в долгосрочной перспективе (не создают «прибыль сегодня»);
· обеспечивают не организацию текущей деятельности, а развитие или совершенствование деятельности компании в перспективе.
Процессы управления:
нацелены на управление всеми тремя группами БП, т.е. управление основными БП, управление поддерживающими БП и управления БП развития.
Управление БП развития называют еще стратегическим управлением, т.е. стратегическое управление — это управление БП развития.[8]
Варианты развития бизнес-процессов. Что происходит с БП? Какова их эволюция? Каков их жизненный цикл? В зависимости от обстоятельств, от стратегий, от условий внешней среды все может происходить по-разному.
Основные процессы являются источниками доходов, они определяют профиль бизнеса и имеют стратегическое значение для компании. Поэтому когда компания формирует свою стратегию, одним из главных блоков, образующих стратегию, является блок деловой стратегии, т.е. стратегии развития основных процессов.
Что может происходить с основными БП? Они могут поддерживаться в сформировавшемся состоянии, они могут развиваться или, наоборот, отмирать, в зависимости от требований рынка и стратегии компании. Поэтому основные процессы либо остаются как есть, либо развиваются, либо отмирают.
Поддерживающие процессы создают продукты и услуги для внутреннего потребления компании. При определенных обстоятельствах поддерживающие процессы и результаты деятельности от обеспечивающих, поддерживающих процессов могут направляться и вовне.[9]
Пример. Многие внутренние инжиниринговые услуги, например, разработка технико-экономических обоснований, проектирование, организация поставок, контроль качества, выполнение различного рода высокотехнологичных услуг, оценка, структурирование проектов, — это те услуги, которые компания использует внутри для организации основной деятельности. При выводе их на достаточно высокий уровень качества исполнения (определенный уровень исполнения) они могут быть востребованы и вне компании, и представляться на рынок.
У каждого поддерживающего процесса есть еще одна альтернатива, кроме классической судьбы (оставаться и совершенствоваться, как внутренний процесс либо развиваться в качестве внутреннего процесса, либо отмирать).[10] Процесс может превратиться из поддерживающего в процесс двойного назначения — поддерживать внутренние услуги и предоставлять продукцию (услуги) вовне. Поэтому в зависимости от стратегии компании определенная часть поддерживающих процессов может превращаться в основные. Таким образом, не только БП, не только потребители влияют на судьбу поддерживающих процессов, но и рынок. Так, поддерживающие процессы могут отмирать в случае конкурентоспособных альтернатив на рынке, т.е. компания может поддерживать получение необходимых услуг не от внутренних служб, а от внешних компаний на условиях аутсорсинга.
Основная и обеспечивающая деятельность компании, управление и развитие.
Известны несколько базовых типологий, классификаций описания бизнес-процессов. Одна из наиболее распространенных в практике бизнеса строится в зависимости от классификации областей деятельности. Деятельность компании подразделяется на текущую деятельность и деятельность по развитию. Текущая деятельность направлена на разработку, производство и предоставление продуктов (услуг) потребителю. А деятельность по развитию нацелена на создание будущих продуктов (услуг) и на улучшение деятельности организации в перспективе. Текущая деятельность подразделяется на основную, в рамках которой осуществляется производство и предоставление продуктов (услуг) потребителям, и обеспечивающую, или поддерживающую.
В рамках поддерживающей деятельности обеспечивается необходимый внутренний сервис, производство продуктов (услуг), необходимых для основной деятельности.[11]
Еще одна важная область деятельности компании — это управление основной деятельностью и управление обеспечивающей, поддерживающей деятельностью.
Преимущество процессного подхода.
В конкурентной среде компании вынуждены постоянно реагировать на изменения рынка, находить инновативные решения и добиваться таким образом преимуществ перед конкурентами. Успешные компании молниеносно осваивают новые продукты, рынки и, даже порой, целые отрасли и способны также быстро их покинуть. Если рассматривать предприятия с точки зрения взаимоотношений с внешними деловыми партнерами, то критериями, определяющими происходящее в этой сфере изменения являются прежде всего, поведение клиентов, структура рынка и динамика конкуренции. Примером изменений в рыночной среде, имеющих непосредственное влияние на положение компании, может служить увеличивающаяся индивидуализация спроса. Связанная с этим дополнительная фрагментация рынка ведет к необходимости расширения ассортимента продуктов, предлагаемых компанией. В итоге, изменение рынка приводит к необходимости расширения производственной программы. Одним из последствий этого, например, является рост координационных расходов между процессами заготовки, производства и продаж и, соответственно, потребность в эффективных мерах по их снижению. Таким образом, изменения конкурентной среды оказывают влияние не только на положение компании на рынке, но и на ее внутренние процессы. Поэтому наряду с концентрацией на внешних аспектах работы предприятия: производственной программы, качество продукции и услуг, а также удовлетворенности клиента, в последние годы все больше внимания уделяется эффективному и инновативному выполнению операций внутри предприятия.[12]
Ориентация компаний на эффективное выполнение отдельных функций привела за прошедшие десятилетия к локальной оптимизации и усовершенствованию функциональных областей. Благодаря применению новых информационных и коммуникационных технологий (ИT) в таких областях, как, например, бухгалтерский учет, производство или логистика, а также реализация новых организационных концепций, например, вывод за рамки компании ее отдельных вспомогательных функций (аутсорсинг), значительно повысились производительность труда и качество конечной продукции и услуг. Однако, вследствие локальной оптимизации функциональных областей, отошел на задний план общий контекст производственных функций. Чем автономнее становятся функциональные области, тем выше расходы на согласование и координацию между ними. Использование современной ИТ, само по себе, не решает эти структурные проблемы, а только сглаживает их симптомы, т.е. продолжительность процессов согласования, например за счет электронизации внутренней коммуникации предприятия. Чтобы обеспечить целостность предприятия и уменьшить число внутренних организационных интерфейсов, необходимо сосредоточиться на процессах данного предприятия.[13]
Постановка целей описания бизнес – процессов.
В настоящее время руководители многих предприятий инициируют в организациях проекты по моделированию процессов, преследующие различные цели. Эти цели можно разделить на две группы. Достижение целей первой группы должно, по мнению руководителей, обеспечить решение конкретных проблем организации и повысить эффективность ее деятельности. От проекта описания бизнес — процессов в этом случае ждут реальных, практически важных результатов. Вторая группа целей может быть охарактеризована как цели – лозунги. Никто в организации не ждет какого- либо эффекта от проекта, он разрабатывается для политических целей, либо служит обоснованием для распределения финансовых ресурсов.
В первой группе целей следует выделить несколько направлений, по которым будет развиваться проект описания бизнес — процессов. На практике руководители в первую очередь ставят задачу разобраться, как идет работа и где снижается эффективность (возникают финансовые потери). При этом предполагается, что полученный комплект моделей бизнес – процессов будет использован в дальнейшем для целей автоматизации. Кроме того, из моделей хотят получить информацию о существующей системе документооборота и внести в нее необходимые изменения и т.д. Можно выделить несколько характерных особенностей формулирования постановки задачи руководителями верхнего уровня на данном этапе:
· размытость формулировок и отсутствие определений (например, процессов);
· отсутствие четких критериев достижения целей проекта;
· отсутствие понимания того, как будет использоваться в дальнейшем полученный комплект моделей бизнес – процессов;
Указанные особенности отражают тот факт, что руководители, в своем большинстве, не представляют важности описания бизнес – процессов как одного из средств разработки системы управления организацией. Но дело в том, что сами по себе модели бизнес – процессов не являются инструментом управления. Однако они могут служить основой для создания регламентирующей документации, анализа деятельности, принятия некоторых решений. Для эффективной работы с описаниями процессов организации руководитель должен иметь определенную систему. Аналогичная ситуация складывается, например, с бюджетированием. Сами по себе бюджеты подразделений, описывающие финансовые потоки, затраты и т.д., не служат инструментом управления в руках руководителя. Системой управления является в данном случае взаимосвязанная, комплексная система бюджетирования и управленческого учета. В рамках данной системы руководитель видит, кто, когда и как планирует бюджеты, собирает информацию по их выполнению, принимает решения по отклонениям. Возвращаясь к бизнес – процессам, следует отметить, что создание моделей — это лишь составная часть проекта по улучшению (изменению) системы управления в организации, которая является инструментом управления в руках руководителя.[14]
Если рассматривать модели процессов в качестве некоторых исходных данных для решения формально ограниченных задач (разработка системы документооборота), то нельзя требовать от этих моделей какой – то «чудесной» информации для всеобщего улучшения деятельности организации. Прежде чем приступать к описанию процессов, руководителям необходимо тщательно продумать требования к информации, которые они должны содержать.
Итак, перед началом работы над проектом описания бизнес – процессов руководство компании формулирует цели проекта. К сожалению, эти цели являются размытыми. Что же делать рабочей группе сотрудников организации (внешних консультантов), которым предстоит выполнять этот проект?! Недопонимание целей руководителем организации может его негативную реакцию при получении результатов и в итоге печально отразиться на участниках рабочей группы (расформирование, увольнение и т.д.).
Для того чтобы избежать противоречий, целесообразно провести детализацию целей руководителей с тем, чтобы привести структуру целей верхнего уровня к понятным, конкретным и количественно измеримым целям нижнего уровня. После этого данная структура целей согласовывается с руководством, которое подтверждает, что именно это имелось в виду.[15]
Однако на практике не всегда удается привести цели руководства организации к формализованному виду, например, руководитель ставит задачу «Описать бизнес-процесс сбыта готовой продукции и предложить мероприятия по повышению его эффективности». Что в этом случае делать рабочей группе? Можно воспользоваться методикой определения целей проекта на основе спецификации проблем, существующих в организации (подразделении, процессе). Некоторые методы структуризации целей будут рассмотрены ниже. Перед тем как перейти к ним, рассмотрим критические факторы успеха проекта в части создания комплекта моделей бизнес-процессов. К их числу относятся:
• участие руководства верхнего уровня;
• наличие четких, проработанных целей проекта;
• наличие утвержденной методологии ведения проекта, включая методологию создания моделей процессов;
• профессиональный руководитель проекта;
• рабочая команда, соответствующая поставленным задачам;
• эффективное использование инструментальных средств моделирования бизнес-процессов;
• освещение работ среди сотрудников предприятия;
Следует отметить, что при описании бизнес-процессов можно и нужно пользоваться существующими инструментами проектного управления.
Роль руководителей верхнего и среднего уровня при внедрении процессного подхода к управлению является решающей.
Наличие опытного руководителя проекта — также обязательное условие. Такой специалист должен удовлетворять, по крайней мере, следующим квалификационным требованиям:
· опыт работы в организации (отрасли) не менее 3-х лет;
· знание методик и практический опыт проектного управления не менее 2-х лет;
· знание и понимание принципов процессного управления и методов менеджмента качества;
· знание и понимание методологий моделирования бизнес-процессов (знание нотаций);
· владение методологией ведения проекта по описанию процессов;
· знание инструментальных сред моделирования бизнес-процессов.
Необходимость подготовки моделирования процессов.
Необходимость заниматься анализом и описанием бизнес-процессов привела к тому, что на многих предприятиях создается:
· большое количество моделей
· для широкого круга пользователей[16]
· с широким спектром целевых назначений и применением различных методов и средств моделирования.[17]
Наблюдаемая интенсификация информационного моделирования приводит к возрастающей сложности моделей и процедур моделирования. Связанные с этим проблемы затрудняют постоянную актуализацию моделей и сказываются негативно на их приемлемости в реальных условиях бизнеса. Поэтому сегодня организациям необходимы конкретные всесторонние рекомендации по созданию качественных информационных моделей, соответствующих поставленным перед моделированием задачам. Отсюда цель применять механизмы управления сложностью, пригодные для современных информационных моделей.
Качество информационных моделей
Качество информационных моделей уже давно является предметом научных дискуссий, особенно это касается моделей данных, а в последние годы и моделей процессов. Тем не менее, до сих пор не сформировались стандартизированные критерии качества информационных моделей. Например, практические отчеты о недостаточной рентабельности корпоративных моделей данных свидетельствуют о том, что информационное моделирование связано с экономическим риском. Это делает необходимым учет таких факторов, как время, затраты и качество. Ошибки, которые допускались при создании моделей данных, прежде всего в 80-е годы, должны быть учтены при моделировании процессов.
К сожалению, в теоретических дискуссиях о качестве моделей доминируют аспекты, связанные с оптимизацией их графического представления, например, минимизация занимаемой моделью площади или средней длины соединительных линий. Были также предприняты попытки автоматизировать генерацию оптимированных таким образом моделей. Однако, не был учтен тот факт, что качество моделей связано не только с эндогенными (внутренними) свойствами моделей, но и с восприятием со стороны пользователя модели. Кроме того, следует отметить еще один недостаток многих существующих теоретических изысканий — они недооценивают функциональные возможности доступных на сегодняшний день инструментов моделирования и их влияние на качество моделей.
Многообещающим является адаптация понимания качества с точки зрения комплексною управления качеством для индустриальных продуктов. В соответствии с этим, качество продукта определяется не только объективно измеримыми характеристиками продукта, но и его способностью удовлетворять индивидуальные потребности потребителей. Применительно к моделям процессов это означает, что для оценки их пригодности необходимо учитывать имеющиеся у пользователей преференции, или другими словами, перспективы пользователя по отношению к модели. Так, разработчик программного обеспечения, использующий модель, например, в качестве общей схемы взаимодействий операций, будет предъявлять другие требования, нежели сотрудник организационного отдела, использующий ту же модель для формирования организационной структуры предприятия. Таким образом, перспектива пользователя модели, а вместе с ней и субъективно воспринимаемое качество моделей процессов зависят от:
¦ преследуемой цели,
¦ роли пользователя в организации.
¦ индивидуальных предпочтений относительно графического или концептуального оформления.[18]
Принципы урегулированного моделирования
Цель принципов урегулированного моделирования (ПУМ) это управление сложностью информационного моделирования. Ориентируясь терминологически на принципы ведения бухгалтерского учета и аналогично их нормирующему действию, принципы урегулированного моделирования должны способствовать повышению качеству информационного моделирования. Структурно выделяют шесть принципов, считающихся основными критериями качества в рамках информационного моделирования.
Принцип достоверности
Достоверное отображение объекта исследования является неотъемлемой
предпосылкой для создания высококачественной модели. Это относится как к описываемой структуре (например, организационная иерархия), так и к ее поведению (например, бизнес-процессы).
Принцип значимости
Информационная модель должна документировать только те объекты исследования, которые имеют значение для соответствующей перспективы (например, нормы затрат в модели процессов для расчета издержек). Более того, информационная модель должна целенаправленно исключать избыточную информацию, не представляющую интереса с точки зрения поставленной перед моделированием задачи.
Принцип понятности
Этот принцип гласит, что модель может быть полезной только в том случае, если она понятна пользователю. Причем, понятна, модель может быть только тогда, когда гарантирована достаточная степень ее интуитивного восприятия. Особенно для пользователей, не владеющих специальными методическими знаниями, затраты времени на понимание модели должны быть, по возможности, минимальными.
Принцип сопоставимости
Этот принцип должен обеспечить применение единых правил моделирования в отношении моделей, созданных независимо друг от друга. Таким обратом, например, значительно упрощается процедура консолидации и сведения информационных моделей в единую корпоративную модель.
Принцип систематичной структуры
По причинам, обусловленным необходимостью управления сложностью, информационные модели всегда сфокусированы только на один из аспектов (например, процессы, данные или организационная структура). 1.2. Интермодальные перевозки и экспедирование как бизнес – процесс.
В реальных условиях транспортный сервис включает не только
перевозку грузов от поставщика к потребителю, но и большое число экспедиторских, финансовых, информационных операций, услуг по упаковке, страхованию, охране и т.д.
Основные виды перевозок и их отличия:
— Унимодальная транспортировка осуществляется одним видом транспорта и требующая минимум организационных усилий.
— Смешанная перевозка грузов осуществляется обычно двумя видами транспорта. При этом груз доставляется первым видом транспорта в так называемый пункт перевалки или грузовой терминал с кратковременным хранением и последующей перегрузкой на другой вид транспорта. Признаками смешанной перевозки является наличие нескольких транспортных документов, единой тарифной ставки фрахта, схема последовательного взаимодействия участников транспортного процесса. При прямой смешанной перевозке грузовладелец заключает договор с первым перевозчиком, действующим как от своего имени, так и от имени следующего перевозчика, представляющего другой вид транспорта. Таким образом, грузовладелец фактически находится в договорных отношениях с обоими, причем каждый производит расчеты с грузовладельцем и несет материальную ответственность за сохранность груза только на «своем» участке маршрута.[19]
— Комбинированная перевозка отличается от смешанной, использованием более двух видов транспорта. Использование смешанных (комбинированных) видов транспортировки часто обусловлено в логистической системе структурой дистрибутивных каналов: отправка крупных партий груза производится с завода — изготовителя на оптовую базу железнодорожным транспортом (с целью максимального снижения затрат), а развозка с оптовой базы в пункты розничной торговли — автомобильным.[20]
Интермодальная перевозка — перевозка груза различными видами транспорта обычно от двери производителя до двери потребителя.
При интермодальной перевозке грузовладелец заключает договор о перевозке на весь путь следования с одним лицом (оператором). Им может быть, например, экспедиторская фирма, которая, действуя на всем протяжении маршрута перевозки груза различными видами транспорта, освобождает грузовладельца от необходимости вступать в договорные отношения с другими транспортными предприятиями.
Признаки интермодальной перевозки: договор транспортировки с одним оператором; перевозка идет по единой ставке; выписывается несколько транспортных документов; ответственность делится в зависимости от условий, указанных в транспортном документе; в процессе перевозки есть несколько перевалочных пунктов.
Мультимодальная перевозка — разновидность смешанной перевозки.
Признаки: единый договор перевозки; единый тариф; единый транспортный документ; вся ответственность лежит на операторе. Ограничения, возникающие при мультимодальной перевозке: наличие в законодательстве определенного коммерческо-правового режима; комплексный подход к решению финансово-экономических вопросов; необходимость максимального использования сети телекоммуникаций и электронного документооборота; необходимость кооперации и координации действий всех участников грузопотока.
Одна из причин широкого распространения интер/мультимодальных перевозок в логистике — существенное снижение себестоимости транспортировки при комбинировании нескольких видов транспорта.
По определениям UNCTAD (United Nation Conference on Trade and Development), «интермодальной является перевозка грузов несколькими видами транспорта, когда один из перевозчиков организует всю доставку от пункта отправления через один и более пунктов перевалки до пункта назначения и в зависимости от распределения ответственности за перевозку выдает различные виды транспортных документов, а мультимодальной — если лицо, организующее перевозку, несет за нее ответственность на всем пути следования — независимо от числа участвующих видов транспорта, при этом оформляется единый перевозочный документ».[21]
Побудительные причины развития:
Рост мировой торговли. В последнее время мир переживает бурный рост объемов внешнеторговых сделок. Интенсивное экономическое развитие «стран третьего мира» обусловило возможность для этих стран экспортировать не только сырье, но и готовую продукцию, которая из-за фактора дешевизны рабочей силы оказывается подчас более конкурентоспособной, чем её аналоги, произведенные в развитых странах. Таким образом, последние специализируются на наиболее наукоемких отраслях промышленности (машиностроение, авиационная и космическая промышленность), другие же товары предпочитают закупать за рубежом. В итоге возникает необходимость в перемещении произведенной продукции, для того чтобы удовлетворить постоянно растущий спрос на мировое потребление товаров.
Интернационализация торговли. Основной политической (и деловой) тенденцией конца прошлого века было устранение барьеров и границ между соседними странами. Создание таких зон свободной торговли – или торговых блоков – это осознание того факта, что торговые барьеры не способствуют бизнесу и развитию национальной экономики. Экономическая логика, лежащая в основе образования таких свободных для торговли зон, приводит к специализации земли, труда и капитальных ресурсов между членами блока. Если обеспечить компаниям различных стран беспрепятственный доступ к необходимым ресурсам, конечный продукт будет поставляться конечному потребителю по гораздо меньшей цене, что выгодно для всех стран торгового объединения.
Либерализация политических режимов. С поражением стран социалистического лагеря в противостоянии с Западом и установлением в них либеральных режимов, появилась возможность осуществлять относительно свободную транспортировку грузов через территории данных стран. Конечно же, не следует забывать о существующих торговых ограничениях, эмбарго и санкциях, которые препятствуют эффективному перемещению товаров. В любом случае, изменение политической обстановки в последние 20 лет создало благоприятные условия для развития интермодальных перевозок.[22]
Дерегуляция на транспорте. Некоторое время назад порты и транспортные компании, участвовавшие в обеспечении международной торговли, имели хорошо очерченные зоны грузообразования. Порты на одном побережье обычно имели выровненные сквозные тарифы на суммарную перевозку земля-море. В последствии политика правительств развитых стран изменилась в сторону большей свободы внутренним перевозчикам в установке приоритетов по выбору клиентов и определению тарифов. С дерегуляцией железных дорог практика выравнивания портов прекратилась, уступив место ожесточенной конкуренции за морские перевозки. Эта конкуренция объясняется многими причинами – резким ростом международной торговли, изменением транспортных законодательств, глобальными цепями поставок, торговыми союзами различных стран.
Приватизация. Порты обычно являются общественной формой собственности, а их мощности сдаются в аренду тем пользователям, которые наиболее полно развивают порт согласно выбранной концепции генерального плана. В то же время, растущую популярность, как средство увеличения эффективности портовых властей, приобретает приватизация портов. В наиболее полной форме это означает владение и управление предприятием частными концернами. В отношении портов это приводит к уменьшению контроля правительством за деятельностью порта, что, как считается, делает порты более конкурентоспособными и обеспечивает доступ к инвестициям. Приватизация наблюдается во многих странах мира: Бразилии, Венесуэле, Аргентине, Англии, Франции и т.д.[23]
Изменение технологии перевозок. Благодаря внедрению в транспортный процесс стандартизированных грузовых единиц, унификации их размеров, появилась возможность широкомасштабного и гармоничного применения специализированных транспортных средств и перегрузочного оборудования. За счет резкого повышения технической вооруженности и производительности труда произошла индустриализация перевозки и перегрузки грузов. Как следствие,
— возможность доставки «от двери до двери» между складами изготовителя и потребителя на расстояние в тысячи километров;
— устранение промежуточной перевалки груза со сменой видов транспорта;
— снижение рисков утраты и порчи груза;
— увеличение скорости перевозок;
— возможность оптимизации размеров и количества транспортных средств;
— использование единых сквозных транспортных документов и тарифов;
— развитие специализированных информационных стандартов и технологий.
Совершенствование коммуникаций. Новые технологии: электронная идентификация, спутниковый контроль за транспортом, САУ, связь. Появление EDI (electronic data interchange). Электронные закупки и снабжение (e-purchasing, e-procurement). Прямой обмен данными между компьютерами компании (B2B) и компании-потребителя (B2C).
Поддерживающие технологии: кодирование товаров, что позволяет отслеживать положение каждой упаковки, перемещать, сортировать, консолидировать, упаковывать, доставлять автоматизированными средствами. А также, электронные расчеты (electronic funds transfer), автоматически дебетующие банковские счета заказчика и кредитующие счет поставщика при подтверждении доставки.
Глобализация. Вследствие совершенствования коммуникаций и технологии перевозок физическое расстояние становится менее важным параметром. Крупные организации переходят на систему оптимизации закупок, хранения, производства, перемещения и распределения в масштабах всего мира. Как результат, растет мировая торговля и конкуренция – уже не локальная, а глобальная.
Логистика. Прямым следствием всех перечисленных факторов явилось появление такой дисциплины как логистика.
Логистика – это понятие о планировании, организации, управлении и контроле движения материальных и информационных потоков в пространстве и во времени.[24]
Применительно к интермодальным перевозкам, осуществление логистической деятельности оказалось необходимым условием для успешного функционирования системы в целом. Рассматривая комплекс транспортных составляющих (перевозчиков, терминалов, экспедиторов, брокеров и других), наряду оценкой государственных интересов, геополитической обстановки, макроэкономических тенденций, активно взаимодействуя с различными финансовыми институтами, логистические операторы полного цикла представляют собой движущую силу развития рынка интермодальных перевозок. Такие компании предлагают услугу, ранее не существовавшую, а именно обеспечение полного цикла транспортных услуг от двери производителя до потребителя. В перспективе (хотя отдельные примеры уже есть) 4PL операторы возьмут на себя документарное и финансовое сопровождение международной сделки купли-продажи, поиск клиентов по ВЭД (в ответ на потенциальный спрос или предложение), активную дистрибьюцию товаров между торговыми сетями в стране покупателя. Это фактически означает аутсорсинг практически всех внешних операций в пользу сторонней организации, что позволит продавцу сосредоточиться исключительно на производстве продукции, а покупателю на розничной торговле либо на собственном производстве (в случае транспортировки сырья и полуфабрикатов).
Текущее состояние системы мировой интермодальной перевозки.
Коммерческая сущность интермодальной перевозки. Контейнеризация международных грузопотоков произвела глубокие изменения не только в материально-технической базе транспорта, но и в организации и коммерческой практике международных перевозок. Клиенты и операторы перевозок отказались от традиционной системы доставки груза каждым видом транспорта изолированно друг от друга, перейдя к интегрированной комбинированной перевозке.[25]
В комбинированных перевозках появляется новый участник с собственным, своеобразным правовым статусом – «перевозчик по договору» (оператор комбинированной перевозки (ОКП) – Combined Transport Operator). Он заключает договоры с фактическими перевозчиками и рассчитывается с ними за выполненную работу; он несет ответственность перед своим клиентом за сохранность груза на всем пути следования.
Договор комбинированной перевозки (ДКП) – комплексный договор, включающий в себя обязательства перевозчика по доставке груза от двери отправителя до двери получателя всеми видами транспорта, выполнение всех сопутствующих технологических операций и полное экспедиторское обслуживание.
Операции по доставке груза выполняются ОКП самостоятельно, через свои дочерние компании и филиалы либо на основе договора подряда с другими специализированными компаниями. К примеру, часто ДКП заключают морские линейные перевозчики, тогда они берут на себя обязательства по сухопутной перевозке и экспедиторскому обслуживанию. Экспедиторские компании, не имеющие своего собственного флота, также выступают в роли ОКП, в таком случае их называют Non Vessel Common Carrier (NVCC) или Non Vessel Operator (NVO). В отношениях с фактическими перевозчиками и другими подрядчиками ОКП выступает как грузоотправитель и заключает с ними договоры перевозки, терминального обслуживания и т.д. на обычных основаниях на основе действующих в данной области международных конвенций и национальных законов. Экспедиторские функции ОКП, как правило, выполняет самостоятельно через своих представителей и агентов в пунктах перевалки.[26]
Оператор комбинированной перевозки может принять груз от отправителя на его складе (from door — to door), на терминале в порту или внутри страны либо на причале порта погрузки (pier-p). Аналогичным образом договор может предусматривать, что груз передается получателю на его складе, на терминале или на причале в порту назначения.
Вариант интермодальной перевозки выбирает клиент – в соответствии с базисом поставки товара по запродажному контракту. Так клиентом ОКП может выступать покупатель, если товар продан на условиях EXW или FCA склад продавца. При заключении сделки купли-продажи на условиях CPT или CIP склад покупателя, DDU или DDP склад покупателя, уже продавец может заключить договор комбинированной перевозки. При использовании всех остальных базисов, распределение обязанностей по транспортировке ложится на обе стороны запродажного контракта, и выполнение перевозки от двери до двери одним экспедитором по одному транспортному документу становится проблематичным.
Документом, подтверждающим заключение ДКП, является Мультимодальный коносамент FIATA. Данный документ воспринял все свойства морского коносамента, т.е. является помимо этого распиской в приеме груза к перевозке, а также и товарораспорядительным документом, который может быть принят банком в обеспечение аккредитива.[27]
Ответственность ОКП за несохранную перевозку груза может быть рассмотрена в двух аспектах. Если известно, на каком этапе перевозки произошло хищение, порча или гибель груза, фактический перевозчик отвечает перед ОКП по соответствующей конвенции, а тот, в свою очередь, также отвечает перед грузовладельцем (сетевая ответственность). В случае если участок, на котором произошел инцидент, выявить не удалось, принято считать, что происшествие имело место во время перевозки морем, если был морской отрезок транспортировки. Если же морская составляющая не была задействована в перевозке, ответственность регулируется ДКП (базовая ответственность).
Система платежей при интермодальных перевозках строится следующим образом: грузоотправитель оплачивает ОКП единую «сквозную ставку», покрывающую все операции по транспортировке груза между согласованными пунктами; ОКП от своего имени и за свой счет расплачивается со всеми фактическими перевозчиками и привлеченными к транспортному процессу фирмами. Прибыль ОКП образуется как разница сквозной ставки и суммы транспортных расходов, фактически понесенных ОКП.[28]
Для грузовладельца использование услуг ОКП является более выгодным, чем оплата услуг нескольких экспедиторов и транспортных организаций. В свою очередь, международный экспедитор (логистический оператор полного цикла) находит величину сквозной ставки, оплаченной грузовладельцем, достаточной, чтобы покрыть транспортные издержки, оплату услуг подрядчиков и риски (все которые он берет на себя), а также получить прибыль. Это достигается тем, что благодаря концентрации значительного грузопотока в своих руках ОКП выступает как крупный грузовладелец для всех своих подрядчиков, а это позволяет ему получать существенные скидки и льготы при транспортировке грузов (economy of scale).
1.3. Организация экспедирования интермодальных перевозок.
Перед описанием процесса экспедирования и перевозок негабаритных ро-ро грузов необходимо рассмотреть в общих чертах экспедирование и мультимодальные перевозки, а также их смысл с юридической точки зрения в Российской Федерации. Это основные понятия необходимые для целостного понимания описания процесса экспедирования.
Транспортные услуги можно разделить по сферам их реализации:
• на осуществление процесса физико-географического линейного перемещения транспортного средства с грузом и пассажирами;
• на транспортно-экспедиционное обслуживание перевозимого груза;
• на осуществление процесса точечного стояния транспортного средства с грузом и пассажирами:
• на техническое обслуживание средства тяги и транспортного средства, включая связь и сигнализацию;
• на социальное обслуживание пассажиров и работников транспорта. Перечень транспортных услуг огромен. Каждая из них имеет свою потребительную стоимость, характеризующуюся её особым назначением в процессе перемещения товаров, осуществляемого транспортом как отраслью экономики. Нас интересует транспортно-экспедиционное обслуживание груза, которое играет очень важную роль в процессе его транспортировки. В Генеральных Условиях, о которых будет сказано ниже, имеется четкое определение процессу транспортно-экспедиторского обслуживания груза:
«Экспедиторские услуги» — любые действия, относящиеся к организации и осуществлению перевозки, консолидации, хранения, складирования, обработки и доставки груза адресату по назначению, а также вспомогательные и консультационные услуги, относящиеся к выполнению вышеперечисленных работ, включая услуги, связанные с таможенным оформлением, прохождением карантинного и фитосанитарного контроля, решением налоговых вопросов, декларированием, обеспечением страхования, производством платежей, оформлением документов, относящихся к грузам и их перевозке.[29]
А также стоит определить само понятие «экспедитор» юридической формулировкой:
«Экспедитор» — юридическое или физическое лицо Российской Федерации, имеющее, в соответствии с действующим российским законодательством право осуществлять экспедиторскую деятельность, заключившее с заказчиком договор на оказание экспедиторских услуг.
Экспедиторская операция консолидации «мелких» партий грузов в «гужевые», повагонные, судовые, а теперь в контейнерные, трейлерные с последующей деконсолидацией и доставкой грузополучателям знаменуют зарождение экспедиторского предпринимательства в первой половине 19 века и операторство интермодальных сообщений, выполняемое в настоящее время.[30]
С начала 19 века грузоотправители и грузополучатели начали также пользоваться на транспортных рынках услугами посредников-профессионалов по вопросам организации и выполнения перевозок. Так, в 1816 г одна из таких фирм — Данзас (в настоящее время один из крупнейших в мире экспедиторов) предложила без участия отправителя доставлять посылки и мелкий багаж получателям в «сборных дилижансах», которые регулярно следовали между городами Австрии, Германии, Швейцарии. С появлением через короткое время железных дорог эти предприниматели (в Англии — Forwarders, в Германии -Spediteuren) стали осуществлять более дешёвую, чем у железной дороги доставку мелких партий грузов в их экспедиторских сборных вагонах, используя разницу в размерах железнодорожных тарифов на перевозку повагонных и мелких партий грузов.
Роль экспедитора в коммерческой деятельности грузовладельцев, экспортеров, импортеров трудно переоценить. В мировой практике за экспедитором укрепилось звание «архитектор перевозки». Подтверждением этому служит то, что в настоящее время доставка 80% грузов мировой торговли осуществляется при посредстве экспедиторских фирм. С одной стороны, используя свое нейтральное положение связующего звена между грузоотправителями, перевозчиками и грузополучателями, экспедитор добивается сокращения транспортной составляющей в цене товара, повышая, таким образом, конкурентоспособность поставщика. С другой стороны, экспедитор, обеспечивая загрузку транспортных средств, сокращает их порожний пробег и, согласовывая время перевалки с одного вида транспорта на другой, сокращает время простоя транспортных средств под погрузочно-разгрузочными и перевалочными операциями.
Согласно общим оценкам в настоящее время экспедиторами выполняется около 80% отправок грузов и более 50% всего объёма операций по доставке грузов в смешанных сообщениях. Однако и в оставшихся, якобы, за пределами экспедиторского транспортного рынка, операциях экспедиторы участвуют. Какие-то поручения передаются на исполнение экспедиторам транспортными структурами компаний, добывающих, производящих и реализующих оборудование, сырьё и топливо. Производители и продавцы готовых изделий массового спроса (например, телевизоров) поручают экспедиторам комплектацию контейнерных отправок и доставку мелких (парцелльных) посылок индивидуальным заказчикам.
В товарно-денежных отношениях потребность в приобретении на рынке сервиса транспортных услуг возникает после заключения между продавцом и покупателем договора купли-продажи товара. Продавец и получатель заинтересованы в быстром и сохранном перемещении груза и они заинтересованы в том, чтобы данный сервис оказывался на высоком уровне.[31]
Перечень транспортных услуг огромен. Каждая из них имеет свою потребительную стоимость, характеризующуюся её особым назначением в процессе перемещения товаров, осуществляемого транспортом как отраслью экономики.
Транспортная услуга обладает меновой стоимостью, т.е. способностью обмениваться на другие товары (бартер) и на деньги.
Цена транспортной услуги, соответственно, выступает в виде:
• провозной платы, ставки фрахта, сбора за услугу транспорта не общего пользования (автомобильного, трампового судоходства, чартерного воздушного);
• тарифа на услугу транспорта общего пользования (содержащегося в прейскуранте, тарифном справочнике и др.) — железнодорожного перевозчика, линейного судоходства, регулярной авиации на основе публичного договора перевозки.
Цена транспортной услуги, в зависимости от вида рынка, на котором она реализуется, может быть внутренней и международной (статьёй «невидимого» экспорта или импорта). Цена услуги увеличивает стоимость товара, существовавшую до его перемещения. Таким образом, чем больше величина цены услуги — транспортной издержки, тем выше продажная цена товара.
Для правового регулирования такого посредничества в гражданском законодательстве были предусмотрены правовые нормы, регламентирующие любое коммерческое посредничество, включая экспедиторское.
Социально-политическая направленность этого законодательства была очевидной. В большинстве развитых капиталистических странах оно защищало интересы не мелких посредников — экспедиторов и агентов, а транспортных монополий.
Это выражалось в частности в ограничении совмещения транспортного агентирования с экспедированием, ущемляло права экспедиторов в качестве договорных перевозчиков и др.
Ситуация изменилась на рубеже 50-60 гг. прошлого века в ходе начавшегося научно-технического прогресса на транспорте и прошедшего к настоящему времени несколько этапов. Контейнеризация, трейлеризация грузов, специализация транспортных средств привели к тому, что на транспортном рынке произошло сращивание предложения услуг агентского, экспедиторского и складского предпринимательства, к появлению на рынке транснациональных экспедиторских корпораций. В настоящее время экспедиторам принадлежит значительный перевозочный потенциал автомобильного транспорта для междугородних и международных перевозок и главенствующая роль в оперировании смешанных (мультимодальных и интермодальных) перевозок.
Организация мультимодальных перевозок сложная и ответственная задача. Для достижения возможности предоставлять клиентам действительно качественные услуги требуется высокий уровень согласованности и скоординированности действий всех участников транспортного процесса. От этого зависит успех всей перевозки и качество услуги, оказываемой клиенту. Каждый экспедитор идет на свои ухищрения при организации транспортного процесса, создает ряд дополнительных услуг и улучшает качество своей услуги с целью удовлетворения нужд клиента и предоставления качественного сервиса.
Контейнеризация и трейлеризация перевозок, развитие систем мультимодальных и интермодальных сообщений доставки грузов по транспортно-логистическим схемам повсеместно привело к «либерализации экспедирования» в форме введения правовой нормы, которая предусматривает возможность одновременного предоставления в договоре одним лицом его участникам услуг, как транспортного экспедирования, так и агентирования.
В современных условиях вообще зачастую затруднительно определить, какую функцию — терминальную, агентскую, экспедиторскую, складскую и пр. осуществляет каждый участник в сложнейшем производственном процессе погрузки и выгрузки 2-3 тыс. контейнеров в ходе «обработки» океанского контейнеровоза в базовом линейном порту захода.
Интеграция мирового транспортного рынка требует установления общих правил работы российских экспедиторов при организации перевозок грузов, как по территории Российской Федерации, так и в международном сообщении.[32]
На международном уровне давно известна организация экспедиторов ФИАТА. Она была основана в 1926 году 31 мая в городе Вена и получила свое название от французского «Federation Internationale des Associations de Transitaires et Assimiles» /FIATA/. ФИАТА — это не правительственная организация представляющая индустрию экспедирования и объединяющая около 40,000 компании в почти 150 странах.[33]
В общем целом ФИАТА является самой большой неправительственной организацией в области транспорта.
Главные цели ФИАТА состоят в следующем:
¦ Объединение индустрии экспедирования грузов во всем мире.
¦ Представлять, поддерживать и защищать интересы индустрии, действуя как советник, эксперт во встречах международных органов работающих в сфере транспорта
¦ Увеличить качество сервиса, оказываемого экспедиторами, совершенствуя проформы документов, стандартов торгового бизнеса
¦ Помогать с профессиональным обучением экспедиторов, проблемы страхования ответственности.[34]
70 -80 гг. прошлого столетия ознаменовались острой конкурентной борьбой между судоходными линейными компаниями и экспедиторами за привлечение грузов для организованных ими интермодальных сообщений. Большую роль в этом соревновании по линии качества услуг сыграли БИМКО и ФИАТА. Первая создала для судовладельцев целый набор документации с ответственностью судовладельца на всём маршруте или только на морском участке смешанного сообщения, с разделением проформ коносаментов и накладных для конвенциональных и грузов, перевозимых в контейнерах. Экспедиторы в свою очередь разделились на перевозчиков общего пользования, не владеющих тоннажом (NVOCC) — Non vessel owning common carrier), т.е. на операторов смешанного сообщения, которые сотрудничают с линейными судовладельцами в качестве консолидаторов грузов в контейнерные партии на основе обычных контрактов грузовладельцев с линейными фрахтовыми конференциями и на экспедиторов — операторов смешанных сообщений на неконтролируемых конференциальным тоннажом географических направлениях : страны Скандинавии, Центральной и Восточной Европы, Ближнего и Среднего Востока. В результате операторство разделилось на судовладельческое линейное в Северо-Атлантическом, Тихоокеанском, Европа — ЮВА, Дальний Восток направлениях (30% сухопутной доставки грузов находятся в руках экспедиторов) и экспедиторское — на остальных географических направлениях. Для документного оформления экспедиторских договоров перевозки грузов в смешанных сообщениях ФИАТА разработала в 1992г проформу оборотного, т.е. товарораспорядительного мультимодального транспортного коносамента — Negotiable FIATA Multimodal Transport Bill of Lading — FBL, а в 1998г необоротную мультимодальную накладную — Non-negotiable FIATA Multimodal Transport Waybill — FWB. Документы легко отличимы своим цветом и логотипом организации. Документы ФИАТА имеют превосходную репутацию и признаны многими странами.[35]
На уровне нашей страны существует и действует организация АСЭР (Ассоциация Экспедиторов Российской Федерации. Ассоциация учреждена в сентябре 1990 г. на базе транспортно-экспедиторских предприятий, созданных в середине прошлого века. Последняя перерегистрация ассоциации в связи с внесением изменений в устав, в т.ч. и в связи с изменением наименования, осуществлена в марте 2001 г.
В соответствии с уставом ассоциация является некоммерческой организацией, объединяющей на основе добровольного членства кредиторские организации различных форм собственности в целях расширения сотрудничества между ними, координации их деятельности, обеспечения прав, а также для представления и защиты общих интересов в государственных органах, общественных и международных организациях.
Ассоциация не имеет в качестве цели своей деятельности извлечение прибыли. В случае получения прибыли эта прибыль подлежит направлению на реализацию уставных целей.
Ассоциация самостоятельно планирует свою деятельность в соответствии с уставом и на основании принимаемых ее членами решений.
Деятельность Ассоциации экспедиторов Российской Федерации подчинена созданию условий для оказания грузовладельцам и другим деловым партнерам высококачественных экспедиторских услуг. От этих услуг зависит своевременное, сохранное и экономичное перемещение грузов внешней и внутренней торговли нашей страны. Невозможно перемещение грузов без выполнения широкого круга простых и сложных работ, без предоставления огромного объема услуг, которые необходимы для перемещения товаров и без которых не обходится ни одна коммерческая сделка.
Для достижения основных целей, организация работает по следующим направлениям:
— Объединение экспедиторских организаций в единую национальную ассоциацию.
Такое объединение крайне необходимо, прежде всего, самим экспедиторам, поскольку служит подтверждением высокого профессионализма, финансовой стабильности и заслуженной деловой репутации. Членство в ассоциации дает экспедитору имя, что является преимуществом при получении заказа на представление клиенту экспедиторских услуг.
Членство экспедиторской организации в ассоциации имеет важное значение для клиента (грузоотправителя, грузополучателя). Именно членство экспедитора в национальной отраслевой ассоциации служит для клиента гарантией получения им качественных и надежных экспедиторских услуг. Объединение экспедиторов в единую национальную экспедиторскую ассоциацию является также и для самой ассоциации необходимым условием ее нормальной деятельности, успешного выполнения своих уставных задач. Экономика такой страны как Россия не может успешно функционировать без опережающего развития транспортно-экспедиторского комплекса, который действительно является «становым хребтом экономики. Именно транспортная инфраструктура позволила России достичь в 2005 году грузооборот почти 2 триллиона т-км (без трубопроводного транспорта), что на 7% выше показателей предыдущего года. При этом основная часть грузооборота — 1164 млрд. т-км — обеспечена железнодорожным транспортом, доля автомобильного транспорта составила 173 млрд. т-км, морского — 78 млрд. т-км, внутреннего водного — 81 млрд. т-км и воздушного — 2,7 млрд. т-км.[36]
Естественно, что приведенных показателей было бы невозможно достичь без самого непосредственного участия экспедиторских фирм, основу которых составляют члены Ассоциации экспедиторов Российской Федерации.
— Защита интересов членов ассоциации на российском рынке экспедиторских услуг, координация их усилий в деле расширения деловой активности, недопущение между ними недобросовестной конкуренции. Представление и защита интересов экспедиторов в государственных, общественных и иных организациях. Эта работа проводится по двум направлениям: во-первых, в рамках отраслевых советов и комитетов при властных структурах и общественных организациях. В рамках этих советов и комитетов ассоциация оказывает своим членам содействие в обеспечении оптимальных условий их профессиональной деятельности и решения задач достижения высокой экономической эффективности.
В силу своих уставных обязанностей, ассоциация решает перечисленные выше задачи непосредственно, со структурами власти, участвуя в обсуждении проектов нормативных правовых актов, касающихся экспедиторской деятельности, в т.ч. таких, как Таможенный кодекс, Налоговый кодекс, транспортные уставы. Ассоциация занимала ведущую роль в разработке проекта Федерального закона «О транспортно-экспедиционной деятельности», который был принят Государственной Думой 11 июня 2003 г. и подписан Президентом Российской Федерации 30 июня 2003 г.[37]
Ассоциация от имени своих членов обращается в различные государственные учреждения, в т.ч. и в случаях, когда член ассоциации по тем или иным причинам не хочет афишировать свое имя. Это связано с тем, что если на коммерческую организацию существуют экономические меры воздействия, то на ассоциацию, как некоммерческую организацию, таких рычагов воздействия не существует. В этих условиях ассоциация, используя свое независимое положение, оказывает воздействие на государственные органы различных сфер деятельности путем обращений, выяснения причин того или иного действия государственного органа или его представителя.
Представление российских экспедиторов в Международной федерации экспедиторских ассоциаций (ФИАТА) и защита интересов российских экспедиторов на мировом рынке экспедиторских услуг.
С 1992 года ассоциация представляет интересы российских экспедиторов в ФИАТА в качестве единой национальной ассоциации экспедиторов. По рекомендации ассоциации почти 90 ее членов приняты в ФИАТА на индивидуальной основе, что служит доказательством уверенного вхождения российских экспедиторов в мировое экспедиторское сообщество.[38]
Ассоциация активно проводит работу по внедрению в российскую практику бланков экспедиторских форм и документов ФИАТА. На начало 2004 года правом выписывать своим клиентам документы ФИАТА обладали 50 членов ассоциации. Получение экспедитором права выписывать своим деловым партнерам экспедиторские документы ФИАТА (оборотный мультимодальный транспортный коносамент, необоротная мультимодальная транспортная накладная, нейтральная воздушная накладная, экспедиторский сертификат перевозки, экспедиторская расписка, складская расписка, декларация отправителя о перевозке опасных грузов, интермодальное весовое свидетельство отправителя, поручение экспедитору) является свидетельством высокого профессионализма экспедитора и гарантией качества экспедиторских услуг.
Оказание своим членам информационных и консультационных услуг. В современных условиях без достаточной информации не представляется возможным достичь сколько — нибудь значимых результатов. Начиная с 1990 года, члены ассоциации регулярно обеспечиваются документами и материалами, определяющими и регулирующими экспедиторскую деятельность и связанные с ней отрасли. В своей деятельности ассоциации удалось избежать информационного вакуума.
С 1998 года ассоциация издает журнал «Международный экспедитор». Журнал имеет информационно-аналитический характер и пользуется активным спросом среди экспедиторов и их партнеров.
Важную роль в работе ассоциации занимает участие в выставках транспортно-экспедиторской тематики. Ассоциация является постоянным участником «ТрансТЭКа», последние годы принимала участие в «Транс России” c 2004 года участвует своим стендом на выставке «Транспорт и логистика».[39]
Подготовка и повышение квалификации экспедиторских кадров, содействие экспедиторам в повышении их профессиональной подготовки. Достижение этой цели осуществляется при помощи созданного при ассоциации Центра повышения квалификации. В центре ежегодно проводятся в среднем по 5 специальных курсов по 80-часовой программе и по несколько семинаров по актуальным вопросам экспедиторской деятельности. Часть занятий на этих курсах проводится с выездом на места — в экспедиторские компании. Обучение на курсах подтверждается официальным свидетельством.
В октябре 1999 г. ассоциация защитила 180-часовую программу обучения экспедиторов по международному стандарту ФИАТА с правом выдачи слушателям соответствующего диплома этой организации. За прошедшее время 65 слушателей получили дипломы ФИАТА.[40]
Сертификация качества экспедиторских услуг способствует повышению престижа и значимости членов ассоциации. Госстандарт России в 2002 году зарегистрировал Систему добровольной сертификации услуг транспортно-экспедиторских предприятий ассоциации.[41]
Необходимо отметить, что ассоциация достаточно тщательно готовилась к этой деятельности. Выработана и продолжает совершенствоваться идеология сертификационных проверок. Основным постулатом этой идеологии является то, что сертификационная проверка проводится не только для выдачи сертификата, что является формальным подходом к проверке, а главным образом для того, чтобы силами привлекаемых для этой работы экспертов оказать предприятию эффективную помощь в тех областях деятельности, которые осуществляет предприятие. К этой работе ассоциация стремится привлечь наиболее опытных специалистов, с тем, чтобы сертификационная проверка оказалась еще и своеобразной школой передачи положительного опыта экспедиторской деятельности. Кроме того, разрабатываются и совершенствуются критерии анализа представляемых предприятием для сертификационной проверки документов, цель разработки таких критериев — выработка наиболее эффективного документального оформления взаимоотношений экспедитора и клиента. Возможности для этого есть, поскольку в ассоциации собирается и анализируется опыт деятельности экспедиторов-членов ассоциации, как положительный, так и отрицательный, и с помощью сертификационных проверок передается положительный опыт другим предприятиям и обращается внимание администрации и оперативных работников на пути оптимального решения проблем, возникающих в деятельности предприятия.
Третейский суд при ассоциации призван способствовать созданию между экспедиторами дружественной атмосферы делового сотрудничества.
При его учреждении предполагалось, что в нем будут разрешаться коммерческие споры не только между экспедиторами, но и между экспедиторами с одной стороны и грузовладельцами и перевозчиками с другой стороны. Основными преимуществами обращения в Третейский суд при ассоциации являются, экономия времени и средств. Отсутствие до настоящего времени официальных обращений в суд не ставит под сомнение необходимость его существования. Главное, что такая возможность есть, а отсутствие обращений — это показатель того, что экспедиторы отличаются высоким профессионализмом и работают либо вообще бесконфликтно, либо оперативно решают возникающие вопросы в рабочем порядке, не доводя их до суда. Перечисленные направления деятельности Ассоциации экспедиторов Российской Федерации призваны обеспечить каждому члену ассоциации возможность полноправного участия в гражданских правоотношениях по оказанию услуг при перемещении товара от производителя к потребителю различными видами транспорта. По сути своих обязанностей экспедитор оказывает широкий круг услуг. Он, по поручению грузоотправителя, выбирает наиболее эффективный маршрут перевозки и подходящие виды транспорта, согласовывает со всеми участниками перевозки стыковку различных видов транспорта, принимает меры к недопущению непроизводительных хранения и обработки груза в пунктах перевалки, оформляет требуемые для поставки и перевозки документы, содействует таможенному, карантинному, фитосанитарному и консульскому оформлению грузов, осуществляет различные платежи и является представителем грузовладельца перед перевозчиками и другими участниками перемещения товара.[42]
Генеральные условия (ГУ) приняты общим собранием Ассоциации экспедиторов Российской Федерации в 2001 году. Рекомендованы Торгово-промышленной палатой Российской Федерации, а также одобрены Министерством транспорта Российской Федерации и были введены в действие.
Ассоциация исходила из того, что Генеральные условия устанавливают и регулируют отношения между экспедитором и заказчиком (клиентом) экспедиторских услуг. Генеральные условия имеют юридическую силу и применяются только тогда, когда они включены в письменной форме в договор экспедирования, или когда на эти Генеральные условия есть ссылка в письменном виде в договоре экспедирования. Единогласное принятие Генеральных условий, соответствующая рекомендация их Торгово-промышленной палатой РФ и одобрение Минтрансом РФ придадут ГУ высокий правовой статус. Члены Ассоциации согласились с тем, что если действие других условий договора экспедирования противоречит Генеральным условиям, то такие условия будут ими, членами, отменяться.
ФИАТА разрешила своим членам печатать Генеральные условия на оборотной стороне бланков документов ФИАТА за исключением оборотного коносамента смешанной перевозки (FBL) и необоротной транспортной накладной смешанной перевозки (FWB), т.е. на оборотной стороне транспортного сертификата экспедитора (FCT), экспедиторской расписки (FCR) и поручения экспедитору (FFI).[43]
Существенным изменением содержания договора экспедирования в Генеральных условиях является то, что экспедитору предоставляется право выполнить или организовать выполнение услуг как за счёт заказчика, так и «за свой счёт». Дело в том, что современный экспедитор, организуя доставку груза по варианту «от двери до двери» в качестве логистического оператора (logistic provider), привлекает к финансированию операций коммерческие банки. Экспедитор «Дойче Пост/Данзас» приобрёл для этого «Дойчепостбанк»), оплачивает при приёме груза продавцу цену экспортного товара EXW (франко завод), и взыскивает с покупателя-импортера цену DDU или DDP (доставка без уплаты или с уплатой таможенной пошлины).
Понятно, что оговорка «за свой счёт» никак не связана с «бесплатной услугой» (такие услуги предоставляются), поэтому в Генеральных условиях (п.3.4.) подчёркивается, что по договору экспедирования заказчик обязуется возместить экспедитору все расходы и затраты, понесённые экспедитором в связи с исполнением договора, и уплатить экспедитору согласованное вознаграждение.[44]
Генеральные условия расширяют понятие «груза». С учётом применения контейнерно-трейлерных перевозочных технологий «груз» — это не только «любое имущество и собственность, включая живых животных», но также «контейнеры, поддоны и другие подобные предметы перевозки или упаковки, если только они не предоставлены экспедитором или перевозчиком». В особые категории выделяются «ценности, ценные вещи, драгоценности». Это не только «золотые и серебряные слитки, произведения искусства» и др., но и «товарораспорядительные (оборотные) документы, и другая подобная собственность и имущество». Требования, связанные с возможностью нанесения транспортом экологического ущерба окружающей среде, потребовали специального выделения из общей грузовой массы категории «опасных грузов».
1.4 Правовые основы транспортно-экспедиторского законодательства.
11 июня 2003 года Государственной Думой принят федеральный закон от 30 июня 2003 г. «О транспортно-экспедиционной деятельности».[45]
Закон направлен на то, чтобы упрочить правовую базу, определение порядка и условий заключения и исполнения договоров транспортной экспедиции, регулирование отношений, возникающих из этих договоров и в частности прав, обязанностей и ответственности сторон. Закон призван обеспечить защиту интересов как экспедиторов — предпринимателей, так и пользователей транспортно-экспедиционными услугами, упорядочить отношения между транспортно-экспедиторскими организациями, перевозчиками различных видов транспорта и потребителями транспортно-экспедиционных услуг. Закон создаёт условия для повышения качества экспедиционных услуг, снижения издержек при перевозках грузов, обеспечение конкурентоспособности российских транспортных экспедиторов, как в Российской Федерации, так и за рубежом.
Закон определяет правовое регулирование транспортно-экспедиционной деятельности. Оно осуществляется Гражданским кодексом РФ, самим Законом, другими федеральными законами, актами Президента и Правительства Российской Федерации, иными нормативными актами РФ, издаваемыми в соответствии с ними.[46]
Закон воспроизводит определение договора транспортной экспедиции, изложенного в гл.41 Гражданского кодекса РФ «Транспортная экспедиция»: по договору транспортной экспедиции одна сторона (экспедитор) обязуется за вознаграждение и за счёт другой стороны (клиента) выполнить или организовать выполнение определённых договором транспортной экспедиции услуг, связанных с перевозкой груза.
В гл. 41 ГК впервые в нашем праве на уровне закона установлена система правовых норм об основных условиях договора транспортной экспедиции и предусматривается принятие специального закона о транспортно — экспедиционной деятельности (п. 3 ст. 801 ГК). Это отражает возрастающее значение договора экспедиции в условиях рынка и наличие у него ряда особенностей, требующих правового урегулирования.
Экспедитор имеет право привлекать третьих лиц для выполнения договора или поручения (п.8.1. ГУ).
П.З, ст.801 Гл.41 установил, что условия выполнения договора транспортной экспедиции определяются соглашением сторон, если иное не установлено законом о транспортно-экспедиционной деятельности, другими законами или иными правовыми актами. Таким образом, уже в 1995г, когда был принят Гражданский кодекс, было также установлено, что в России на основании и в развитие Кодекса должно быть создано специальное законодательство, которое бы развивало сформулированные в нём основы транспортного экспедирования в стране (договор транспортной экспедиции; его форма; ответственность экспедитора по этому договору; предоставление экспедитору необходимых ему документов и информации; исполнение обязанностей экспедитора третьим лицом; возможность одностороннего отказа от исполнения договора).
И гл. 41 ГК РФ и Проект закона распространяют правовые нормы договора транспортной экспедиции на отношение между перевозчиком и грузоотправителем или грузополучателем, когда в силу договора перевозки перевозчик принимает на себя обязательство по представлению грузоотправителю (грузополучателю) экспедиторских услуг, связанных с перевозкой груза.[47]
Гл.41 ГК РФ, Федеральный Закон о транспортной экспедиции и Генеральные условия придают законодательное подтверждение тем правовым нормам, которые на протяжении почти двухвековой истории экспедирования считались «обычной коммерческой практикой».[48]
Международного транспортно-экспедиторского законодательства нет, но активно формируется правовое поле такого законодательства на национальном уровне. В этом процессе принимает активное участие Международная федерация экспедиторских ассоциаций — ФИАТА. На своём конгрессе в 1997г она обратилась ко всем своим членам — национальным ассоциациям с рекомендацией о необходимости совершенствования, где оно существует, и создания национального экспедиторского законодательства, а в 1998г направила им макет проекта такого закона — «Моdelle FIАТА» (Типовые экспедиторские правила, принятые ФИАТА. М,- РАМЭ, 1998).
Цели и роль информационных потоков в логистических системах
Информация является важной частью перевозочного процесса (от качества, скорости передачи и достоверности информации зависит многое).
Важность информационной логистической системы, прежде всего, заключается в том, что на ней базируется подсистема управления организацией соответствующего уровня. И от степени наполнения информационной системы, качества предоставления информации зависит эффективность системы управления в целом.
Благодаря функционированию системы управления организацией (фирмой) достигается выполнение цели организации определенного уровня. Обычно принять выделять четыре уровня «лестницы целей» организации (естественно, для достижения целей каждого уровня необходима определенная информация). Соответственно информационную структуру организации целесообразно представить в виде четырех уровней пирамиды.[49]
Самый низший уровень пирамиды относится к отдельным сделкам и запросам. Примеры этих действий: запросы заказа, обработка заказа, определение путей транспортировки, видов транспорта и т. д. Скорость информационного потока очень важна.
Следующий уровень информационной пирамиды обеспечивает информацией, необходимой для успешного оперативного управления фирмой, основную часть менеджеров. Достижение целей среднего уровня управления
возможно при использовании информации, предназначенной для тактического управления. Стратегическое управление — это высший уровень
управления, которое осуществляется высшим руководством организации, а
тактические планы и решения по ним принимают руководители среднего звена. Так как тактические планы разрабатываются в соответствии со стратегическими планами, детализируя и развивая их основные направления на более короткий период времени, естественно, и информация, необходимая
для принятия решений по их выполнению, отличается от информации первого и второго уровней пирамиды. Концепция логистики и стратегические цели организации направлены на:
а) достижение с минимальными затратами максимальной адаптации фирмы к изменяющимся условиям рынка;
б) повышение доли компании на рынке;
в) получение конкурентных преимуществ.
Поэтому подсистема стратегического управления ограниченно связана с основными потоками информационной логистической системы организации.[50]
2. АНАЛИЗ ДЕЯТЕЛЬНОСТИ КОМПАНИИ ООО «ТРАНЗИТ»
2.1 Общая характеристика деятельности транспортно – экспедиторской компании «Транзит».
Транспортно-экспедиторская компания «Транзит» была основана в 1996 году командой профессионалов, имеющих большой опыт роботы с негабаритными грузами в Морском порту Санкт-Петербурга.
Основной специализацией компании стали негабаритные грузы, и за почти десять лет работы была завоевана репутация надежной экспедиторской компании, отличающейся инновационным подходом к каждому клиенту.
Реализация оптимальных схем обработки сложных грузов и тогда и сейчас востребована на рынке транспортных услуг.
ООО «Транзит» в течение 5 лет является Всероссийским таможенным брокером.
При необходимости компания предоставляет квалифицированную консультацию по вопросам осуществления внешнеторгового контракта, поставкам товара в лизинг, особенностям транспортной логистики, работы с Санкт-Петербургским Морским портом, профессиональной деятельности ООО «Транзит» застрахована.
Компания отстаивает интересы своих клиентов, гарантируя соблюдение международных и национальных законодательных норм, и решая все вопросы с морской администрацией, таможенными, пограничными, санитарными и другими местными властями.
Мы оказываем все виды услуг по обеспечению экспортно-импортных перевозок:
— внутрипортовое и международное экспедирование импортных и экспортных грузов
— морские перевозки
— таможенное декларирование
— консультации по таможенным вопросам
— организация доставки от «двери до двери»
— организация железнодорожных и автомобильных перевозок
— морские и смешанные перевозки
— сервис по информационному сопровождению грузов. Клиент имеет возможность получить все необходимое информационное, техническое и документальное сопровождение по каждой перевозке
— охрана грузов в пути следования
— погрузочно-разгрузочные работы, складирование и консолидация грузов
— изготовление технологических проектов, в том числе по обработке негабаритных и тяжеловесных грузов;
— страхование грузов
— услуги по складированию.
2.2 Организационная структура компании ООО «Транзит».
Рассмотрим структурные подразделения ООО «Транзит», так же они наглядно представлены на схеме (См. Приложение 1):
Генеральный директор: (1человек)
· стратегическое и оперативное управление компанией, управление персоналом;
· эффективное взаимодействие с собственниками компании;
· контроль за реализацией проектов;
· увеличение прибыли компании.
Бухгалтерия
1. Главный бухгалтер: (1человек)
· ведение бухгалтерского и налогового учета в полном объеме;
· формирование и сдача отчетности.
2. Зам. глав. бухгалтера: (1человек)
· cоставление таблиц расхождения;
· ведение еженедельных оперативных отчетов;
· составление ежемесячных управленческих отчетов на основе БУ.
3. Бухгалтер: (1человек)
· расчет и начисление заработной платы;
· подготовка отчетности по ЕСН‚ ОПС‚ ФСС;
· учет расчетов с подотчетными лицами;
· учет кассовых и банковских операций;
· подготовка документов для составления баланса, оперативных сводок и отчетов.
Отдел организации жд перевозок
1.Начальник организации жд перевозок: (1человек)
· организация активного поиска и привлечения новых клиентов;
· оптимизация существующих методов работы;
общее руководство отделом.
2.Менеджер по жд перевозкам: (1человек)
· расширение клиентской базы;
· обработка заявки на оказание транспортной услуги;
· заключение договоров;
· отслеживание дебиторской задолженности.
Отдел таможенного оформления
1.Начальник таможенного отдела: (1человек)
· работа с таможенными брокерами;
· решение общих таможенных вопросов;
· получение необходимых таможенных документов;
· согласование условий контракта.
2.Декларант: (7человек)
· подготовка документов для таможенного оформления грузов;
· заполнение и составление ГТД;
· взаимодействие с таможенными органами.
Отдел интермодальных перевозок
1.Начальник отдела интермодальных перевозок: (1человек)
· осуществлять планирование;
· руководство деятельности отдела;
· оптимизация бизнес-процессов;
· решение спорных вопросов;
· ведение отчетности.
2.Менеджер по интермодальным перевозкам: (8человек)
· организация интермодальных перевозок;
· продажа транспортных услуг;
· ведение отчетности по клиентам.
Отдел по негабаритным перевозкам.
1.Начальник отдела негабаритных грузов: (1человек)
· оптимизация логистических схем, обеспечение экономичности и коммерческой эффективности перевозок;
· ведение договорной работы;
· поиск путей развития отдела и методов их реализации.
2.Менеджер по негабаритным перевозкам: (5человек)
· поиск новых клиентов;
· организация негабаритных перевозок;
· Контроль за дебиторской задолженностью отдела;
· Предоставление клиентам отчета о движении груза.
1.Системный администратор: (1человек)
· поддерживать IT оборудование и офисную технику;
· заниматься проблемами и запросами 1го уровня;
· предоставлять конечным пользователям обучение и консультации на рабочем месте;
· взаимодействовать с провайдерами IT услуг.
Отдел кадров
1.Начальник отдела кадров: (1человек)
· анализ штатной структуры;
· проведение и разработка аттестаций, мотивация персонала;
· подбор персонала на различные позиции в компании;
· организация обучения и адаптация персонала, координация работы по повышению квалификации сотрудников;
· составление трудовых договоров, КДП;
· оформление документов о приеме — увольнение сотрудников;
· оформление документов по периодической отчётности.
1.Офис-менеджер: (1человек)
· закупка товаров, материалов и оплата услуг, необходимых для жизнедеятельности офиса;
· организация обслуживания и ремонта помещений офисного оборудования и техники;
· организация работы ресепшн;
· ведение отчетности отдела ОДО (обеспечение деятельности офиса);
· оформление виз, билетов, бронирование отелей;
· ведение документооборота;
· работа с мини-АТС, оргтехникой (факс, сканер, ксерокс);
· текущие поручения руководства.
Отдел внутрипортового экспедирования
1. Внутрипортовый экспедитор: (10человек)
· Непосредственное взаимодействие с портовыми и таможенными органами;
· Организация проведения досмотра груза;
· Получение документов;
· Организация вывоза груза со склада.[51]
2.3 Деятельность транспортно-экспедиторской компании ООО «Транзит».
Компания ООО «Транзит» имеет большой опыт в экспедировании широкого спектра импортных грузов, которые можно разделить на следующие основные группы:
-оборудование различного типа (от одного паллета до завода «под ключ», включая негабаритные и тяжеловесные грузы);
-ро-ро грузы (катера, легковые и грузовые автомашины, сельскохозяйственная, дорожно-строительная техника и т.д.);
-контейнеры всех видов;
-опасные грузы, разрешенные к перевалке через стивидорные компании Морского порта Санкт-Петербург.
Сервис компании включает весь спектр услуг, необходимых для организации обработки груза в порту и дальнейшей доставки до дверей клиента различными видами транспорта.
ООО «Транзит» имеет успешный опыт транспортно-экспедиторского обслуживания грузов для различных компаний. Среди компаний доверяющие свои грузы:
‘Caterpillar», «Mars», «Procter and Gamble», ‘John Deere», «Cargill», «Atlas Copco Drilling Inc.», США; ЗA0 «Филип Моррис Ижора», ОАО «СУЭК», Россия; Amman Ima GmbH», «Westfalia Separator Food Tec GmbH» ,»DBT GmbH», Германия; Joy Mining Machinery», Англия: и многие другие.
Компания ООО «Транзит» имеет большой опыт в участи тендерах на перевозку различного шахтного, бурового и сельскохозяйственного оборудования.
Компанией был реализован ряд крупных проектов по перевозке и транспортно-экспедиторскому обслуживанию сложной строительной и добывающей техники. Мы успешно работаем с навалочными, контейнерными, наливными, рефрижераторными, генеральными, акцизными и иными грузами.
Рассмотрим бизнес процесс компании ООО «Транзит» на примере организации интермодальной перевозки.
Менеджмент компании очень серьезно подходит к участию в тендерах на перевозку грузов крупных компаний. В настоящее время ООО «Цеппелин Руссланд», являющимися официальными дестребьютерами техники САТ в Северо-Западном регионе России, открыт тендер на перевозку строительной техники с консалидационного склада корпорации «КАТЕРПИЛЛАР» в Бремене.[52]
Рис.2.1.Диллерская сеть «КАТЕРПИЛЛАР» в России.
Согласно спросу на технику CAT в России, ежемесячные планируемые поставки на российское направление, приблизительно будет составлять 100-125 единиц горной и строительной техники. Одним из основных покупателей данного вида техники являются горно-добывающие компании Кольского полуострова.
Таким образом, требуется разработать транспортную схему доставки груза, на примере одной грузовой единицы, отвечающую запросам клиента и сделать коммерческое предложение с целью получения бизнеса.
При перевозках различных видов негабаритной техники и оборудования традиционные способы доставки, такие как контейнерные, неприменимы по причине ограничения в размерах.
Соответственно для перевозки подобного вида грузов необходимо подобрать экономически выгодный и целесообразный способ доставки.
При рассмотрении вариантов отрывается несколько способов доставки, но не все они применимы. Трамповое судоходство, конкретно в наш регион, невозможно по причине небольшой консолидации грузовых партий.
Автомобильное сообщение, предположим из Европы, возможно, но экономически проигрывает морскому при значительной дальности перевозки. Железнодорожное сообщение со станами Европы плохо развито, по причине несхожих стандартов ширины ж/д путей. А при перевозках с других материков, такие виды доставки невозможно. Коммерческие перевозки подобных грузов авиатранспортом осуществляются в единичных случаях по причине физической невозможности применения других видов транспорта, и являются самыми дорогостоящими.
Использование паромных линий при решении данной задачи наиболее применимо.
В данной дипломной работе, на конкретном примере, необходимо проанализировать, предложить пути совершенствования и выбрать конкретную транспортную схему для перевозки груза и доказать экономическую эффективность данного решения, одновременно с быстрым и качественным сервисом.
На основании расчетов, составить коммерческое предложение организаторам тендера и получить данный грузопоток тем самым увеличить прибыль компании.
2.4. Выбор транспортной схемы и ее экономическое обоснование как основа повышения эффективности компании.
Цель: обоснование экономической целесообразности и выбор оптимальной логистической схемы доставки груза с консалидационного склада в Бремене (Германия) в адрес постоянного клиента ООО «Цеппелин Русланд» в г. Ковдор (Россия).
ООО «Цеппелин Русланд» является официальным эксклюзивным дилером компаний CATERPILLAR, CLAAS, PONSSE, TEREX и HYSTER в центральном, северо-западном и юго-западном регионах Российской Федерации.
Транспортно-экспедиторская компания «Транзит» на протяжении уже почти 7 лет является надежным партнером ООО «Цеппелин Русланд»
Непосредственно представление перевозки негабаритного груза.
Груз — общее название всех товаров, предназначенных для перевозки.
По условиям перевозки различают генеральные, навалочные, наливные, скоропортящиеся, опасные и др. грузы:
1. Генеральный груз — общий термин для тарных и штучных грузов, перевозимых сборными партиями.
2. Навалочный груз — руда, уголь, флюсы, лесоматериалы и т.п.
3. Наливной груз – однородный груз, загружаемый в судно без упаковки.
4. Скоропортящийся груз — мясо, рыба, фрукты и т.д., требующий при транспортировке постоянных и достаточно низких температур.
5. Опасный груз — опасное вещество, материал, изделие и отходы производства, которые вследствие их специфических свойств при транспортировании или перегрузке могут:
o создать угрозу жизни и здоровью людей;
o вызвать загрязнение окружающей природной среды;
o вызвать повреждение и уничтожение транспортных сооружений, средств и иного имущества.
Контейнерные перевозки, современный наиболее экономичный вид транспортировки грузов, используемый как во внутренних, так и в международных сообщениях. К. п. выполняются различными видами сухопутного, водного и воздушного транспорта при помощи съёмных транспортных приспособлений — контейнеров. В контейнерах можно транспортировать любые грузы, допущенные соответствующими правилами к перевозке. К. п. позволяют значительно сокращать транспортные издержки.
Негабаритный груз – груз, длина, ширина или высота которого превосходят допустимые при транспортировке обычные размеры. Тяжеловесный груз — вес, которого превосходит допустимый при обычной транспортировке.
Железнодорожные перевозки.
Габарит погрузки — предельное поперечное (перпендикулярное оси пути) очертание, в котором, не выходя наружу, должен размещаться груз на открытом подвижном составе (с учетом упаковки и крепления) при нахождении последнего на прямом горизонтальном участке пути и совмещении в одной вертикальной плоскости продольных осей вагона и пути. Высота грузов, части которых опускаются ниже уровня пола вагона, а также перевозимых в подвешенном состоянии, должна быть проверена на беспрепятственный проход вертикальной кривой горба горки.
Груз является негабаритным, если он при размещении на открытом подвижном составе, находящемся на прямом горизонтальном участке пути (при совпадении в одной вертикальной плоскости продольных осей вагона и пути), превышает пределы габарита погрузки (или его выход за пределы габарита погрузки в кривых превышает геометрический вынос расчетного вагона).
При проверке вписывания груза в габарит погрузки необходимо исходить из того, что груз погружен на вагон с расчетной высотой пола от уровня головки рельса — 1300 мм.
В зависимости от высоты (высота определяется от уровня верха головок рельсов (УГР)), на которой груз выходит за габарит погрузки, устанавливаются три основные зоны негабаритности груза:
· зона нижней негабаритности — на высоте от 480 до 1400 мм при расстоянии от оси пути1626-1760 мм и на высоте от 1230 до 1400 мм при расстоянии от оси пути 1761-2240 мм;
· зона боковой негабаритности — на высоте от 1400 до 4000 мм;
· зона верхней негабаритности — на высоте от 4000 до 5300 мм.
Кроме того, для более точного определения условий пропуска грузов верхней негабаритности на двухпутных линиях дополнительно вводится условная зона совместной боковой и верхней негабаритности на высоте от 4000 до 4603 мм при расстоянии от оси пути 1625 мм до границы зоны верхней негабаритности.
В зависимости от выхода грузов за габарит погрузки в указанных выше основных зонах устанавливаются следующие степени негабаритности грузов:
· нижняя негабаритность — шесть степеней,
· боковая негабаритность — шесть степеней,
· верхняя негабаритность — три степени.
Груз, выходящий по горизонтали за пределы очертаний 3-й степени верхней, 4-й (на высоте 3700-4000 мм), 5-й (на высоте 3400-3700 мм) и 6-й боковой, 2-й (на высоте 380-1230 мм) и 6-й нижней негабаритности и опускающийся ниже 3-6-й степеней нижней негабаритности, а также превышающий габарит погрузки по высоте (более 5300 мм), называется сверхнегабаритным.
В соответствии с установленными зонами негабаритности груз может иметь нижнюю, боковую и верхнюю сверх негабаритность. Сверхнегабаритность грузов, имеющих высоту более 5300 мм, называется вертикальной
Описание процесса.
В данном разделе рассмотрена перевозка негабаритного гусеничного экскаватора Caterpillar модели 330DL на условиях EXW Бремен (Германия) в адрес ОАО «Ковдорский ГОК» г. Ковдор, через морской порт Санкт-Петербург. Подробно описана схема работы, начиная с получения и обработки запроса клиента и заканчивая расчетами, необходимыми для обоснования выбора транспортных средств. В данном проекте рассматриваются морской транспорт как основной способ транспортировки и два вида довозки до места назначения внутри страны импортера: железнодорожный и автомобильный. Т.к. стоит цель транспортировки негабаритной техники через морской порт, то соответственно традиционный способ контейнерной перевозки здесь неприменим. Учитывая, что техника самоходная, на морской составляющей будет использоваться сервис ро-ро.
Учитывается, что перевозка является срочной и приоритеты ставятся на ускорение доставки любыми возможными способами, не идущими поперек экономической целесообразности.
Работа над перевозкой происходит следующим образом:
1. Изучение объема работы
2. Определение транспортной схемы
3. Выполнение работ
Изучение объема работы.
Получение бизнеса (т.е. перевозки) происходит различными путями. Клиент сам, основываясь на информации о компаниях (интернет, реклама, авторитет на рынке и др.) идет на контакт с той, которая заслуживает его внимания. Экспедиторская компания сама может участвовать в тендере и, в случае победы, получает бизнес. Это также может быть пролонгированный контракт с уже старыми клиентами. В любом случае работа компании начинается только тогда, когда клиент присылает запрос.
Получение запроса на перевозку и его обработка.
Сначала менеджеру по продажам поступает запрос на выполнение транспортной услуги. В запросе сформирована задача, которую следует выполнить. Простое описание перевозки с указанием пункта отправления и доставки, упаковочный лист и примерные сроки доставки. Проверяется, существует ли котировка и/или ставка с указанным объемом работ/услуг. Такая котировка может существенно упростить процесс работы и сократить время подготовки коммерческого предложения клиенту.
Далее менеджер составляет транспортную схему. Схемы строятся на основе:
• маршрута перевозок
• используемого вида транспорта
• субподрядчиков
• особых условий перевозок
• схемы таможенного оформления
• тарифов
• сроков доставки
Для проработки транспортной схемы достаточно 2-4х дней контактов по электронной почте или телефону, в зависимости от компетентности и заинтересованности субподрядчиков.
Изучается схема работы поставщика, его логистических возможностей. Например: условия передачи груза, специальное крепление и т.д.
Изучаются логистические возможности получателя. Например: наличие ж/д ветки, выгружать тяжеловесное оборудование, или транспортировать тяжеловесное оборудование, имеется ли пандус.
На основе этой информации составляется Коммерческое Предложение, которое передается клиенту на рассмотрение. Форма коммерческого предложения проста. Это простая оферта в адрес клиента с необходимыми расчетами и планом перевозки груза.
Клиент рассматривает его, ведет переговоры с компанией и может выдвигать дополнительные требования, касающиеся сроков доставки, ставок и условий перевозки. В случае дополнительных требовании необходим пересмотр коммерческого предложения и составление нового с учетом новых требований клиента.
В случае подтверждения, клиент направляет компании письмо с сообщением о том, что его устраивает данное предложение. После чего от клиента запрашиваются все необходимые документы и доверенности, которые высылаются авиапочтой заблаговременно.
Возможные накладки при котировке запроса могут возникнуть в связи с недостаточной информацией касательно описания груза полученной от клиента. Например, могут быть указаны не все габаритные размеры или упущены некоторые существенные размеры, без которых невозможна точная котировка запроса. Т.е. все трудности сводятся к недостатку информации от клиента.
На этапе подготовки коммерческого предложения могут возникнуть трудности связанные с размерами груза. Например, ввоз вывоз груза в определенный район может быть затруднен из-за превышения какого-либо размера. Например, машина высотой 4 метра не пройдет под 3,5 метровым мостом или судно с осадкой 5 метров никак не пройдет по каналу с глубиной 3-4метра. Трудность заключается в том, что не всегда можно подобрать оптимальный маршрут, вследствие чего может, происходит удорожание перевозки и, соответственно, потеря в прибыли.
Определение транспортной схемы
Выбор схемы перевозки во многом зависит от цены самой перевозки, поэтому первоначально выполняются расчеты затрат на перевозку каждым видом транспорта. Затем все расходы сводятся в таблицу и сравниваются между собой.
Характеристики перевозимого груза:
Гусеничный экскаватор CAT 330DL, предназначен для использования в строительной и горнодобывающей промышленности.
вес – 33 600 кг;
длина – 11,02 м;
ширина – 3340 м;
высота – 3430 м
Рис.1.2. Гусеничный экскаватор CAT 330DL
Расходы на транспортировку из Бремена в Санкт-Петербург.
Сначала рассматривается перевозка груза от склада продавца до порта погрузки и сама морская перевозка. Рассылаются запросы в конкурирующие судоходные линии, оказывающие сервис в данном регионе (K-Line, Трансфенника, БТС).
Трансфенника огорчает, своим отказом в организации довозки из Бремена в порт погрузки Любек. БТС долго котирует ставку, а поскольку клиенту требуется отвечать как можно быстрее, выбор сам собой падает на К-Line, которая своевременно предложила интересную нам ставку с организацией довозки со склада продавца. Ставка СКФ неконкурентная, при данной перевозке, по причине отдаленности порта погрузки Киля от Бремена.
Менеджеры отдела продаж этой линии работают по принципу «Кто первый ответил, тот и поехал!».
Итак, стоимость морской перевозки с довозкой до порта погрузки составит 4725 USD (включая сборы и выгрузку на терминал и страховку)
Табл. 2.4.1
Расчет стоимости морской перевозки из Бремена в Санкт – Петербург.
Морская линия
K-Line ()
Transfennica
БТС
СКФ
Маршрут
(Bremerhaven — SPb)
(Luebec — SPb)
(Luebec-SPb)
(Kiel- SPb)
Довозка из Бремена
1100
—
—
2750
Фрахт
2918
3474
3415
3350
Страховка
707
707
707
707
Итого
4725
—
—
6807
Ставка фрахта включает в себя ПРР, все стандартные надбавки, включая ледовый сбор действующий с 01,12 — 30,04
Расходы на внутрипортовое экспедирование и таможенную очистку.
Поскольку клиенту требуется растаможить груз в СПб, калькулируем расходы на таможенную очистку. По таможенному законодательству данный груз попадает в код 8429 52 1009 ТНВД и облагается пошлиной в 10 % и НДС 18% и взимается фиксированный сбор за таможенное оформление, который зависит от стоимости товара на границе РФ. В данном случае составит – 7500 руб.
Инвойсная стоимость экскаватора EXW Бремен (Германия) составляет 141,360.00 USD, исходя из таможенного законодательства рассчитываем таможенные платежи:
Табл.2.4.2.
Расходы на таможенную очистку.
Статьи
USD
Руб.
Инвойсная/продажная стоимость товара (Цена EXW)
141 360,00
5 088 960,00
Расходы на транспортировку до границы РФ (Трансп.)
4 018,00
144 648,00
Страховка
707
25 452,00
Таможенная стоимость (ТС)
145 378,00
5 233 608,00
таможенный сбор
291,08
10 478,88
Пошлина (10%)
14 537,80
523 360,80
НДС = (ТС + Пошлина) х 18%
28 784,84
1 036 254,24
Таможенные платежи
43 613,73
1 570 094,28
Итого стоимость товара после выпуска в свободное обращение на территории РФ
189 698,73
13 632 856,20
Исходя из тарифов на транспортно-экспедиторское обслуживание, которые оговариваются в договоре с клиентом, рассчитываем расходы за брокерское и экспедиторское обслуживание.
Табл. 2.4.3
Расходы за брокерское и экспедиторское обслуживание.
Расходы на внутрипортовое экспедирование и таможенное оформление
USD
Руб.
Сбор документов в линии и на складе
30
1080
осмотр техники
20
720
Расходы на внутрипортовое экспедирование и таможенное оформление
USD
Руб.
таможенный досмотр
50
1800
таможенное оформление (за 1 ГТД)
200
7200
услуги таможенного брокера
150
5400
погрузка на транспорт
100
3600
дополнительные расходы
100
3600
Итого за ТЭО
650
23 400,00
Сверхнормативное хранение подвижной техники выставляется клиенту по факту, и составляет:
Табл.2.4.4.
Хранение подвижной техники на территории ЗАО «ПЛП»
Нормативное (бесплатное) хранение
5дней
с 6 по 14 сутки хранения (USD)
6,42
за 1 метр длины в сутки
с 15 суток хранения (USD)
9,63
за 1 метр длины в сутки
Расчет транспортировки по ж/д (СПб — Ковдор)
Расчет ПРР в Петролеспорту.
Перевалка подвижной техники производится по предварительному согласованию с Портом. Вес одной единицы подвижной техники, перевалка которой осуществляется накатным вариантам, не должна превышать 13 тонн. Перевалка подвижной техники весом более 13 тонн возможна, если транспортное средство оснащено специальным трапом. Поскольку, гусеничные экскаватор весом 33 600 кг и имеющийся на терминале пандус не способен перевалить такую технику. То соответственно, будем использовать крановый вариант погрузки. Наименование группы грузов: №15 тарифов «Тяжеловесные грузы весом от 30 до 50тонн (крановый вариант)». Тариф за перевалку – 46,24 USD
III категория тарифов — погрузка со склада на транспортное средство.
Расчет ПРР в Петролеспорту.
Возможные сложности при отгрузке груза по жд:
1) РЖД работает при полной предоплате, и поскольку ООО «Транзит» кредитует данную перевозку (т.е. выставит счет клиенту по доставке груза в Ковдор), следовательно, придется «заморозить» значительную сумму денег.
2) Важно заметить, что платформы под перевозку подобной техники подаются в порт не равномерно, и не исключено, что в какой-то период их не подать под погрузку. И не редко, при срочных отправках и во избежание долгосрочного, сверхнормативного хранения, приходится вывозить технику на другие железнодорожные станции, что влечет за собой дополнительные расходы. Закладывая этот вполне реальный риск, добавляем к расходам 25 000 рублей на вывоз техники на ж/д станцию «Витебскую-Товарную» или ж/д станцию «Волковскую» .
3) Уложиться в нормативное хранение при отгрузке по ж/д практически невозможно, бюрократизм и множество формальностей и согласований приучают закладывать в расходы сверхнормативное хранение.
4) Время доставки до получателя может бесконтрольно увеличиваться, даже после визирования (сдачи) платформы РЖД, дело в том, пока состав полностью не сформируется в нужное нам направление, наш груз будет в ожидании.
5) При одновременном вывозе по ж/д значительного количества единиц техники, велика вероятность того, что часть из них останется на простое.
Расчет транспортировки автотранспортом (СПб — Ковдор)
Организовать отгрузку ро-ро техники в ПЛП заметно проще. Так же вполне реально уложиться в нормативный срок хранения, закладывая 3 дна на таможенные формальности и 2 дня на организацию вывоза. Хотя автотранспорт считается дорогостоящим при подобных относительно дальних перевозках, рассмотрим его экономические показатели.
Запрашиваем ставки на перевозку экскаватора у нескольких перевозчиков, специализирующихся на перевозках подобной негабаритной техники. Поскольку на территории РФ действует ограничение по ширине подвижного состава, составляет — 2,5 метра. На перевозку более широких грузов требуется разрешение и согласование маршрута.
Это является серьезной проблемой для некрупных перевозчиков, которым приходится делать дорогостоящие разрешения почти на подобную перевозку. При этом крупные перевозчики, к моменту перевозки могут уже иметь подобное разрешение и предложить наиболее конкурентную ставку.
Расчет ПРР на терминале ОАО «Петролеспорт» при погрузке на автотранспорт.
Расчет доставки по ж/д
ставка ПРР = 46,24 USD/т
вес груза = 33,6 т
маршрут: ж/д ст. Новый Порт – Ковдор
расстояние = 1309 км
срок доставки = 8 суток
Табл. 2.4.5.
Расчет ПРР на терминале ОАО «Петролеспорт» при погрузке на автотранспорт.
Наименование
примечания
USD
рубли
1.
Стоимость ПРР (вкл НДС)
1 553,66
47 236,86
2.
Ж/д тариф:
Ставка за платформу
34 схема
756,82
19 500,00
Коэффициент для грузов 3 класса
1,54
1 165,50
30 030,00
Наименование
примечания
USD
рубли
Коэффициент на перевозку
1,36
1 468,53
37 837,80
Повышающий коэффициент
1,66
2 439,23
62 848,59
Наименование
примечания
USD
рубли
тариф за ВОХР
85,86
2 212,21
скидка
6,60
170,00
Итого
2 518,50
64 890,80
НДС
453,33
11 680,42
Итого ж/д тариф (вкл НДС)
2 971,84
76 571,63
Выполнение работ
После получения бизнеса начинается более детальная проработка всех стадий вышеуказанного процесса. Ведется работа с получателем, оговариваются все подробности доставки, возможные отклонения. Бронируется место на пароме на конкретную дату. Примерно за несколько дней до прихода судна с грузом в порт начинается работа с документами.
Отправитель предоставляет следующие документы:
•Коносамент (B/L);
•Коммерческий счет (INVOICE);
•Упаковочный лист (PACKING LIST) Получатель предоставляет следующие документы:
•Оригинал доверенности;
•Копия лицензии склада временного хранения, где будет растамаживаться груз
•Копию справки из статистического управления с указанием кода ОКПО, ОКОНХ и пр.
•Копию информационного письма из налоговой инспекции о постановке
на налоговый учет предприятия с указанием кода ИНН. Как правило, в документах могут содержаться ошибки, вследствие которых документы не будут приняты таможней. Типовые ошибки — это неправильно указанный получатель/отправитель, ошибки в идентификационных номерах, отклонения касательно веса груза.
Также особенно часто содержаться ошибки в инвойсе, особенно по стоимости груза, что является очень грубой ошибкой и может привести к большим проблемам, задержки груза и, соответственно, неудобной ситуацией перед клиентом.
Проверяется предварительный коносамент, на предмет соответствия с требованиями таможенных органов и обычаев терминала (склада).
Примерно за неделю до прихода судна оформляется заявка на ж/д перевозку и подается в управление железной дорогой. Определяется необходимое количество и род подвижного состава. Подчас это бывает трудной задачей т.к. техника является негабаритной и бывает необходимо демонтировать некоторые части так, чтобы груз имел транспортабельный вид, что соответственно отражается и на стоимости и на удобстве при перевозке. Например, при перевозке по ж/д, уменьшение степени боковой габаритности может существенно снизить тариф на перевозки соответственно либо увеличить прибыль компании, либо повысить ее конкурентоспособность.
При перевозке автотранспортом, находится подходящий перевозчик, способный перевезти негабаритные грузы автотранспортом, имеющий специальные транспортеры. С перевозчиком оформляется соглашение на перевозку и также подается заявка.
За 3 дня до прихода окончательно согласовывается коносаменты, инвойсы и другие документы.
Сюрвей
Если при осмотре груза имеют место повреждения или несоответствия груза, то во избежание вытекающих от сюда неприятностей, по желанию клиента, организуется независимый сюрвейерский осмотр, с составлением соответствующего акта и фотографированием.
Впоследствии, на основании сюрвейерского или складского акта можно потребовать от страховой компании возмещения ущерба.
Работа с грузом
В день прихода груза экспедиторы в порту проводят осмотр выгруженного груза и фактическую проверку номеров, размеров груза. При планируемой отгрузке по ж/д направляется заявка в «Технолпорт» на изготовление чертежей, крепление, изготовление крепежного материала, технологическое обеспечение обязательно требуется вызвать представителя ТЕХНОЛПОРТА.
Затем менеджеры отдела собирают пакет документов для таможенного оформления:
• Заполненный бланк ГТД + 1 копия;
• Добавочный лист к ГТД (если потребуется);
• ДТС (Декларация Таможенной стоимости);
• Добавочный лист к ДТС (если потребуется);
• Электронный вид ГТД (2 копии на дискетах);
• Коносамент;
• Упаковочный лист;
• Инвойс на товар;
• Инвойс за транспортные расходы;
• Договор с перевозчиком;
• Внешнеторговый контракт между продавцом и покупателем;
• Доп. Соглашение по конкретной поставке;
• Паспорт сделки;
• Карточка транспортного средства;
• Сертификат происхождения;
• Письмо об интеллектуальной собственности, подтверждающее право дилеру импортировать данную продукцию;
• Техническую документацию;
• Экспертное заключение, подтверждающее заявленную стоимость;
• Сертификат соответствия (если требуется по ГТК);
• Доверенности;
• Справки ОКПО, ИНН;
• Учетная карточка участника ВЭД
• Копия лицензии СВХ
• Разнарядка и инструкция по отгрузке
• Опись документов
• Лицензия таможенного брокера и его договор с клиентом
• копия доверенности на право подписи документов (на того, кто проводит ГТД непосредственно в отделе таможенного оформления)
После этого производится транзитное оформление груза. Транзитное таможенное оформление производится в два этапа:
Первый этап: предварительная проверка документов Балтийской таможней, присвоение номера ГТД. Таможенный инспектор выдает поручение на досмотр, если сочтет необходимым. По результатам досмотра составляется Акт таможенного досмотра. Затем комплект документов попадает в отдел таможенной стоимости.
Второй этап: окончательная проверка всего пакета документов, издается ПСМ (паспорт Самоходной машины), в который впоследствии ставятся отметки ГТН.
Результат второго этапа — штамп «Выпуск Разрешен», который проставляется таможенным инспектором на коносаменте, разнарядке и на самой ГТД. После чего грузу присваивается таможенный режим «Выпуск в свободное обращение». После чего технику можно вывозить с СВХ.
В случае если в процессе таможенного оформления обнаруживаются несоответствие данных коносамента и декларации в части касающейся VIN номера техники, ООО «Транзит» обращается к агенту линии, который оформляет и предоставляет заверенное таможенным органом письмо о внесении изменений.
2. Автомобильная перевозка
1. Подача заявки автоперевозчику.
Заявка составляется по разработанной форме и высылается в адрес ответственного лица перевозчика по факсу или по электронной почте.
2. Для получения пропуска на территорию ПЛП необходимо от имени компании (на основании договора) составить заявку с указанием полных паспортных данных водителя и гос. номера машины, затем получить разрешающую отметку пограничных органов и только после этого сдать бумажный вид заявки на КПП ПЛП предварительно послав электронный вид заявки по e-mail: Подобная схема заметно затрудняет процесс погрузки и вывоза груза из порта, особенно когда в последний момент меняется водитель или машина и неизбежно повторение всего цикла.
3. Из офиса экспедиторской компании по факсу отсылается заявку на отгрузку, и стивидорная компания включает погрузку на автомобиль в суточный план отгрузки.
4. Стивидорная компания осуществляет погрузку на автомобиль.
5. Внутрипортовый экспедитор размещает и крепит груз на транспортном средстве.
6. После чего оформляются документы на складе, и выставляется счет за терминальные услуги.
По прибытию груза на место доставки подписывается счет-фактура и акт выполненных работ, и перевозка считается успешно завершенной.
3.УПРАВЛЕНИЕ ПЕРЕВОЗКАМИ
3.1.Совершенствование управления интермодальными перевозками.
Любое нововведение должно приносить облегчение в движении грузов, а не создавать дополнительные административные и процедурные барьеры и финансовые затраты, ведь любое повышение стоимости перевозки ложиться тяжким бременем повышения цены, что неизбежно отражается на конкурентоспособности. Поэтому к инновационному процессу следует подходить с особой предусмотрительностью и реальной оценке всех соответствующих процессов.
Цепочка интермодальной перевозки включает использование нескольких видов транспорта, терминальных обслуживающих структур. При улучшении, какого либо из этих отрезков совершенствуется вся перевозка в целом. Например, при сокращении временных затрат на обработку груза на терминале, уменьшается его фактическое хранение, что положительно сказывается на экономических показателях.
Для оптимизации логистических составляющих интермодальной перевозки рассмотрим несколько путей совершенствования работы ООО «Транзит».
Снижение издержек на хранение.
Одним из эффективных способов по совершенствованию логистического процесса была выбрана организация хранения грузов клиента, на собственном или арендуемом складе за территорией порта. Это обуславливается тем, что стоимость хранения на складских территориях порта на порядок выше, чем на удаленных складских терминалах или сухих портах (это тыловой терминал – склад временного хранения, который предлагает услуги по хранению затаможенного груза).
При организации хранения грузопотока на удаленном складском терминале, снижение издержек на хранение составит 35-40 %. Данная мера, безусловно, даст конкурентное превосходство на рынке.
3.2.Разработка системы электронного обмена данными.
Немаловажную роль в управлении процессом играет информационные технологии, внедрение которых позволяет качественно улучшить сервис в целом. Современные логистические процессы стремятся к максимальной автоматизации в документообороте. Следующим шагом в совершенствовании работы ООО «Транзит» является внедрение системы электронного обмена данными.
Электронный обмен данными позволяет осуществлять передачу грузовых документов, путем организации работы терминала и смежных структур в едином информационном поле. Это осуществляется при помощи информационных технологий, отвечающих современным требованиям. Экспорт документов происходит напрямую из одной базы данных в другую через электронную почту. Процесс максимально автоматизирован и происходит практически без участия человека. Пользователю необходимо лишь отдать соответствующую команду.
Замена существующей системы системой электронного обмена, позволит полностью автоматизировать передачу информации между структурными подразделениями компании и избежать переноса её на бумажные носители.
Человек не участвует в передаче информации, только контролирует её. Фаза ручной обработки документов исчезает полностью. Выглядит это так: например, сотрудник отдела таможенного оформления подает команду в систему о выпуске груза в свободное обращение, в диалоговом окне выбирает пароход и судозаход, подает подтверждение. Документ из системы автоматически передается через шлюзовую программу по e-mail по стандарту EDIFACT на определенный почтовый ящик экспедиторского отдела ООО «Транзит», там обрабатывается специальной шлюзовой программой и вся информация из документа размещается в соответствующие поля в форме этого же документа. Последнему пользователю в системе ООО «Транзит» надо лишь проверить факт появления документа в системе. Документ передан.
Организация системы электронного обмена данными.
Система создается, на базе существующих серверов отделов компании. Организация такой системы осуществляется силами работников ИТ отделов, используя существующие стандарты обмена данными. Капиталовложения в создание и организацию работы практически не требуются. Происходит просто переорганизация формы информационных потоков с целью их ускорения.
Предполагается заменить весь стандартный документооборот, передаваемый на бумажных носителях, электронным обменом данных.
Таким образом, сотрудники компании могут в любое время оперативно получить необходимую информацию о грузе в форме отчетов в стандартной форме. Набор отчетов судоходных линий и транспортной компании:
1.Ведомость по наличию экспортных грузов;
2.Ведомость по наличию импортных грузов;
3.Ведомость вывоза импортных грузов за период;
4.Ведомость передачи груза на складе;
5.Выставление грузов на досмотр;
6.Журнал отгруженных грузов железнодорожным транспортом;
7.Журнал отгруженных грузов автотранспортом;
8.Уведомление о включении груза в очередь досмотра;
9.Уведомление об окончании досмотровых работ;
10.Документ отчета о выпуске груза таможней в свободное обращение или любой другой режим;
Преимущества системы электронного обмена данными перед существующей системой документооборота.
Введение системы электронного обмена позволяет устранить недостатки существующей системы передачи документов.
1) Передача происходит мгновенно, взаимодействие систем происходит в real-time режиме. Отсутствуют потери времени на довозку документов от офиса до офиса и ручную обработку документов. Согласно положению о документообороте документы в бумажном виде подаются за 36 часов, а в электронном виде за 24 часа. Экономия 12 часов за счет отказа от этапа ручной обработки данных с обеих сторон позволит высвободить рабочее время и направить работу персонала на другие направления. Фактический эффект от этого выражается в возможности сокращения персонала, занятого на этом направлении работ и направление сотрудников на более загруженные направления.
2) При электронном обмене исключается возможность ошибки по невнимательности человека. Это связано с полной автоматизацией процесса передачи данных и отсутствия ручной обработки данных.
3) Документ не может быть поврежден, как это может случиться с бумажным носителем или при факсимильной передаче. Вся информация отображается только в экранных формах, причем в каждом структурном отделе она находится в своей аналогичной базе, так что не возникает проблем адаптации пользователей к новому интерфейсу.
Заключение
Методики моделирования и анализа бизнес – процессов являются в настоящее время одним из важнейших инструментов повышения эффективности бизнеса. Ориентация компаний на эффективность выполнения отдельных функций привела за прошедшие десятилетия к локальной оптимизации и усовершенствованию функциональных областей. Благодаря применению новых информационных технологий (ИТ) в таких областях, как, например, логистика, бухгалтерский учет, значительно повысилось производительность труда и качество услуг.
Успешное внедрение процессного подхода — непростая задача. Здесь принципиально важно использовать профессиональные инструментальные средства, позволяющие описывать и анализировать бизнес-процессы, делать их более прозрачными и управляемыми.
В своей практической деятельности по доставке грузов необходимо пользоваться услугами опытных экспедиторов грузов. Таковым является компания ООО «Транзит», которая действует уже двенадцать лет. Солидность компании объясняется тем, что она предлагает огромный комплекс услуг, имея многочисленных партнеров в портах, на станциях, в других предприятиях.
Любое нововведение должно приносить облегчение в движении грузов, а не создавать дополнительные административные и процедурные барьеры и финансовые затраты, ведь любое повышение стоимости перевозки ложиться тяжким бременем повышения цены, что неизбежно отражается на конкурентоспособности. Поэтому к инновационному процессу следует подходить с особой предусмотрительностью и реальной оценке всех соответствующих процессов.
По мере развития рыночных отношений и создания рыночной инфраструктуры происходят изменения, которые затрагивают ООО «Транзит»». Проведенная нами работа показала, что рынок транспортно-экспедиторского обслуживания в Санкт-Петербурге уже сформирован. В условиях рыночной экономики, научно-технического прогресса критерий конкуренции ведет к улучшению качества обслуживания в работе с клиентами и подтверждением вышесказанного может служить работа ООО «Транзит».
Целью дипломной работы является совершенствование бизнес –процессов в компании ООО «Транзит». Для реализации цели были рассмотрены следующие аспекты:
· Состояние и перспективы развития мировой системы интермодальной перевозки;
· Понятие и сущность бизнес-процессов в организации;
· Состояние и перспективы развития мировой системы интермодальной перевозки;
· Организация экспедирования интермодальных перевозок как бизнес — процесс;
· Правовые основы транспортно–экспедиторского законодательства;
· Анализ деятельности транспортно-экспедиторской компании ООО «Транзит»;
· Организационная структура компании ООО «Транзит»;
· Выбрана транспортная схема и ее экономическое обоснование как основа повышения эффективности компании.
В первой главе дипломной работы были рассмотрены сущность и понятия бизнес – процессов и интермодальной перевозки. Далее во второй главе был проведен анализ деятельности транспортно – экспедиторской компании ООО «Транзит». В данной главе оценивается возможность роста эффективности перевозок по следующим критериям:
1. Рассмотрение проблем и тенденций развития интермодальных перевозок. Без рассмотрения рынка, на котором работает компания, невозможно правильно оценить обстановку и возможные пути развития.
2. Рассмотрение компании, ее истории, структуры, отделов и сотрудников. Без подробного рассмотрения трудно оценить состояние компании и проделать анализ, необходимый для рассмотрения внутренних проблем и путей их решения с целью повысить эффективность, оказываемых услуг по транспортировке негабаритных грузов. Поставлены и определенны цели и задачи.
В четвертой главе были предложены два пути совершенствования компании ООО «Транзит», такие как:
· Организация хранения грузов клиента на собственном или арендуемом складе за территорией порта;
· Разработка системы электронного обмена данными.
1.Склады являются неотъемлемой частью логистических процессов. Представление о гармонично организованной логистической системе как о системе без складов ошибочно. Гармония в логистике достигается правильным сочетанием складского и транзитного способов продвижения вещественной субстанции от первичного источника товара вплоть до конечного потребителя.
В данной дипломной работе, мы рассматривали склад, как один из путей совершенствования управления бизнес — процессами в организации и создание условий для оптимизации материального потока.
2. Предполагается заменить весь стандартный документооборот, передаваемый на бумажных носителях, электронным обменом данных.
Электронный обмен данными позволяет ускорить процесс передачи данных, исключается возможность ошибки по невнимательности человека, документ не может быть поврежден или утерян.
На основании сделанных предложений по совершенствованию управления компанией ООО «Транзит» доказано, что эффективность работы компании значительно вырастет за счет снижения затрат на складскую логистику и улучшения оперативной работы путем введения новой системы документооборота.
Список использованных источников и литературы
Источники
Опубликованные:
1.Гражданский Кодекс Российской Федерации: принят Госдумой 22 дек. 1995г.-М.: Издательство «Проспект», 2008.-544 c.
Литература:
2.Лимонов Э.Л. Внешнеторговые операции морского транспорта и мультимодальные перевозки/Э.Л. Лимонов — СПб.: Инф. Центр «Выбор»,2001.-416 с.
3. Эглит Я.Я., Эглите К. Я., Артемьев А.В. Транспортные системы доставки грузов/ Я.Я. Эглит, К. Я Эглите, А.В. Артемьев — СПб.: «Феникс», 2005.-300 с.
4. Плужников К. И. Транспортное экспедирование/ К. И. Плужников — М.: Учеб. Рос-Консульт,1999.-576 с.
5. Лебедев С. Б. Менеджмент: концепция социально ориентированного управления на водном транспорте/ С. Б. Лебедев — СПб.: Учебник ГМА им. адм. С. О. Макарова,2006.-304 с.
6. Снобков В. И., Перевозка грузов на судах с горизонтальной погрузкой/ В.И. Снобков, Г.Г. Седов -М.: Транспорт ,2006.-152 с.
7. Коновалова Н.А. Международные транспортные расходы/ Н.А. Коновалова — М.:Транспорт,1985.-278 с.
8. В.В. Кондратьев, Показываем бизнес-процессы/ В.В.Кондратьев, М.Н.Кузнецов. -(Навигатор для профессионала) -М.: Эксмо,2007.-352 с.
9. Чаадаев В.К. Бизнес — процессы в компаниях связи/ В.К.Чаадаев. — М.: Эко-Трэндз.2004.-176 с.
10. Беккера Й. Менеджмент процессов/ Й.Беккера, Л.Вилкова, В. Таратухина, М.Кугелера, М. Роземанна — М.:Эксмо,2007.-374 с.
11. Репин В.В., Елиферов В.Г. Процессный подход к управлению. Моделирование бизнес – процессов/ В.В.Репин, В.Г. Елиферов — М.:РИА «Стандарты и качество»,2004.- 408 с.
12. Краев В.И. Экономика морского транспорта/В.И.Краев — М.:Транспорт,1990.-255 с.
13. Новиков О.А. Коммерческая логистика./ О.А. Новиков, С.А.Уваров -СПб.: СПУЭФ,1995.-110 с.
14. Плужников К.И. Транспортное экспедирование/ К.И. Плужников -М.:Рос-Коннсульт,1999.-576 с.
15. Николаев Д.С. Международный транспорт и фрахтовые операции/ Д.С. Николаев -М.:МГИМО,1990.-26 с.
16. Анатольев А.Г. Международные торговые перевозки: учеб. Пособие/ А.Г. Анатольев -М.:МГИМО –пресс,1995-216 с.
17. Бенсон Д.Транспорт и доставка грузов/ Д. Бенсон, Дж. Уайтхед — М.: Транспорт,1990.-278 с.
18. Скобелева И.П.Эффективность предприятий в конкурентной экономике/ И.П. Скобелева — СПб.: ЛИИЖТ,1992.-120 с.
19. Халитов Р.Б.Оптимальное планирование морских перевозок/ Р.Б. Халитов -М.:Транспорт,1972.-159 с.
20. Поваров Г.В. Управление транспортным комплексом в России и за рубежом/ Г.В. Поваров -СПб.: СБбГУВК,1998-с.11-15.
21. Николаев Д.С. Международные торговые перевозки/ Д.С. Николаев -М.:МГИМО-пресс,1995.-188 с.
22. Шеннон Р.Имитационное моделирование систем — наука и искусство/ Р.Шеннон — М.:Мир,1978.-418 с.
23. Грачев Ю.Н. Транспортировка товаров при экспортно-импортных отношениях/ Ю.Н. Грачев — М.: АО «Мострансэкспедиция»,1995.-77 с.
24. Коркин А.С. Коносамент:правовые аспекты/ А.С. Коркин -М.:Транспорт,1987.-149 с.
25. Боевудский Е.Н. Система моделей описания процессов управления на транспорте/ Е.Н. Боевудский -М.:Морфлот,1989.-89 с.
26. Авчинкин Д.В. Международные перевозки: Правовые аспекты перемещения грузов и пассажиров/Д.В. Авчинкин -М.:Амалфея,1999.-127 с.
[1] Показываем бизнес-процессы/В.В.Кондратьев, М.Н.Кузнецов. — М.:Эксмо,2007.- С.73
[2] Чаадаев В.К. Бизнес процессы в компаниях связи. М.: Эко-Трендс,2004. – 4с.
[3] Показываем бизнес-процессы/В.В.Кондратьев, М.Н Кузнецов. — М.:Эксмо,2007.-77с.
[4] Процессный подход к управлению. Моделирование бизнес – процессов/В.В.Репин., В.Г. Елиферов — М.:РИА «Стандарты и качество»-2004.- 23с.
[5] Менеджмент процессов/под ред. Й.Беккера, Л.Вилкова, В. Таратухина [и др.] (перев. с нем.). — М., Эксмо,2007.- 2 c.
[6] Показываем бизнес — процессы/В.В.Кондратьев, М.Н.Кузнецов.- М.:Эксмо,2007-78с.
[7] Показываем бизнес — процессы/В.В.Кондратьев, М.Н.Кузнецов.- М.:Эксмо,2007-25с.
[8] Показываем бизнес – процессы/В.В.Кондратьев, М.Н.Кузнецов- М.:Эксмо,2007-с.20-23
[9] Менеджмент процессов/под ред. Й.Беккера, Л.Вилкова, В. Таратухина [и др.] (перев. с нем.). — М., Эксмо,2007.- 17c.
[10] Показываем бизнес – процессы/В.В.Кондратьев,М.Н.Кузнецов,М., Эксмо,2007-25с.
[11]Показываем бизнес – процессы/В.В.Кондратьев, М.Н.Кузнецов, М.:Эксмо,2007.-21c.
[12] Менеджмент процессов/под ред. Й.Беккера, Л.Вилкова, В. Таратухина [и др.] (перев. с нем.). — М., Эксмо,2007.- 29с.
[13] Менеджмент процессов/под ред. Й.Беккера, Л.Вилкова, В. Таратухина [и др.] (перев. с нем.). — М., Эксмо,2007.-48с.
[14]Процессный подход к управлению \ Моделирование бизнес – процессов В.В.Репин, В.Г. Елиферов — М.:РИА «Стандарты и качество»,2004.- 48с.
[15] Чаадаев В.К. Бизнес — процессы в компаниях связи- М.: Эко-Трэндз, 2004.-с.98
[16] Чаадаев В.К. Бизнес — процессы в компаниях связи- М.: Эко-Трэндз, 2004.-с.101
[17] Чаадаев В.К. Бизнес — процессы в компаниях связи- М.: Эко-Трэндз, 2004.-с.115-116
[18] Процессный подход к управлению \ Моделирование бизнес – процессов В.В.Репин, В.Г. Елиферов — М.:РИА «Стандарты и качество»,2004.- 57с.
[19] Международные торговые перевозки: учеб. Пособие/ А.Г. Анатольев -М.:МГИМО –пресс,1995-216с.
[20] Международные торговые перевозки: учеб. Пособие/ А.Г. Анатольев -М.:МГИМО –пресс,1995-200с.
[21]Транспортировка товаров при экспортно-импортных отношениях/ Ю.Н. Грачев — М.: АО «Мострансэкспедиция»,1995.-77с.
[22] Международные торговые перевозки: учеб. Пособие/ А.Г. Анатольев -М.:МГИМО –пресс,1995-154с.
[23] Экономика морского транспорта/В.И.Краев — М.:Транспорт,1990.-190с
[24] Транспортные системы доставки грузов./Я.Я.Эглит, К.Я. Эглите, Артемьев А.В.-СПб.:»Феникс»,2005.-ст.222
[25] Международные торговые перевозки: учеб. Пособие/ А.Г. Анатольев -М.:МГИМО –пресс,1995-115с
[26] Транспортные системы доставки грузов./Я.Я.Эглит, К.Я. Эглите, Артемьев А.В.-СПб.:»Феникс»,2005.-ст.232
[27] Транспортные системы доставки грузов./Я.Я.Эглит, К.Я. Эглите, Артемьев А.В.-СПб.:»Феникс»,2005.-с.213
[28] Экономика морского транспорта/В.И.Краев — М.:Транспорт,1990.-134с
[29] Плужников К.И. Транспортное экспедирование: Учеб. — М.: Рос – Консульт, 1999.-с.33-34
[30]Плужников К.И. Транспортное экспедирование: Учеб. — М.: Рос – Консульт, 1999.-с.36-37
[31] Халитов Р.Б.Оптимальное планирование морских перевозок.- М.:Транспорт,1972.-с.149
[32] Международные торговые перевозки: учеб. Пособие/ А.Г. Анатольев -М.:МГИМО –пресс,1995-187с
[33] Транспортные системы доставки грузов./Я.Я.Эглит, К.Я. Эглите, Артемьев А.В.-СПб.:»Феникс»,2005.-с.216
[34] Лимонов Э.Л. Внешнеторговые операции морского транспорта и мультимодальные перевозки. — СПб.: Издательство ООО «Модуль», 2006.-с.140
[35] Плужников К.И. Транспортное экспедирование: Учеб. — М.: Рос – Консульт, 1999.- с.38
[36] Лимонов Э.Л. Внешнеторговые операции морского транспорта и мультимодальные перевозки. — СПб.: Издательство ООО «Модуль», 2006.-с.230
[37] Плужников К.И. Транспортное экспедирование: Учеб. — М.: Рос – Консульт, 1999.-с.450
[38] Лимонов Э.Л. Внешнеторговые операции морского транспорта и мультимодальные перевозки -СПб.: Издательство ООО «Модуль»,2006.-с.298
[39] Лимонов Э.Л. Внешнеторговые операции морского транспорта и мультимодальные перевозки -СПб.: Издательство ООО «Модуль»,2006.-с.233
[40] Плужников К.И. Транспортное экспедирование: Учеб. — М.: Рос – Консульт, 1999.-с.40
[41] Плужников К.И. Транспортное экспедирование: Учеб. — М.: Рос – Консульт, 1999.-с.40 -42
[42] Плужников К.И. Транспортное экспедирование: Учеб. — М.: Рос – Консульт, 1999.-с.48
[43] Лимонов Э.Л. Внешнеторговые операции морского транспорта и мультимодальные перевозки -СПб.: Издательство ООО «Модуль»,2006.-с.325
[44] Эглит Я.Я., К.Я. Эглите, Артемьев А.В. Транспортные системы доставки грузов.-СПб.: «Феникс»,2005.-50с.
[45]
[46] Лимонов Э.Л. Внешнеторговые операции морского транспорта и мультимодальные перевозки -СПб.: Издательство ООО «Модуль»,2006.-с.325
[47] Лимонов Э.Л. Внешнеторговые операции морского транспорта и мультимодальные перевозки — СПб.: Издательство ООО «Модуль»,2006.-с.381
[48] Лимонов Э.Л. Внешнеторговые операции морского транспорта и мультимодальные перевозки — СПб.: Издательство ООО «Модуль»,2006.-с.390
[49] Эглит Я.Я., К.Я. Эглите, Артемьев А.В. Транспортные системы доставки грузов.-СПб.: «Феникс»,2005.-210с.
[50] Эглит Я.Я., К.Я. Эглите, Артемьев А.В. Транспортные системы доставки грузов.-СПб.: «Феникс»,2005.-217с
[51] См. приложение 1
[52] www.zeppelin.ru
Курсовая работа: Совершенствование бизнес-процессов
КУРСОВОЙ ПРОЕКТ
по дисциплине «Реинжиринг бизнес-процессов»
на тему: «Совершенствование бизнес-процессов»
СОДЕРЖАНИЕ
ВВЕДЕНИЕ
Краткая характеристика предприятия
Краткая характеристика бизнес-процесса «как есть»
Idef0 – модель «как есть»
Расчеты фактиеской эффективности бизнес- процесса
Предложения по совершенствованию бизнес- процесса
Idef0- модель «как надо»
Расчеты ожидаемой эффективности бизнес- процесса
Расчет эффективности выполнения процесса «выпуск рулевой тяги»
Пояснительная записка
Список использованной литературы
ВВЕДЕНИЕ
Название предприятия: ООО «ТехАвто».
Название процесса: изготовление рулевых тяг.
Выбор данного предприятия и данного процесса обусловлен актуальностью исследования производственного процесса с целью нахождения путей его оценки и совершенствования.
Целью совершенствования процесса является улучшение показателей оценки процесса. Но на достижение данной цели влияют некоторые ограничения: финансовые, производственные, временные и другие.
краткая характеристика предприятия
ООО «ТехАвто» занимается выпуском рулевых тяг. На данном предприятии работает 60 человек. Ежегодно предприятие выпускает 288 тыс. рулевых тяг.
Предприятие планирует в будущем начать выпуск рулевых тяг других размеров.
ООО «ТехАвто» было создано в 2000 году. Изначально планировалось выпускать различные рулевые тяги, но в связи с особенностями производства, было принято решение начать с выпуска тяг одного размера для легковых автомобилей. В настоящее время в связи с успешной деятельностью предприятия планируется освоить выпуск рулевых тяг разных размеров. С целью улучшения производственного процесса и его оптимизацией необходимо внести в него изменения.
Краткая характеристика бизнес-процесса «как есть»
Точное наименование бизнес-процесса: изготовление рулевых тяг для легковых автомобилей.
События, идентифицирующие начало и окончание процесса: для начала процесса -получение сырья, для окончания процесса — выпуск готовой продукции.
Точка зрения на процесс: Рулевая тяга служит для передачи усилия, прилагаемого водителем при повороте руля, от рулевого механизма к передним колесам. При этом он обеспечивает поворот колес на разные углы в зависимости от выбранного водителем направления. Рулевая тяга имеет жизненно важный процесс, правильность выполнения данной конструкции не создаст аварийных ситуаций на дороги.
Цель составления модели: совершенствование процесса производства рулевых тяг.
Перечень основных потребителей: авто-сервис.
Перечень основных участников процесса: операторы станков.
Глоссарий модели:
Рулевая тяга — это металлический стержень с приваренными к каждому его концу штампованными наконечниками.[1]
idef 0 – модель «как есть»
Расчеты фактической эффективности бизнес- процесса
|
Наименование показателя |
Ед. изм. |
Значение ПЛАН |
Значение ФАКТ |
Цена за единицу, ПЛАН руб./ед. изм. |
Цена за единицу, ФАКТ, руб./ед. изм. |
Стоимостная оценка результата или ресурса, ПЛАН, руб. |
Стоимостная оценка результата или ресурса, ФАКТ, руб. |
Отклонение абсолютное, руб. |
Отклонение относительное, % |
Пояснение (оценка отклонений) |
|
(1) |
(2) |
(3) |
(4) |
(5) |
(6) |
(7) |
(8) |
(9)=(8)-(7) |
(10) = (9)/(7) *100% |
(11) |
|
Результаты |
||||||||||
|
Готовые рулевые тяги |
шт. |
300 |
288 |
2000 |
1900 |
600000 |
547200 |
-52800 |
8,8 |
Меньшее значение фактического выпуска и фактической цены |
|
Ресурсы |
||||||||||
|
Стальные стержни |
шт. |
600 |
576 |
400 |
400 |
240000 |
230400 |
-9600 |
4 |
Уменьшение выпуска готовой продукции |
|
Заготовки для наконечников |
шт. |
600 |
576 |
120 |
120 |
72000 |
69120 |
-2880 |
4 |
Уменьшение выпуска готовой продукции |
Показатели эффективности:
1. Выполнение плана по выручке=Выручка факт/ Выручка план *100%=547200 руб./600000 руб.=91,2%
2. Рентабельность затрат=прибыль/полная себестоимость=247680 руб./299520 руб.=0,83 руб./руб.
3. Материалоотдача (по стальным стержням) = количество готовых изделий/расход материалов=300 шт./600 шт. =0,5 шт./ шт.
Предложения по совершенствованию бизнес- процесса
Описание процесса «как надо»:
Покраска будет выполняться с помощью сторонней организации. Поэтому из входящих ресурсов исчезает краска, персонал и оборудование которые были заняты на покраске. Управляющие воздействия на данный процесс изменяются:
— появляется договор с данной организацией;
— план покраски становится не нужным.
idef 0- модель «как надо»
Расчеты ожидаемой эффективности бизнес- процесса
|
Наименование показателя |
Ед. изм. |
Значение ПЛАН |
Значение ФАКТ |
Цена за единицу, ПЛАН руб./ед. изм. |
Цена за единицу, ФАКТ, руб./ед. изм. |
Стоимостная оценка результата или ресурса, ПЛАН, руб. |
Стоимостная оценка результата или ресурса, ФАКТ, руб. |
Отклонение абсолютное, руб. |
Отклонение относительное, % |
Пояснение (оценка отклонений) |
|
(1) |
(2) |
(3) |
(4) |
(5) |
(6) |
(7) |
(8) |
(9)=(8)-(7) |
(10) = (9)/(7) *100% |
(11) |
|
Результаты |
||||||||||
|
Готовые рулевые тяги |
шт. |
300 |
320 |
2000 |
2000 |
600000 |
640000 |
40000 |
6,7 |
|
|
Ресурсы |
||||||||||
|
Стальные стержни |
шт. |
600 |
620 |
400 |
390 |
240000 |
241800 |
1800 |
0,75 |
|
|
Заготовки для наконечников |
шт. |
600 |
620 |
120 |
115 |
72000 |
71300 |
-700 |
0,97 |
Показатели эффективности:
1. Выполнение плана по выручке=Выручка факт/ Выручка план *100%=640 руб./600 руб.=106,7%
2. Рентабельность затрат=прибыль/полная себестоимость=326900 руб./313100 руб.=1,04 руб./руб.
3. Материалоотдача (по стержням) = количество готовых изделий/расход материалов=320 шт./620 шт.=0,5 шт./ш
Данное изменение показателей произошло из-за изменения процесса производства. Покраска у субподрядчика, а не самостоятельное их изготовление позволило увеличить объем производства рулевых тяг и показатели эффективности. Освободившиеся мощности можно будет направить на освоение выпуска новых рулевых тяг.
Расчет эффективности выполнения процесса «выпуск рулевой тяги»
|
Наименование затрат |
Ед. измерения |
Процесс “как есть” |
Процесс “как надо” |
|
Суммарный выпуск рулевых тяг |
тыс. руб. |
547200 |
640000 |
Процесс усовершенствования оправдал надежды, так как усовершенствование приводит к увеличению суммарного выпуска продукции в стоимостном выражении.
бизнес процесс эффективность
Пояснительная записка
Данная работа была для меня актуальной. В процессе выполнения курсового проекта я научился построению IDEF-0 моделей, получил представление о них и о работе с программным продуктом для их создания. Также получил навыки оценки бизнес-процесса.
Оценить ценность работы для предприятия достаточно сложно. Но в целом можно сказать, что такая работа, скорее всего, является актуальной для предприятия.
Свою работу оцениваю хорошо. Наибольшую трудность вызвало применение показателей эффективности.
список использованной литературы
1. www.suspension-parts.ru
2. Тельнов Ю.Ф. Реинжиниринг бизнес-процессов. Учебное пособие/ Московский международный институт эконометрики, информатики, финансов и права. — М., 2003.
3. Н. М. Абдикеев, Т. П. Данько, С. В. Ильдеменов, А. Д. Киселев. Реинжиниринг бизнес-процессов – 2007 г.
4. Новиков М.В. IDEF0 в моделировании бизнес-процессов управления.// Корпоративный менеджмент. — №174. — 2003 г.
5. Майк Робсон, Филип Уллах. Книга Реинжиниринг бизнес-процессов: 2003г.
Целью работы является анализ и практическое применение системы сбалансированных показателей для реструктуризации бизнес-процессов на ОАО «-».
В процессе данной работы решены следующие задачи:
— произведен анализ системы подходов к составлению бизнес-проектов;
— произведен анализ основных финансово-экономических показателей предприятия; внутренних бизнес-процессов; анализ системы обучения и ро-ста компании; разработана миссия, виденье и цели организации;
— на основе миссии и целей организации разработаны финансово-экономическая стратегия, маркетинговая стратегия предприятия; стратегия внутренних бизнес-процессов на предприятии; стратегия обучения и роста компании.
Предметом исследования является процесс совершенствования бизнес-процессов.
Введение. 3
Глава 1. Теоретические основы организации бизнес-процессов…………………4
1.1. Понятие бизнес-процесса………………………………………………………4
1.2. Структура и виды бизнес-процессов…………………………………………..5
1.3. Параметры бизнес-процесса…………………………………………………….7
Глава 2. Анализ деятельности ОАО «-» 9
2.1. Общая характеристика компании. 9
2.2.Анализ планирования на предприятии. 11
2.3. Анализ основ финансового планирования на предприятии. 13
2.4. Анализ системы обучения и роста компании. 14
Глава 3. Внедрение проекта совершенствования бизнес-процессов на ОАО «-» 16
3.1. Разработка и внедрение виденья, миссии и основных целей организации. 16
3.2. Разработка стратегии и тактики организации . 17
3.3. Разработка и внедрение маркетинговой стратегии. 22
3.4. Разработка и внедрение финансовой стратегии. 36
3.5. Формирование и внедрение стратегии обучения и роста. 39
Заключение 42
Список использованных источников. 44
Приложение………………………………………………………………………..46
1. Андреев П.Р. Сбалансированная система показателей на предприя-тии//Коммерсант, 2015. — № 23. — С. 22-24.
2. Афанасьев Н.В., Багиев Г.Л. Концепция и инструментарий эффективного предпринимательства // Менеджмент в России и за рубежом, 2011. — № 7. — С. 27-28.
3. Батрин Ю.Д., Фомин П.А. Особенности управления финансовыми ресур-сами промышленных предприятий. — М.: Высшая школа, 2011. — 261 с.
4. Браун Марк Г. Сбалансированная система показателей: на маршруте внедрения. — М: Альмина-бизнес букс, 2014. — 232 с.
5. Гершун А. Разработка сбалансированной системы показателей. Практиче-ское руководство с примерами. — М.: Олимп-бизнес, 2014. — 128 с.
6. Гришин М.М. Применение системы сбалансированных показателей в рос-сийских компаниях// Эксперт, 2015. — № 62. — С. 32-34.
7. Евсеев А.Б. Настоящее и будущее рынка молочной продукции/ Деньги, 2015. № 67. — С. 22-23.
8. Каплан Р. Сбалансированная система показателей. От стратегии к дей-ствию. — М.: Олимп-Бизнес, 2014. — 314 с.
9. Каплан Р., Нортон Д. Организация, ориентированная на стратегию. Как в новой бизнес-среде преуспевают организации, применяющие сбалансиро-ванную систему показателей. — М.: Олимп-бизнес, 2014. — 416 с.
10. Каплан Р.С., Девид П.Н. Стратегическое единство. Создание синергии организации с помощью сбалансированной системы показателей. — М.: Вильямс-ИД, 2006. — 327 с.
11. Мескон М., Альберт М., Хедоуди Ф. Основы менеджмента. Пер. с англ. — М.: Дело, 2004. — 704 с.
12. Нивен П. Диагностика сбалансированной системы показателей. — М.: Баланс-Бизес-Букс, 2006. — 256 с.
13. Нивен Пол Р. Сбалансированная система показателей шаг за шагом. Максимальное повышение эффективности и закрепление полученных ре-зультатов. — М.: Баланс-Бизнес Букс, 2004. — 328 с.
14. Нили Э. Призма эффективности: Карта сбалансированных показателей для измерения успеха в бизнесе и управления им.- М.: Баланс-Бизнес Букс, 2013. — 400 с.
15. Ольве Н. Сбалансированная система показателей. Практическое руко-водство к использованию. — М.: Вилямс-ИД, 2006. — 302 с.
16. Прайснер А. Сбалансированная система показателей в маркетинге и сбыте. — М.: Гребенников И.Д., 2007. — 304 с.
17. Рамперсад Х. Индивидуальная сбалансированная система показателей. Путь к личному счастью, гармоничному развитию и росту эффективности организации. М.: Издательство: «Олимп-Бизнес», 2014. — 176с.
18. Рубцов С.В. Целевое управление в корпорациях. Управление измене-ниями. — М.: Бератор, 2011 — 210 с.
19. Сафронова Н.А. Экономика предприятия: Учебник / Под ред. проф. — М.: «Юристъ», 1998. — 584 с.
20. Фридак Х. Сбалансированная система показателей. — М.: Финансы и статистика. 2015. — 152 с.
21. Фридак Х.Р., Шмидт В.Сбалансированная система показателей: руко-водство по внедрению. — М.: Омега-Л, 2007. — 90 с.
22. Хаммер M. Чампи Дж. Реиндиниринг бизнес-корпорации: манифест бизнес-революции. — М.: Дело, 2001 — 187 с.
23. Харрингтон Дж. Менеджмент бизнес-процессов. — М.: Инфра-М, 2001 — 254 с.
24. Хруцкий В.Е. Оценка персонала: критика теории и практики примене-ния системы сбалансированных показателей. — М: Финансы и статистика, 2014. — 224 с.
25. Шмидт В., Фридак Х.Р. TG. Сбалансированная система показателей. — М: Омега — СПб., 206. — 144 с.














